2026年AI爆发:Qwen3.5与MiniMax M2.5混合注意力模型架构深度解析!
2026年,大模型厂商继续推出新模型。根据注意力机制(Attention)的设计差异,当前大模型的注意力范式主要分为三类:Hybrid(Linear+Full)、GQA和DSA。其中,Qwen3.5(2026年2月发布)是一款采用混合注意力路线的视觉语言模型;MiniMax M2.5(2026年2月发布)则是一款沿用GQA框架的大语言模型。本文主要介绍这两款模型的架构。
1 Qwen3.5
Qwen3.5系列模型作为原生视觉-语言模型,在结构上沿用了Qwen-Next的设计。其MoE版本采用混合注意力(Gated DeltaNet + Gated Attention)与MoE相结合,例如Qwen3.5 397B A17B;Dense版本则采用混合注意力(Gated DeltaNet + Gated Attention)与FFN相结合,例如Qwen3.5 27B。
整体特点:
-
Gated DeltaNet blocks与Gated Attention blocks比例为3:1
-
Gated Attention:
▪有一个输出门(gate用sigmoid控制),在attention输出之后、残差叠加之前进行缩放;
▪采用了QK归一化(zero-centered RMSNorm)
▪部分RoPE处理,通过参数:partial_rotary_factor控制
-
Gated DeltaNet,采用GDN论文形态,包含两个门控参数。
-
主模型输出之后采用MTP(Multi-Token Prediction)。
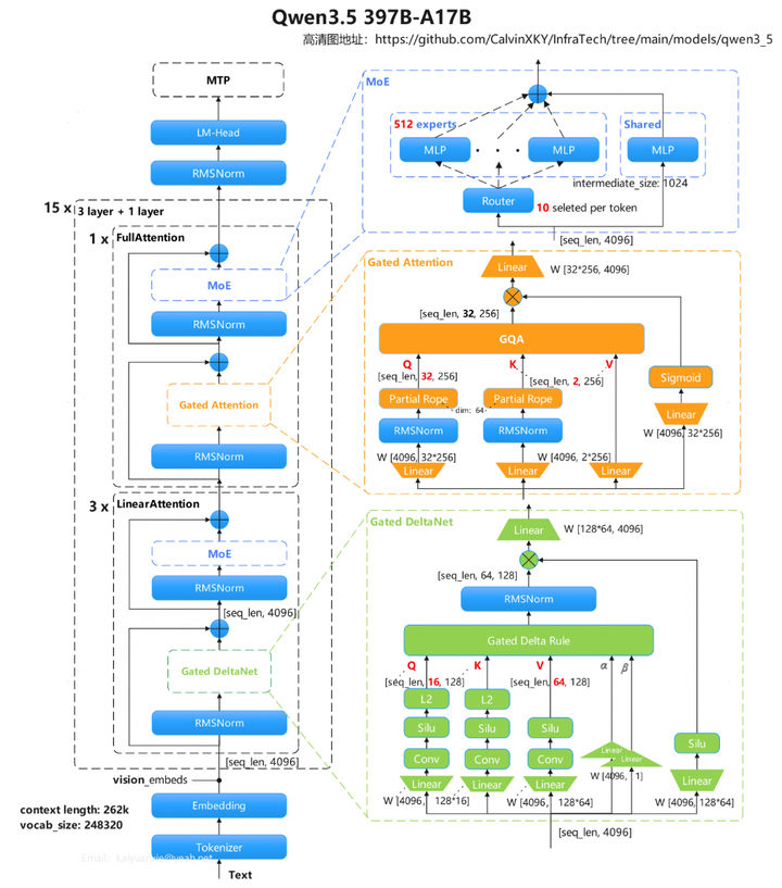
1.1 Qwen3.5 397B A17B

高清图地址:https://github.com/CalvinXKY/InfraTech/tree/main/models/qwen3_5
模型结构描述:
-
类型:带视觉编码器的因果语言模型
-
上下文长度:原生支持 262,144,可扩展至最多 1,010,000 个 token。
-
参数总量:共 397B,激活参数为 17B
-
隐藏层维度:4096
-
Token 嵌入维度:248320(已填充)
-
层数:60
▪隐藏层结构:15 * (3 * (Gated DeltaNet -> MoE) -> 1 * (Gated Attention -> MoE))
-
语言模型输出维度:248320(已填充)
-
MTP:采用多步训练策略
Gated DeltaNet:
- 线性注意力头数量:V 为 64,QK 为 16
- 头维度:128

Gated Attention:
- 注意力头数量:Q 为 32,KV 为 2
- 头维度:256
- 旋转位置嵌入维度:64

混合专家(MoE)
- 专家总数:512
- 激活专家数:10 个路由专家 + 1 个共享专家
- 专家中间层维度:1024

相关资料
- 整体介绍(官方博客)[1]
- 模型配置文件[2]
- Transformer模型定义[3]
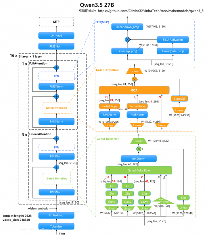
1.2 Qwen3.5(Dense)
Dense版本采用混合注意力(Gated DeltaNet + Gated Attention)与FFN相结合,示例为Qwen3.5 27B。

高清图地址:https://github.com/CalvinXKY/InfraTech/tree/main/models/qwen3_5
模型结构描述
- 类型:带视觉编码器的因果语言模型
- 上下文长度:原生支持 262,144,可扩展至最多 1,010,000 个 token。
- 参数量:27B
- 隐藏层维度:5120
- Token 嵌入维度:248320(Padded)
- 层数:64
- 隐藏层结构:16 × (3 × (Gated DeltaNet → FFN) -> 1 × (Gated Attention -> FFN))
- 语言模型输出维度:248320(Padded)
- MTP:采用多步训练
Gated DeltaNet:
- 线性注意力头数量:V 为 48,QK 为 16
- 头维度:128

Gated Attention:
- 注意力头数量:Q 为 24,KV 为 4
- 头维度:256
- 旋转位置编码维度:64

前馈网络(FFN)
- 中间层维度:17408

相关资料
- 模型配置文件[4]
- Transformer模型定义[5]
- 模型卡片[6]
2 MiniMax M2.5
MiniMax-M2.5模型采用GQA + MoE结构,总参数量为229B,推理时激活的参数为10B。从M1到M2,MiniMax重新采用了Full Attention机制,M2.5的架构则与M2保持一致。支持序列长度200k。
效果:在SWE-Bench Verified、Multi-SWE-Bench和BrowseComp(含上下文管理)等评测中分别取得了80.2%、51.3%和76.3%的高分。
性能:SWE-Bench Verified评测的速度比M2.1快37%,与Claude Opus 4.6的速度相当。
2.1 整体架构

高清图地址:https://github.com/CalvinXKY/InfraTech/tree/main/models/minimax_m_2_5
架构特点
-
Attention模块:
▪采用partial rope计算位置编码
▪使用QK RMSNorm
▪GQA模式
-
MoE模块:均采用独立专家,单token仅8个专家计算
2026年AI行业最大的机会,毫无疑问就在应用层!
字节跳动已有7个团队全速布局Agent
大模型岗位暴增69%,年薪破百万!
腾讯、京东、百度开放招聘技术岗,80%与AI相关……
如今,超过60%的企业都在推进AI产品落地,而真正能交付项目的 大模型应用开发工程师 **,**却极度稀缺!
落地AI应用绝对不是写几个prompt,调几个API就能搞定的,企业真正需要的,是能搞定这三项核心能力的人:
✅RAG:融入外部信息,修正模型输出,给模型装靠谱大脑
✅Agent智能体:让AI自主干活,通过工具调用(Tools)环境交互,多步推理完成复杂任务。比如做智能客服等等……
✅微调:针对特定任务优化,让模型适配业务
目前,脉脉上有超过1000家企业发布大模型相关岗位,人工智能岗平均月薪7.8w!实习生日薪高达4000!远超其他行业收入水平!
技术的稀缺性,才是你「值钱」的关键!
具备AI能力的程序员,比传统开发高出不止一截!有的人早就转行AI方向,拿到百万年薪!👇🏻👇🏻

AI浪潮,正在重构程序员的核心竞争力!现在入场,仍是最佳时机!
我把大模型的学习全流程已经整理📚好了!抓住AI时代风口,轻松解锁职业新可能,希望大家都能把握机遇,实现薪资/职业跃迁~
这份完整版的大模型 AI 学习资料已经上传CSDN,朋友们如果需要可以微信扫描下方CSDN官方认证二维码免费领取【保证100%免费】

⭐️从大模型微调到AI Agent智能体搭建
剖析AI技术的应用场景,用实战经验落地AI技术。从GPT到最火的开源模型,让你从容面对AI技术革新!
大模型微调
-
掌握主流大模型(如DeepSeek、Qwen等)的微调技术,针对特定场景优化模型性能。
-
学习如何利用领域数据(如制造、医药、金融等)进行模型定制,提升任务准确性和效率。
RAG应用开发
- 深入理解检索增强生成(Retrieval-Augmented Generation, RAG)技术,构建高效的知识检索与生成系统。
- 应用于垂类场景(如法律文档分析、医疗诊断辅助、金融报告生成等),实现精准信息提取与内容生成。
AI Agent智能体搭建
- 学习如何设计和开发AI Agent,实现多任务协同、自主决策和复杂问题解决。
- 构建垂类场景下的智能助手(如制造业中的设备故障诊断Agent、金融领域的投资分析Agent等)。

如果你也有以下诉求:
快速链接产品/业务团队,参与前沿项目
构建技术壁垒,从竞争者中脱颖而出
避开35岁裁员危险期,顺利拿下高薪岗
迭代技术水平,延长未来20年的新职业发展!
……
那这节课你一定要来听!
因为,留给普通程序员的时间真的不多了!
立即扫码,即可免费预约
「AI技术原理 + 实战应用 + 职业发展」
「大模型应用开发实战公开课」
👇👇

👍🏻还有靠谱的内推机会+直聘权益!!
完课后赠送:大模型应用案例集、AI商业落地白皮书
AtomGit 是由开放原子开源基金会联合 CSDN 等生态伙伴共同推出的新一代开源与人工智能协作平台。平台坚持“开放、中立、公益”的理念,把代码托管、模型共享、数据集托管、智能体开发体验和算力服务整合在一起,为开发者提供从开发、训练到部署的一站式体验。
更多推荐
所有评论(0)