Spring 核心技术总结:IOC、AOP、事务管理与 MyBatis 整合实战
一、Spring 概述
1.1 Spring 介绍
Spring 是轻量级 Java EE 应用开源框架(全栈式开发框架,官网: http://spring.io ),由 Rod Johnson 创建,旨在解决企业级编程开发的复杂性。
1.2 Spring 的优点
- IOC:解决传统 Web 开发中硬编码所造成的程序耦合(控制反转)
- AOP:在运行期间不修改源代码对程序进行增强(切面编程)
- 粘合剂:除自身功能外,还可以整合其他技术和框架
1.3 Spring 的体系结构

Spring 框架按功能分为五大模块:
| 模块分类 | 核心功能 |
|---|---|
| Core Container(核心容器) | 提供 IOC 和依赖注入特性,是框架最基础部分 |
AOP、Aspects、Instrumentation(检测)、Messaging(消息处理) |
提供面向切面编程实现、检测、消息处理等 |
Data Access/Integration(数据访问与集成) |
简化持久层操作 |
| Web | 提供 Spring MVC 框架及与 Servlet、WebSocket 的集成 |
| Test | 方便程序测试 |
1.4 Spring 的发展历程
- 1997 年 IBM 提出了 EJB 的思想
- 1998 年,SUN 制定开发标准规范 EJB1.0
- 1999 年,EJB1.1 发布
- 2001 年,EJB2.0 发布
- 2003 年,EJB2.1 发布Rod Johnson(spring 之父)
Expert One-to-One J2EE Design and Development(2002):阐述了 J2EE 使用 EJB 开发设计的优点及解决方案Expert One-to-One J2EE Development without EJB(2004):阐述了 J2EE 开发不使用 EJB 的解决方式(Spring 雏形)
- 2006 年,EJB3.0 发布
- 2017 年 9 月发布了 Spring 的最新版本 Spring5.0 通用版
- ......
二、Spring IOC(重点)
2.1 程序的耦合
- 耦合:对象之间的依赖关系,耦合越高,维护成本越高
- 传统开发耦合案例:没有引入 IOC 容器时系统的 Web 层、业务层、持久层存在耦合
/**
* 持久层实现类
*/
public class UserDaoImpl implements UserDao {
@Override
public void addUser(){
System.out.println("insert into tb_user......");
}
}
/**
* 业务层实现类
*/
public class UserServiceImpl implements UserService {
//硬编码:此处有依赖关系
private UserDao userDao = new UserDaoImpl();
public void addUser(){
userDao.addUser();
}
}
/**
* 模拟表现层
*/
public class Client {
public static void main(String[] args) {
//硬编码:此处有依赖关系
UserService userService = new UserServiceImpl();
userService.addUser();
}
}
- 问题分析:service 层依赖 dao 层实现类,若修改 dao 实现类或缺失 dao 实现类,编译失败
2.2 工厂模式的 IOC 解决程序耦合
2.2.1 什么是 IOC
- IOC (Inverse of Control) 即控制反转:控制是控制对象的创建;正转是自己创建依赖对象;反转是由IOC 工厂来创建依赖对象;
- 传统方式:主动 new 创建依赖对象。

- IOC 方式:被动从 IOC 工厂获取依赖对象。
这种被动接收的方式获取对象的思想就是控制反转,它是 spring 框架的核心之一。
- IOC (工厂模式) 解耦 步骤:
- 把所有dao 和 service 对象使用配置文件配置起来
- 当服务器启动时读取配置文件
- 通过反射创建对象并保存在容器(Map)中
- 使用时,直接从工厂拿
2.2.2 工厂模式的 IOC 解耦
- 案例一:
/**
* bean工厂
*/
public class BeanFactory_v1 {
/**
* 获得UserServiceImpl对象
* @return
*/
public static UserService getUserService(){
return new UserServiceImpl();
}
/**
* 获得UserDaoImpl对象
* @return
*/
public static UserDao getUserDao(){
return new UserDaoImpl();
}
}
问题:我们在开发中会有很多个 service 和 dao,此时工厂类就要添加无数个方法。
- 案例二:
配置文件(bean.properties):
properties
#1、配置要使用的dao和service
UserDao=com.hg.dao.UserDaoImpl
UserService=com.hg.service.UserServiceImpl
工厂类:
/**
* bean工厂
*/
public class BeanFactory_v2 {
private static Properties prop = new Properties();
/**
* 根据全类名获取bean对象
* @param beanName
* @return
* @throws ClassNotFoundException
*/
public static Object getBean(String beanName) {
try {
//不能使用:web工程发布后没有src目录
//InputStream is = new FileInputStream("src/bean.properties");
InputStream is =
BeanFactory_v2.class.getClassLoader()
.getResourceAsStream("bean.properties");
prop.load(is);
return Class.forName(prop.getProperty(beanName)).newInstance();
} catch (Exception e) {
e.printStackTrace();
}
return null;
}
public static void main(String[] args) {
System.out.println(prop.get("UserService"));
System.out.println(getBean("UserService"));
}
}
业务层实现类:
/**
* 业务层实现类
*/
public class UserServiceImpl implements UserService {
private UserDao userDao = (UserDao) BeanFactory.getBean("UserDao");
public void addUser(){
userDao.addUser();
}
}
测试类:
运行
/**
* 模拟表现层
*/
public class Client {
public static void main(String[] args) {
//直接引用接口实现类
for (int i = 0; i < 5; i++) {
UserService userService =
(UserService)BeanFactory_v2.getBean("UserService");
System.out.println(userService);
}
}
}

问题:
- 每次都会创建新的对象
- 程序运行时才创建对象 (读取配置文件)
- 案例三:
package com.hg.factory;
import java.io.InputStream;
import java.util.HashMap;
import java.util.Map;
import java.util.Properties;
import java.util.Set;
/**
* bean工厂
*/
public class BeanFactory_v3 {
//定义一个容器,用于存放对象
private static Map<String, Object> beans = new HashMap<>();
/**
* 加载配置文件
*/
static {
try {
//2、读取配置文件
//不能使用:web工程发布后没有src目录
//InputStream is = new FileInputStream("src/bean.properties");
InputStream is =
BeanFactory_v3.class.getClassLoader()
.getResourceAsStream("bean.properties");
//3、通过反射创建对象,把对象存到容器中
Properties prop = new Properties();
prop.load(is);
Set<Map.Entry<Object, Object>> entrySet = prop.entrySet();
for (Map.Entry<Object, Object> entry : entrySet) {
String key = entry.getKey().toString();
String beanName = entry.getValue().toString();
Object value = Class.forName(beanName).newInstance();
beans.put(key, value);
}
} catch (Exception e) {
e.printStackTrace();
}
}
/**
* 4、在使用的时候,直接从工厂拿
* @param beanName
* @return
*/
public static Object getBean(String beanName) {
try {
return beans.get(beanName);
} catch (Exception e) {
e.printStackTrace();
}
return null;
}
public static void main(String[] args) {
System.out.println(getBean("UserService"));
}
}
2.3 Spring 的 IOC 解决程序耦合
2.3.1 创建工程

2.3.1.1 pom.xml
xml
<?xml version="1.0" encoding="UTF-8"?>
<project xmlns="http://maven.apache.org/POM/4.0.0"
xmlns:xsi="http://www.w3.org/2001/XMLSchema-instance"
xsi:schemaLocation="http://maven.apache.org/POM/4.0.0 http://maven.apache.org/xsd/maven-4.0.0.xsd">
<modelVersion>4.0.0</modelVersion>
<groupId>com.hg</groupId>
<artifactId>Spring_IOC_Xml</artifactId>
<version>1.0-SNAPSHOT</version>
<properties>
<!-- 项目源码及编译输出的编码 -->
<project.build.sourceEncoding>UTF-8</project.build.sourceEncoding>
<project.reporting.outputEncoding>UTF-8</project.reporting.outputEncoding>
<!-- 项目编译JDK版本 -->
<maven.compiler.source>8</maven.compiler.source>
<maven.compiler.target>8</maven.compiler.target>
</properties>
<dependencies>
<!-- Spring常用依赖 -->
<dependency>
<groupId>org.springframework</groupId>
<artifactId>spring-context</artifactId>
<version>5.2.8.RELEASE</version>
</dependency>
</dependencies>
</project>
注意:Jar 包彼此存在依赖,只需引入最外层 Jar 即可由 Maven 自动将相关依赖 Jar 引入到项目中。
| Spring 常用功能的 Jar 包依赖关系 |
|---|
|
|
核心容器模块说明:
- spring-beans + spring-core:提供 IOC/DI,BeanFactory(延迟加载)
- spring-context:扩展 BeanFactory,ApplicationContext(立即加载)
- spring-expression:Spring 表达式语言
2.3.1.2 dao
/**
* 持久层实现类
*/
public class UserDaoImpl implements UserDao {
@Override
public void addUser(){
System.out.println("insert into tb_user......");
}
}
2.3.1.3 service
/**
* 业务层实现类
*/
public class UserServiceImpl implements UserService {
//此处有依赖关系
private UserDao userDao = new UserDaoImpl();
@Override
public void addUser(){
userDao.addUser();
}
}
2.3.2 IOC
2.3.2.1 applicationContext.xml
xml
<?xml version="1.0" encoding="UTF-8"?>
<!--1、注意:要导入schema约束-->
<beans xmlns="http://www.springframework.org/schema/beans"
xmlns:xsi="http://www.w3.org/2001/XMLSchema-instance"
xsi:schemaLocation="http://www.springframework.org/schema/beans
http://www.springframework.org/schema/beans/spring-beans.xsd">
<!--
2、<bean>标签作用:通过反射创建对象并交给spring的ioc容器去管理
id:给对象在容器中提供一个唯一标识。用于获取对象
class:指定类的全限定类名。用于反射创建对象。默认情况下调用无参构造函数
-->
<bean id="userDao" class="com.hg.dao.UserDaoImpl"></bean>
<bean id="userService" class="com.hg.service.UserServiceImpl"></bean>
</beans>
注意:命名无限制,约定俗成命名有:spring-context.xml、applicationContext.xml、beans.xml
2.3.2.2 测试
运行
/**
* 模拟表现层
*/
public class Client {
public static void main(String[] args) {
//1.使用ApplicationContext接口,就是在获取spring容器
ApplicationContext ac = new
ClassPathXmlApplicationContext("applicationContext.xml");
//2.根据bean的id获取对象
UserDao userDao = (UserDao) ac.getBean("userDao");
System.out.println(userDao);
UserService userService = (UserService) ac.getBean("userService");
System.out.println(userService);
userService.addUser();
}
}
- 问题:service 层仍然耦合
2.3.3 DI(构造,set,自动注入)
概述:DI(Dependency Injection)依赖注入:将依赖对象(userDao)从容器中拿出来赋值给调用者(userService)
2.3.3.1 构造函数注入
使用类中的构造函数,给成员变量赋值。注意,赋值的操作不是我们自己做的,而是通过配置的方式,让 spring 框架来为我们注入。具体代码如下:
/**
* 业务层实现类
*/
public class UserServiceImpl implements UserService {
private UserDao userDao;
private String name;
private Integer age;
public UserServiceImpl(UserDao userDao, String name, Integer age) {
this.userDao = userDao;
this.name = name;
this.age = age;
}
public void addUser(){
System.out.println(name+","+age);
userDao.addUser();
}
}
xml
<?xml version="1.0" encoding="UTF-8"?>
<!--1、注意:要导入schema约束-->
<beans xmlns="http://www.springframework.org/schema/beans"
xmlns:xsi="http://www.w3.org/2001/XMLSchema-instance"
xsi:schemaLocation="http://www.springframework.org/schema/beans http://www.springframework.org/schema/beans/spring-beans.xsd">
<!--2、把对象交给spring来创建-->
<bean id="userDao" class="com.hg.dao.UserDaoImpl"></bean>
<bean id="userService" class="com.hg.service.UserServiceImpl">
<!--
要求:类中需要提供一个对应参数列表的构造函数。
标签:constructor-arg
==给谁赋值:==
index:指定参数在构造函数参数列表的索引位置
name:指定参数在构造函数中的名称
==赋什么值:==
value:它能赋的值是基本数据类型和String类型
ref:它能赋的值是其他bean类型,也就是说,必须得是在配置文件中配置过的bean
-->
<constructor-arg name="userDao" ref="userDao"></constructor-arg>
<constructor-arg name="name" value="张三"></constructor-arg>
<constructor-arg index="2" value="18"></constructor-arg>
</bean>
</beans>
2.3.3.2 set 方法注入
在类中提供需要注入成员的 set 方法。具体代码如下:
/**
* 业务层实现类
*/
public class UserServiceImpl implements UserService {
private UserDao userDao;
private String name;
private Integer age;
public void setUserDao(UserDao userDao) {
this.userDao = userDao;
}
public void setName(String name) {
this.name = name;
}
public void setAge(Integer age) {
this.age = age;
}
public void addUser(){
System.out.println(name+","+age);
userDao.addUser();
}
}
xml
<?xml version="1.0" encoding="UTF-8"?>
<!--1、注意:要导入schema约束-->
<beans xmlns="http://www.springframework.org/schema/beans"
xmlns:xsi="http://www.w3.org/2001/XMLSchema-instance"
xsi:schemaLocation="http://www.springframework.org/schema/beans http://www.springframework.org/schema/beans/spring-beans.xsd">
<!--2、把对象交给spring来创建-->
<bean id="userDao" class="com.hg.dao.UserDaoImpl"></bean>
<bean id="userService" class="com.hg.service.UserServiceImpl">
<!--
要求:必须提供set方法
标签:property
==给谁赋值:==
name:找的是类中set方法后面的部分
==赋什么值:==
value:它能赋的值是基本数据类型和String类型
ref:它能赋的值是其他bean类型,也就是说,必须得是在配置文件中配置过的bean
-->
<property name="userDao" ref="userDao"></property>
<property name="name" value="张三"></property>
<property name="age" value="18"></property>
</bean>
</beans>
2.3.3.3 自动注入
不用在配置中 指定为哪个属性赋值,由 spring 自动根据某个 "原则" ,在工厂中查找一个 bean 并为属性注入值。具体代码如下:
/**
* 业务层实现类
*/
public class UserServiceImpl implements UserService {
private UserDao userDao;
public void setUserDao(UserDao userDao) {
this.userDao = userDao;
}
public void addUser(){
userDao.addUser();
}
}
xml
<?xml version="1.0" encoding="UTF-8"?>
<!--1、注意:要导入schema约束-->
<beans xmlns="http://www.springframework.org/schema/beans"
xmlns:xsi="http://www.w3.org/2001/XMLSchema-instance"
xsi:schemaLocation="http://www.springframework.org/schema/beans http://www.springframework.org/schema/beans/spring-beans.xsd">
<!--2、把对象交给spring来创建-->
<bean id="userDao" class="com.hg.dao.UserDaoImpl"></bean>
<!--autowire="byType":按照类型自动注入值-->
<bean id="userService" class="com.hg.service.UserServiceImpl" autowire="byType">
</bean>
</beans>
2.3.3.4 注入集合类型的属性
给类中的集合传值,它用的也是 set 方法注入,只不过变量的数据类型都是集合。我们这里介绍注入数组,List,Set,Map。具体代码如下:
/**
* 业务层实现类
*/
public class UserServiceImpl implements UserService {
private UserDao userDao;
private String[] myStrs;
private List<String> myList;
private Set<String> mySet;
private Map<String,String> myMap;
public void setUserDao(UserDao userDao) {
this.userDao = userDao;
}
public void setMyStrs(String[] myStrs) {
this.myStrs = myStrs;
}
public void setMyList(List<String> myList) {
this.myList = myList;
}
public void setMySet(Set<String> mySet) {
this.mySet = mySet;
}
public void setMyMap(Map<String, String> myMap) {
this.myMap = myMap;
}
public void addUser(){
System.out.println(Arrays.toString(myStrs));
System.out.println(myList);
System.out.println(mySet);
System.out.println(myMap);
userDao.addUser();
}
}
xml
<?xml version="1.0" encoding="UTF-8"?>
<!--1、注意:要导入schema约束-->
<beans xmlns="http://www.springframework.org/schema/beans"
xmlns:xsi="http://www.w3.org/2001/XMLSchema-instance"
xsi:schemaLocation="http://www.springframework.org/schema/beans http://www.springframework.org/schema/beans/spring-beans.xsd">
<!--2、把对象交给spring来创建-->
<bean id="userDao" class="com.hg.dao.UserDaoImpl"></bean>
<bean id="userService" class="com.hg.service.UserServiceImpl">
<property name="userDao" ref="userDao"></property>
<!-- 给mySet集合注入数据 -->
<property name="mySet">
<set>
<value>AAA</value>
<value>BBB</value>
<value>CCC</value>
</set>
</property>
<!-- 注入array数组数据 -->
<property name="myArray">
<array>
<value>AAA</value>
<value>BBB</value>
<value>CCC</value>
</array>
</property>
<!-- 注入list集合数据 -->
<property name="myList">
<list>
<value>AAA</value>
<value>BBB</value>
<value>CCC</value>
</list>
</property>
<!-- 注入Map数据 -->
<property name="myMap">
<map>
<entry key="testA" value="aaa"></entry>
<entry key="testB" value="bbb"></entry>
</map>
</property>
</bean>
</beans>
2.4 Spring 中的工厂类
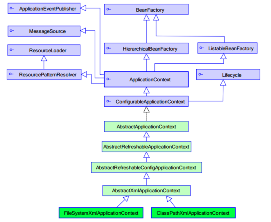
2.4.1 ApplicationContext
- ApplicationContext 的实现类,如下图:

- ClassPathXmlApplicationContext:加载类路径下 Spring 的配置文件
- FileSystemXmlApplicationContext:加载本地磁盘下 Spring 的配置文件
2.4.2 BeanFactory
-
spring 中工厂的类结构图

-
区别:
- BeanFactory:顶级接口, 在 getBean 的时候才会创建对象。
- ApplicationContext:子接口, 读取配置文件就会创建对象。
/**
* 业务层实现类
*/
public class UserServiceImpl implements UserService {
private UserDao userDao;
public UserServiceImpl() {
System.out.println("UserServiceImpl对象创建了...");
}
public void setUserDao(UserDao userDao) {
this.userDao = userDao;
}
public void addUser(){
userDao.addUser();
}
}
/**
* 模拟表现层
*/
public class Client {
public static void main(String[] args) {
new ClassPathXmlApplicationContext("applicationContext.xml");
System.out.println("Spring IOC容器创建好了");
}
}
/**
* 业务层实现类
*/
public class UserServiceImpl implements UserService {
private UserDao userDao;
public UserServiceImpl() {
System.out.println("UserServiceImpl对象创建了...");
}
public void setUserDao(UserDao userDao) {
this.userDao = userDao;
}
public void addUser(){
userDao.addUser();
}
}
/**
* 模拟表现层
*/
public class Client {
public static void main(String[] args) {
new XmlBeanFactory(new ClassPathResource("applicationContext.xml"));
System.out.println("Spring IOC容器创建好了");
}
}
2.5 bean 的作用域范围
2.5.1 概述
- 在 Spring 中,bean 作用域用于确定 bean 实例应该从哪种类型的 Spring 容器中返回给调用者。
2.5.2 五种作用域
- 目前 Spring Bean 的作用域或者说范围主要有五种:
| 作用域 | 说明 |
|---|---|
| singleton | 默认值,Bean 以单例方式存在 spring IoC 容器 |
| prototype | 多例,每次从容器中调用 Bean 时都返回一个新的实例,相当于执行 newInstance () |
| request | WEB 项目中,Spring 创建一个 Bean 的对象,将对象存入到 request 域中 |
| session | WEB 项目中,Spring 创建一个 Bean 的对象,将对象存入到 session 域中 |
| application | WEB 项目中,Spring 创建一个 Bean 的对象,将对象存入到 ServletContext 域中 |
-
可以通过
<bean>标签的scope属性控制 bean 的作用范围,其配置方式如下所示:xml
<bean id="..." class="..." scope="singleton"/> -
单例、多例的使用场景:
- 单例:Service、DAO、SqlSessionFactory(所有工厂)
- 多例:Connection、SqlSession
2.6 bean 的生命周期
2.6.1 单例 bean
- 案例:
xml
<bean id="userService" class="com.hg.service.UserServiceImpl"
scope="singleton" init-method="init" destroy-method="destroy">
java
/**
* 业务层实现类
*/
public class UserServiceImpl implements UserService {
private UserDao userDao;
public UserServiceImpl() {
System.out.println("调用构造方法创建bean...");
}
public void setUserDao(UserDao userDao) {
System.out.println("调用set方法注入值...");
this.userDao = userDao;
}
public void init(){
System.out.println("调用init方法初始化bean...");
}
public void destroy(){
System.out.println("调用destroy方法销毁bean...");
}
public void addUser(){
userDao.addUser();
}
}
/**
* 模拟表现层
*/
public class Client {
public static void main(String[] args) {
ClassPathXmlApplicationContext ac =
new ClassPathXmlApplicationContext("applicationContext.xml");
//关闭容器
ac.close();
}
}
-
生命周期:
[容器启动]---> 构造方法 (实例化)--->set 方法 (注入)--->init 方法 (初始化)--->[容器关闭]--->destroy 方法 (销毁)

2.6.2 多例 bean
- 案例:
xml
<bean id="userService" class="com.hg.service.UserServiceImpl"
scope="prototype" init-method="init" destroy-method="destroy">
java
/**
* 业务层实现类
*/
public class UserServiceImpl implements UserService {
private UserDao userDao;
public UserServiceImpl() {
System.out.println("调用构造方法创建bean...");
}
public void setUserDao(UserDao userDao) {
System.out.println("调用set方法注入值...");
this.userDao = userDao;
}
public void init(){
System.out.println("调用init方法初始化bean...");
}
public void destroy(){
System.out.println("调用destroy方法销毁bean...");
}
public void addUser(){
userDao.addUser();
}
}
java
/**
* 模拟表现层
*/
public class Client {
public static void main(String[] args) {
ClassPathXmlApplicationContext ac =
new ClassPathXmlApplicationContext("applicationContext.xml");
//使用对象
ac.getBean("userService");
}
}
-
生命周期:
[使用对象]----> 构造方法 (实例化)--->set 方法 (注入)--->init 方法 (初始化)--->[JVM 垃圾回收]--->destroy 方法 (销毁)

三、基于注解的 IOC 配置
学习基于注解的 IOC 配置,大家脑海里首先得有一个认知,即注解配置和 xml 配置要实现的功能都是一样的,都是要降低程序间的耦合。只是配置的形式不一样。
3.1 创建工程

3.1.1 pom.xml
xml
<?xml version="1.0" encoding="UTF-8"?>
<project xmlns="http://maven.apache.org/POM/4.0.0"
xmlns:xsi="http://www.w3.org/2001/XMLSchema-instance"
xsi:schemaLocation="http://maven.apache.org/POM/4.0.0 http://maven.apache.org/xsd/maven-4.0.0.xsd">
<modelVersion>4.0.0</modelVersion>
<groupId>com.hg</groupId>
<artifactId>Spring_IOC_Annotation</artifactId>
<version>1.0-SNAPSHOT</version>
<dependencies>
<!-- Spring常用依赖 -->
<dependency>
<groupId>org.springframework</groupId>
<artifactId>spring-context</artifactId>
<version>5.2.8.RELEASE</version>
</dependency>
</dependencies>
</project>
3.1.2 dao
java
/**
* 持久层实现类
*/
public class UserDaoImpl implements UserDao {
@Override
public void addUser(){
System.out.println("insert into tb_user......");
}
}
3.1.3 service
java
/**
* 业务层实现类
*/
public class UserServiceImpl implements UserService {
private UserDao userDao;
@Override
public void addUser(){
userDao.addUser();
}
}
3.2 IOC
3.2.1 applicationContext.xml
xml
<?xml version="1.0" encoding="UTF-8"?>
<beans xmlns="http://www.springframework.org/schema/beans"
xmlns:context="http://www.springframework.org/schema/context"
xmlns:xsi="http://www.w3.org/2001/XMLSchema-instance"
xsi:schemaLocation="http://www.springframework.org/schema/beans
http://www.springframework.org/schema/beans/spring-beans.xsd
http://www.springframework.org/schema/context
http://www.springframework.org/schema/context/spring-context.xsd ">
<!-- 告知spring框架,在读取配置文件,创建容器时扫描包,依据注解创建对象,并存入容器中 -->
<context:component-scan base-package="com.hg"></context:component-scan>
</beans>
3.2.2 dao
java
@Repository
public class UserDaoImpl implements UserDao {
... ...
}
3.2.3 service
java
@Service
public class UserServiceImpl implements UserService {
... ...
}
3.3 DI
3.3.1 service
java
@Service
public class UserServiceImpl implements UserService {
@Autowired
private UserDao userDao;
public void addUser() {
userDao.addUser();
}
}
3.3.2 测试
java
/**
* 模拟表现层
*/
public class Client {
public static void main(String[] args) {
ApplicationContext ac =
new ClassPathXmlApplicationContext("applicationContext.xml");
UserService userService = ac.getBean("userServiceImpl",UserService.class);
userService.addUser();
}
}
3.4 常用注解
以下四个注解的作用及属性都是一模一样的,都是针对一个的衍生注解只不过是提供了更加明确的语义化。
3.4.1 用于创建对象的(IOC)
3.4.1.1 @Controller
用于web/controller/servlet类
3.4.1.2 @Service
- 案例(service类):
//@Service("userService")声明bean,且id="userService" @Service//声明bean,且id="userServiceImpl" public class UserServiceImpl implements UserService { ... }
3.4.1.3 @Repository
- 案例(dao类):
//@Repository("userDao")声明bean,且id="userDao" @Repository//声明bean,且id="userDaoImpl" public class UserDaoImpl implements UserDao { @Override public void addUser(){ System.out.println("insert into tb_user......"); } }
3.4.1.4 @Component
- 作用:把资源交给 spring 来管理,相当于:
<bean id="" class="">;通用。 - 属性:value:指定 bean 的 id;如果不指定 value 属性,默认 bean 的 id 是当前类的类名,首字母小写;
3.4.1.5 @Scope
- 作用:指定 bean 的作用域范围。
- 属性:value:指定范围的值,singleton prototype request session。
3.4.2 用于属性注入的(DI)
以下注解的作用相当于:<property name="" ref="">。
3.4.2.1 @Autowired
- 作用:自动按类型注入。set 方法可以省略
- 案例:
@Service public class UserServiceImpl implements UserService { @Autowired //注入类型为UserDAO的bean private UserDao userDao; public void addUser(){ userDao.addUser(); } }
3.4.2.2 @Resource
- 作用:自动按名字注入。set 方法可以省略。
- 属性:name:指定 bean 的 id。
- 案例:
@Service public class UserServiceImpl implements UserService { @Resource(name="userDaoImpl")//注入id=“userDaoImpl”的bean private UserDao userDao; public void addUser(){ userDao.addUser(); } }
3.4.2.3 @Value
-
作用:注入基本数据类型和 String 类型数据的
-
属性:value:用于指定值
-
案例一:
@Service public class UserServiceImpl implements UserService { @Resource(name="userDaoImpl") //注入id=“userDaoImpl”的bean private UserDao userDao; @Value("张三")//注入String private String name; @Value("18")//注入Integer private Integer age; public void addUser(){ System.out.println(name+","+age); userDao.addUser(); } } -
案例二:
- 创建 config.properties
properties
name=张三 age=18 - 加载配置文件
xml
<?xml version="1.0" encoding="UTF-8"?> <beans xmlns="http://www.springframework.org/schema/beans" xmlns:context="http://www.springframework.org/schema/context" xmlns:xsi="http://www.w3.org/2001/XMLSchema-instance" xsi:schemaLocation="http://www.springframework.org/schema/beans http://www.springframework.org/schema/beans/spring-beans.xsd http://www.springframework.org/schema/context http://www.springframework.org/schema/context/spring-context.xsd "> <!--加载config.properties--> <context:property-placeholder location="config.properties"/> <context:component-scan base-package="com.hg"></context:component-scan> </beans> - 注入属性值
@Service public class UserServiceImpl implements UserService { @Autowired private UserDao userDao; @Value("${name}")//注入String private String name; @Value("${age}")//注入Integer private Integer age; public void addUser() { System.out.println(name+","+age); userDao.addUser(); } }
- 创建 config.properties
四、Spring AOP(重点)
4.1 为什么要学习 AOP?
- 案例:有一个接口 Service 有一个 addUser 方法,在调用 addUser (被调用时打印调用前的时间与调用后的时间),其实现为:
java
@Service public class UserServiceImpl implements UserService { @Autowired private UserDao userDao; public void addUser(){ System.out.println("方法开始时间:"+new Date()); userDao.addUser(); System.out.println("方法结束时间:"+new Date()); } } - 问题:输出日志的逻辑无法复用
4.2 AOP 概述
AOP:全称是Aspect Oriented Programming,即:面向切面编程。
- AOP 本质:把程序重复代码抽取出来,需要执行时,使用动态代理,不改源码,对程序增强:权限校验,日志记录,性能监控,事务控制.
- 解决的核心问题:
- 案例中直接在
addUser()方法中写日志逻辑,导致日志代码与业务代码耦合,且无法在其他方法 / 类中复用; - AOP 可将 "打印方法执行时间" 的逻辑抽取为独立模块,按需切入到任意方法的执行前后,实现一次编写、多处复用。
- 案例中直接在
4.3 代理(Proxy)模式
4.4 AOP核心术语
| 术语 | 定义 |
|---|---|
| 连接点(joinpoint) | 被拦截到的点,Spring 中仅支持方法类型的连接点,即被拦截的方法 |
| 切入点(pointcut) | 对哪些连接点进行拦截的定义(要增强的方法) |
| 通知(advice) | 拦截到连接点后执行的代码,分为前置、后置、异常、最终、环绕通知五类 |
| 切面(aspect) | 切入点和通知的结合,把增强应用到切点上 |
| 引介(introduction) | 特殊通知,运行期为类动态添加方法 / 字段(无需修改代码) |
| 目标对象(Target) | 要代理 / 增强的目标类 |
| 织入(weave) | 将通知(advice)应用到目标对象(target)的过程 |
| 代理(Proxy) | 类被 AOP 增强后生成的代理类 |

4.5 基于 XML 的 AOP 配置
1. 工程搭建
(1)pom.xml 依赖配置
xml
<?xml version="1.0" encoding="UTF-8"?>
<project xmlns="http://maven.apache.org/POM/4.0.0"
xmlns:xsi="http://www.w3.org/2001/XMLSchema-instance"
xsi:schemaLocation="http://maven.apache.org/POM/4.0.0 http://maven.apache.org/xsd/maven-4.0.0.xsd">
<modelVersion>4.0.0</modelVersion>
<groupId>com.hg</groupId>
<artifactId>Spring_AOP_Xml</artifactId>
<version>1.0-SNAPSHOT</version>
<dependencies>
<dependency>
<groupId>org.springframework</groupId>
<artifactId>spring-context</artifactId>
<version>5.2.8.RELEASE</version>
</dependency>
<dependency>
<groupId>org.springframework</groupId>
<artifactId>spring-aspects</artifactId>
<version>5.2.8.RELEASE</version>
</dependency>
</dependencies>
</project>
(2)核心业务代码
- DAO 层
/**
* 持久层实现类
*/
public class UserDaoImpl implements UserDao {
@Override
public void addUser(){
System.out.println("insert into tb_user......");
}
}
- Service 层
/**
* 业务层实现类
*/
public class UserServiceImpl implements UserService {
private UserDao userDao;
public void setUserDao(UserDao userDao){
this.userDao=userDao;
}
@Override
public void addUser(){
userDao.addUser();
}
}
(3)Spring 核心配置文件(applicationContext.xml)
xml
<?xml version="1.0" encoding="UTF-8"?>
<!--注意:添加约束-->
<beans xmlns="http://www.springframework.org/schema/beans"
xmlns:xsi="http://www.w3.org/2001/XMLSchema-instance"
xmlns:aop="http://www.springframework.org/schema/aop"
xsi:schemaLocation="http://www.springframework.org/schema/beans
http://www.springframework.org/schema/beans/spring-beans.xsd
http://www.springframework.org/schema/aop
http://www.springframework.org/schema/aop/spring-aop.xsd">
<bean id="userDao" class="com.hg.dao.UserDaoImpl"></bean>
<bean id="userService" class="com.hg.service.UserServiceImpl">
<property name="userDao" ref="userDao"></property>
</bean>
</beans>
(4)测试类(web层 )
运行
/**
* 模拟表现层
*/
public class Client {
public static void main(String[] args) {
ApplicationContext ac =
new ClassPathXmlApplicationContext("applicationContext.xml");
//使用对象
UserService userService = ac.getBean("userService",UserService.class);
System.out.println(userService.getClass());
userService.addUser();
}
}
2. 增强类编写
package com.hg.advice;
import org.aspectj.lang.ProceedingJoinPoint;
import java.util.Date;
public class MyLogAdvice {
//前置通知
public void before(){
System.out.println("前置通知");
}
//后置通知【try】
public void afterReturning(){
System.out.println("后置通知");
}
//异常通知【catch】
public void afterThrowing(){
System.out.println("异常通知");
}
//最终通知【finally】
public void after(){
System.out.println("最终通知");
}
//环绕通知
public void around(ProceedingJoinPoint joinPoint){
try {
System.out.println("方法执行前的环绕通知");
joinPoint.proceed();
System.out.println("方法执行后的环绕通知");
} catch (Throwable throwable) {
throwable.printStackTrace();
}
}
}
3. 配置增强、切点、切面
xml
<!--配置增强类-->
<bean id="myLogger" class="com.hg.advice.MyLogger"></bean>
<!--AOP核心配置:切点 + 切面-->
<aop:config>
<!--切点定义:表达式语法 execution([修饰符] 返回值类型 包名.类名.方法名(参数))-->
<aop:pointcut id="pointcut" expression="execution(* com.hg.service.*.*(..))"/>
<!--切面:切点 + 通知的绑定-->
<aop:aspect ref="myLogger">
<!--前置通知:切入点方法执行前执行-->
<aop:before method="before" pointcut-ref="pointcut"/>
<!--后置通知(try块):与异常通知互斥-->
<aop:after-returning method="afterReturning" pointcut-ref="pointcut"/>
<!--异常通知(catch块):与后置通知互斥-->
<aop:after-throwing method="afterThrowing" pointcut-ref="pointcut"/>
<!--最终通知(finally块):无论是否异常都会执行-->
<aop:after method="after" pointcut-ref="pointcut"/>
<!--环绕通知:覆盖方法执行全流程-->
<aop:around method="around" pointcut-ref="pointcut"/>
</aop:aspect>
</aop:config>
4. 测试说明
- Service 实现接口时:生成 JDK 动态代理

- Service 不实现接口时:生成 CGLIB 动态代理

4.6 基于注解的 AOP 配置
1. 工程搭建
(1)pom.xml 依赖(同 XML 配置)
(2)核心业务代码(添加注解)
- DAO 层
@Repository
public class UserDaoImpl implements UserDao {
@Override
public void addUser(){
System.out.println("insert into tb_user......");
}
}
- Service 层
@Service
public class UserServiceImpl implements UserService {
@Autowired
private UserDao userDao;
public void addUser() {
userDao.addUser();
}
}
(3)Spring 配置文件
- applicationContext.xml
<?xml version="1.0" encoding="UTF-8"?>
<beans xmlns="http://www.springframework.org/schema/beans"
xmlns:xsi="http://www.w3.org/2001/XMLSchema-instance"
xmlns:aop="http://www.springframework.org/schema/aop"
xmlns:context="http://www.springframework.org/schema/context"
xsi:schemaLocation="http://www.springframework.org/schema/beans
http://www.springframework.org/schema/beans/spring-beans.xsd
http://www.springframework.org/schema/aop
http://www.springframework.org/schema/aop/spring-aop.xsd
http://www.springframework.org/schema/context
http://www.springframework.org/schema/context/spring-context.xsd">
<!--组件扫描-->
<context:component-scan base-package="com.hg"></context:component-scan>
<!--开启注解AOP支持-->
<aop:aspectj-autoproxy/>
</beans>
(4)测试类
运行
/**
* 模拟表现层
*/
public class Client {
public static void main(String[] args) {
ApplicationContext ac =
new ClassPathXmlApplicationContext("applicationContext.xml");
//使用对象
UserService userService = ac.getBean("userServiceImpl",UserService.class);
userService.addUser();
}
}
2. 注解式 AOP 实现
@Component
@Aspect //声明为切面类
public class MyLogger {
//前置通知 + 切入点表达式
@Before("execution(* com.hg.service.*.*(..))")
public void before(){
System.out.println("方法开始时间:"+new Date());
}
//最终通知 + 切入点表达式
@After("execution(* com.hg.service.*.*(..))")
public void after(){
System.out.println("方法结束时间:"+new Date());
}
}
3. AOP 常用注解说明
| 注解 | 作用 |
|---|---|
| @Aspect | 声明当前类为切面类 |
| @Before | 配置前置通知,指定切入点表达式 |
| @AfterReturning | 配置后置(try)通知,指定切入点表达式 |
| @AfterThrowing | 配置异常(catch)通知,指定切入点表达式 |
| @After | 配置最终(finally)通知,指定切入点表达式 |
| @Around | 配置环绕通知,指定切入点表达式 |
五、Spring 整合 MyBatis
5.1、工程搭建
5.1.1 pom.xml 依赖配置
xml
<?xml version="1.0" encoding="UTF-8"?>
<project xmlns="http://maven.apache.org/POM/4.0.0"
xmlns:xsi="http://www.w3.org/2001/XMLSchema-instance"
xsi:schemaLocation="http://maven.apache.org/POM/4.0.0 http://maven.apache.org/xsd/maven-4.0.0.xsd">
<modelVersion>4.0.0</modelVersion>
<groupId>com.hg</groupId>
<artifactId>Spring_MyBatis</artifactId>
<version>1.0-SNAPSHOT</version>
<properties>
<!-- 项目源码及编译输出的编码 -->
<project.build.sourceEncoding>UTF-8</project.build.sourceEncoding>
<project.reporting.outputEncoding>UTF-8</project.reporting.outputEncoding>
<!-- 项目编译JDK版本 -->
<maven.compiler.source>8</maven.compiler.source>
<maven.compiler.target>8</maven.compiler.target>
</properties>
<dependencies>
<!-- Spring常用依赖 -->
<dependency>
<groupId>org.springframework</groupId>
<artifactId>spring-context</artifactId>
<version>5.2.8.RELEASE</version>
</dependency>
<dependency>
<groupId>org.springframework</groupId>
<artifactId>spring-aspects</artifactId>
<version>5.2.8.RELEASE</version>
</dependency>
<dependency>
<groupId>org.springframework</groupId>
<artifactId>spring-tx</artifactId>
<version>5.2.8.RELEASE</version>
</dependency>
<dependency>
<groupId>org.springframework</groupId>
<artifactId>spring-jdbc</artifactId>
<version>5.2.8.RELEASE</version>
</dependency>
<!-- MySql驱动 -->
<dependency>
<groupId>mysql</groupId>
<artifactId>mysql-connector-java</artifactId>
<version>5.1.47</version>
</dependency>
<!-- Druid连接池 -->
<dependency>
<groupId>com.alibaba</groupId>
<artifactId>druid</artifactId>
<version>1.1.0</version>
</dependency>
<!-- MyBatis核心依赖 -->
<dependency>
<groupId>org.mybatis</groupId>
<artifactId>mybatis</artifactId>
<version>3.5.3</version>
</dependency>
<!-- MyBatis整合Spring依赖 -->
<dependency>
<groupId>org.mybatis</groupId>
<artifactId>mybatis-spring</artifactId>
<version>2.0.3</version>
</dependency>
<!-- 日志依赖 -->
<dependency>
<groupId>org.slf4j</groupId>
<artifactId>slf4j-log4j12</artifactId>
<version>1.7.26</version>
</dependency>
<!-- 测试依赖 -->
<dependency>
<groupId>org.springframework</groupId>
<artifactId>spring-test</artifactId>
<version>5.2.8.RELEASE</version>
</dependency>
<dependency>
<groupId>junit</groupId>
<artifactId>junit</artifactId>
<version>4.12</version>
</dependency>
</dependencies>
<build>
<resources>
<!-- 加载java目录下的xml文件 -->
<resource>
<directory>src/main/java</directory>
<includes>
<include>**/*.xml</include>
</includes>
</resource>
<!-- 加载resources目录下的所有文件 -->
<resource>
<directory>src/main/resources</directory>
</resource>
</resources>
</build>
</project>
5.1.2 日志配置(log4j.properties)
properties
# Global logging configuration
log4j.rootLogger=DEBUG, stdout
# Console output...
log4j.appender.stdout=org.apache.log4j.ConsoleAppender
log4j.appender.stdout.layout=org.apache.log4j.PatternLayout
log4j.appender.stdout.layout.ConversionPattern=%5p [%t] - %m%n
5.1.3 Spring 核心配置文件(初始版 applicationContext.xml)
xml
<?xml version="1.0" encoding="UTF-8"?>
<beans xmlns="http://www.springframework.org/schema/beans"
xmlns:context="http://www.springframework.org/schema/context"
xmlns:xsi="http://www.w3.org/2001/XMLSchema-instance"
xsi:schemaLocation="
http://www.springframework.org/schema/beans
http://www.springframework.org/schema/beans/spring-beans.xsd
http://www.springframework.org/schema/context
http://www.springframework.org/schema/context/spring-context.xsd">
<!-- 组件扫描 -->
<context:component-scan base-package="com.hg"></context:component-scan>
</beans>
5.2、配置数据源
5.2.1 数据库配置文件(db.properties)
properties
jdbc.driverClass=com.mysql.jdbc.Driver
jdbc.url=jdbc:mysql://localhost:3306/spring?useUnicode=true&characterEncoding=UTF-8
jdbc.username=root
jdbc.password=1111
5.2.2 配置 Druid 数据源(更新 applicationContext.xml)
xml
<?xml version="1.0" encoding="UTF-8"?>
<beans xmlns="http://www.springframework.org/schema/beans"
xmlns:context="http://www.springframework.org/schema/context"
xmlns:xsi="http://www.w3.org/2001/XMLSchema-instance"
xsi:schemaLocation="
http://www.springframework.org/schema/beans
http://www.springframework.org/schema/beans/spring-beans.xsd
http://www.springframework.org/schema/context
http://www.springframework.org/schema/context/spring-context.xsd
">
<!-- 加载数据库配置文件 -->
<context:property-placeholder location="classpath:db.properties" />
<!-- 配置Druid数据源 -->
<bean id="dataSource" class="com.alibaba.druid.pool.DruidDataSource" destroy-method="close">
<property name="driverClassName" value="${jdbc.driverClass}"/>
<property name="url" value="${jdbc.url}"/>
<property name="username" value="${jdbc.username}"/>
<property name="password" value="${jdbc.password}"/>
</bean>
<!-- 组件扫描 -->
<context:component-scan base-package="com.hg"></context:component-scan>
</beans>
5.3、整合 MyBatis(完善 applicationContext.xml)
xml
<!-- 配置MyBatis的SqlSessionFactory -->
<bean id="sqlSessionFactory" class="org.mybatis.spring.SqlSessionFactoryBean">
<!-- 注入数据源 -->
<property name="dataSource" ref="dataSource"></property>
<!-- 配置实体类别名包 -->
<property name="typeAliasesPackage" value="com.hg.pojo"></property>
</bean>
<!-- Mapper接口扫描器:自动生成Mapper代理类并交给Spring容器管理 -->
<bean class="org.mybatis.spring.mapper.MapperScannerConfigurer">
<!-- 指定Mapper接口所在包 -->
<property name="basePackage" value="com.hg.mapper"></property>
<!-- 指定SqlSessionFactory名称 -->
<property name="sqlSessionFactoryBeanName" value="sqlSessionFactory"></property>
</bean>
5.4、功能实现与测试
5.4.1 数据库表创建
sql
CREATE TABLE `t_user` (
`id` int(11) NOT NULL AUTO_INCREMENT,
`name` varchar(255) DEFAULT NULL,
`money` float DEFAULT NULL,
PRIMARY KEY (`id`)
) ENGINE=InnoDB AUTO_INCREMENT=14 DEFAULT CHARSET=utf8;
5.4.2 实体类(pojo/User.java)
java
package com.hg.pojo;
public class User {
private Integer id;
private String name;
private Float money;
public User(String name, Float money) {
this.name = name;
this.money = money;
}
public User() {
}
// Getter & Setter
public Integer getId() {
return id;
}
public void setId(Integer id) {
this.id = id;
}
public String getName() {
return name;
}
public void setName(String name) {
this.name = name;
}
public Float getMoney() {
return money;
}
public void setMoney(Float money) {
this.money = money;
}
}
5.4.3 Mapper 层
(1)接口(mapper/UserMapper.java)
java
package com.hg.mapper;
import com.hg.pojo.User;
import org.apache.ibatis.annotations.Insert;
public interface UserMapper {
/**
* 添加用户
* @param user 用户对象
*/
public void addUser(User user);
}
(2)映射文件(mapper/UserMapper.xml)
xml
<?xml version="1.0" encoding="UTF-8" ?>
<!DOCTYPE mapper
PUBLIC "-//mybatis.org//DTD Mapper 3.0//EN"
"http://mybatis.org/dtd/mybatis-3-mapper.dtd">
<mapper namespace="com.hg.mapper.UserMapper">
<insert id="addUser" parameterType="User">
insert into t_user(name,money) values(#{name},#{money})
</insert>
</mapper>
5.4.4 Service 层
java
package com.hg.service;
import com.hg.mapper.UserMapper;
import com.hg.pojo.User;
import org.springframework.beans.factory.annotation.Autowired;
import org.springframework.stereotype.Service;
@Service
public class UserServiceImpl implements UserService {
@Autowired
private UserMapper userMapper;
@Override
public void addUser(User user) {
userMapper.addUser(user);
}
}
5.4.5 测试类(test/ServiceTest.java)
java
运行
package com.hg.test;
import com.hg.pojo.User;
import com.hg.service.UserService;
import org.junit.Test;
import org.junit.runner.RunWith;
import org.springframework.beans.factory.annotation.Autowired;
import org.springframework.test.context.ContextConfiguration;
import org.springframework.test.context.junit4.SpringJUnit4ClassRunner;
@RunWith(SpringJUnit4ClassRunner.class)
@ContextConfiguration("classpath:applicationContext.xml")//加载Spring配置文件
public class ServiceTest {
@Autowired
private UserService userService;
@Test
public void testAdd(){
userService.addUser(new User("张三丰",4000F));
userService.addUser(new User("宋远桥",2000F));
}
}
六、 事务控制(重点)
6.1. 事务介绍
6.1.1. 什么是事务?
当需要一次执行多条 SQL 语句时,可使用事务。通俗来讲:若这几条 SQL 语句全部执行成功,则对数据库进行一次更新;若有一条 SQL 语句执行失败,则这几条 SQL 语句全部不执行,此时需用到事务。
《无间道》:去不了终点,回到原点
回顾数据库事务的四大特性 ACID:
| 特性 | 简称 | 通俗解释 |
|---|---|---|
| 原子性 | A | 事务不可分割,要么全执行,要么全不执行 |
| 一致性 | C | 事务执行前后,数据总状态不变 |
| 隔离性 | I | 事务之间相互隔离,互不干扰 |
| 持久性 | D | 事务一旦提交不可再回滚 |
6.1.2. 数据库本身控制事务
mysql
start transaction;
//1.本地数据库操作:张三减少金额
//2.本地数据库操作:李四增加金额
rollback;
或
commit;
6.1.3.jdbc 中使用事务
1. 获取对数据库的连接
2. 设置事务不自动提交(默认情况是自动提交的)
java
conn.setAutoCommit(false); //其中conn是第一步获取的数据库连接对象。
3. 把想要一次性提交的几个 sql 语句用事务进行提交
try{
Statement stmt = null;
stmt =conn.createStatement();
stmt.executeUpdate(sql1);
int a=6/0;
stmt.executeUpdate(Sql2);
.
.
.
conn.commit(); //使用commit提交事务
}
4. 捕获异常,进行数据的回滚(回滚一般写在 catch 块中)
catch(Exception e) {
...
conn.rollback();
}
6.2. 转账案例
6.2.1. 拷贝上一章代码

6.2.2. 添加转账业务
6.2.2.1.mapper
xml
<?xml version="1.0" encoding="UTF-8" ?>
<!DOCTYPE mapper
PUBLIC "-//mybatis.org//DTD Mapper 3.0//EN"
"http://mybatis.org/dtd/mybatis-3-mapper.dtd">
<mapper namespace="com.hg.mapper.UserMapper">
... ...
<!--转账-->
<update id="updateUserOfSub">
update t_user set money=money-#{money} where name=#{source}
</update>
<update id="updateUserOfAdd">
update t_user set money=money+#{money} where name=#{target}
</update>
</mapper>
java
public interface UserMapper {
... ...
/**扣钱*/
void updateUserOfSub(@Param("source") String source, @Param("money") Float money);
/*加钱*/
void updateUserOfAdd(@Param("target") String target, @Param("money") Float money);
}
6.2.2.2.service
@Service
public class UserServiceImpl implements UserService {
@Autowired
private UserMapper userMapper;
/**
* 转账
* @param source
* @param target
* @param money
*/
@Override
public void updateUser(String source, String target, Float money) {
userMapper.updateUserOfSub(source, money);
int a = 6/0;
userMapper.updateUserOfAdd(target, money);
}
}
6.2.2.3. 测试
运行
@RunWith(SpringJUnit4ClassRunner.class)
@ContextConfiguration("classpath:applicationContext.xml")//加载配置文件
public class ServiceTest {
@Autowired
private UserService userService;
/**
* 转账业务
*/
@Test
public void testUpdate(){
userService.updateUser("张三丰","宋远桥",1F);
}
}
-
1.此时观察数据表里面的变化情况:

-
转账看似成功,但存在业务问题:若业务层实现类中任一环节出错,都会导致数据异常。
-
2.先将数据恢复到转账前:

- 故意模拟转账业务出现问题:

再次测试:

业务执行出错,但数据出现异常:

原因:不满足事务的一致性(减钱的操作已提交,加钱的操作未执行 / 未提交)。
6.3.Spring 中事务控制的 API 介绍
- 说明:
- JavaEE 体系分层开发,事务处理位于业务层,Spring 提供了面向业务层的事务处理解决方案。
- Spring 框架提供了一组事务控制接口,核心接口在
spring-tx.RELEASE.jar中。 - Spring 事务控制基于 AOP 实现,支持编程式和配置式两种方式,重点学习配置式实现。
6.3.1.PlatformTransactionManager
- 此接口是 Spring 的事务管理器,提供了事务操作的核心方法,源代码如下:
public interface PlatformTransactionManager {
//开启事务
TransactionStatus getTransaction(TransactionDefinition definition)
throws TransactionException;
//提交事务
void commit(TransactionStatus status) throws TransactionException;
//回滚事务
void rollback(TransactionStatus status) throws TransactionException;
}
- 不同 ORM 框架对应的实现类(真正管理事务的对象):

-
- DataSourceTransactionManager:适用于 Spring JDBC 或 MyBatis/iBatis 持久化场景
- HibernateTransactionManager:适用于 Hibernate 持久化场景
6.3.2.TransactionDefinition
- TransactionDefinition 接口定义了事务属性相关方法,源代码如下:
public interface TransactionDefinition {
int PROPAGATION_REQUIRED = 0;
int PROPAGATION_SUPPORTS = 1;
int PROPAGATION_MANDATORY = 2;
int PROPAGATION_REQUIRES_NEW = 3;
int PROPAGATION_NOT_SUPPORTED = 4;
int PROPAGATION_NEVER = 5;
int PROPAGATION_NESTED = 6;
int ISOLATION_DEFAULT = -1;
int ISOLATION_READ_UNCOMMITTED = 1;
int ISOLATION_READ_COMMITTED = 2;
int ISOLATION_REPEATABLE_READ = 4;
int ISOLATION_SERIALIZABLE = 8;
int TIMEOUT_DEFAULT = -1;
//传播行为
int getPropagationBehavior();
//隔离级别
int getIsolationLevel();
//超时时间
int getTimeout();
//是否只读
boolean isReadOnly();
}
TransactionDefinition 接口定义的事务规则包括:事务隔离级别、事务传播行为、事务超时、事务的只读、回滚规则,Spring 提供默认实现类DefaultTransactionDefinition(适用于大多数场景),也可自定义实现接口。
6.3.2.1. 事务隔离级别
-
事务并发时的安全问题:
问题 描述 对应解决的隔离级别 脏读 一个事务读取到另一个事务还未提交的数据 read-commited 不可重复读 一个事务内多次读取一行数据的内容,结果不一致 repeatable-read 幻读 一个事务内多次读取一张表中的内容,结果不一致 serialized-read -
Spring 事务隔离级别(由低到高):
隔离级别 说明 ISOLATION_DEFAULT 默认级别,使用数据库自身的事务隔离级别 ISOLATION_READ_UNCOMMITTED 最低级别,会产生脏读、不可重复读和幻像读 ISOLATION_READ_COMMITTED 避免脏读,可能出现不可重复读和幻像读(Oracle 默认级别) ISOLATION_REPEATABLE_READ 防止脏读、不可重复读,可能出现幻像读(MySQL 默认级别) ISOLATION_SERIALIZABLE 最高级别,事务顺序执行,避免所有并发问题(性能开销最大)
6.3.2.2. 事务的传播行为
-
定义:当一个事务方法被另一个事务方法调用时,该事务方法的执行策略(是否新建事务、是否加入已有事务等)。
-
Spring 定义的七种传播行为:
事务传播行为类型 说明 PROPAGATION_REQUIRED 最常用:当前无事务则新建一个,有事务则加入 PROPAGATION_SUPPORTS 支持当前事务,无事务则以非事务方式执行 PROPAGATION_MANDATORY 必须在事务中执行,无事务则抛异常 PROPAGATION_REQUIRES_NEW 新建事务,若当前有事务则挂起原事务 PROPAGATION_NOT_SUPPORTED 以非事务方式执行,若当前有事务则挂起原事务 PROPAGATION_NEVER 以非事务方式执行,若当前有事务则抛异常 PROPAGATION_NESTED 有事务则在嵌套事务内执行,无事务则同 REQUIRED
6.3.2.3. 事务超时
timeout:当前事务所需数据被其他事务占用时的等待时间- 正数(如 100):自定义等待时间(秒)
- -1:使用数据库默认等待时间(推荐)
6.3.2.4. 读写性
readonly:事务的读写属性- true:只读,提升查询效率(适合查询操作)
- false:可读可写(适合增删改操作)
6.3.2.5. 回滚规则
-
TransactionAttribute(继承 TransactionDefinition):默认实现类
DefaultTransactionAttribute,指定:RuntimeException(非检查异常)触发事务回滚,CheckedException(检查异常)不触发自动回滚。
-
rollbackOn:自定义回滚规则(可省略,默认rollbackOn="Exception")- 抛出
RuntimeException:自动回滚 - 抛出
CheckException:不自动回滚
- 抛出
6.3.3.TransactionStatus
- PlatformTransactionManager.getTransaction (…) 返回该接口对象,代表新的 / 已存在的事务,源代码如下:
public interface TransactionStatus{
boolean isNewTransaction(); // 是否是新事务
void setRollbackOnly(); // 设置事务仅回滚
boolean isRollbackOnly(); // 事务是否标记为仅回滚
}
6.4. 改造转账案例
6.4.1.applicationContext.xml
xml
<!--配置事务管理器-->
<bean class="org.springframework.jdbc.datasource.DataSourceTransactionManager">
<property name="dataSource" ref="dataSource"/>
</bean>
<!--配置事务属性-->
<bean class="org.springframework.transaction.support.DefaultTransactionDefinition">
<property name="propagationBehaviorName" value="PROPAGATION_REQUIRED"/>
<property name="readOnly" value="false"></property>
</bean>
6.4.2.service
java
@Service
public class UserServiceImpl implements UserService {
@Autowired
private UserMapper userMapper;
@Autowired
private TransactionDefinition txDefinition;
@Autowired
private PlatformTransactionManager txManager;
/**
* 转账
* @param source 转出人
* @param target 转入人
* @param money 金额
*/
@Override
public void updateUser(String source, String target, Float money) {
// 获取事务状态
TransactionStatus txStatus = txManager.getTransaction(txDefinition);
try {
userMapper.updateUserOfSub(source, money);
int a = 6/0; // 模拟异常
userMapper.updateUserOfAdd(target, money);
// 提交事务
txManager.commit(txStatus);
}catch (Exception e){
// 回滚事务
txManager.rollback(txStatus);
e.printStackTrace();
}
}
}
6.4.3. 测试
java
@RunWith(SpringJUnit4ClassRunner.class)
@ContextConfiguration("classpath:applicationContext.xml")//加载配置文件
public class ServiceTest {
@Autowired
private UserService userService;
/**
* 转账业务测试
*/
@Test
public void testUpdate(){
userService.updateUser("张三丰","宋远桥",1F);
}
}
-
事务回滚效果:

- 正常执行效果:

注:当前实现虽完成了事务控制,但代码耦合度高、冗余,可通过动态代理(AOP 配置式事务)简化代码。
6.5 动态代理控制事务
6.5.1 工厂类创建代理对象
我们创建一个工厂,专门用来给 Service 创建代理对象,如下:
java
package com.hg.factory;
import com.hg.service.UserService;
import com.hg.service.UserServiceImpl;
import org.springframework.beans.factory.annotation.Autowired;
import org.springframework.stereotype.Component;
import org.springframework.transaction.PlatformTransactionManager;
import org.springframework.transaction.TransactionDefinition;
import org.springframework.transaction.TransactionStatus;
import java.lang.reflect.InvocationHandler;
import java.lang.reflect.Method;
import java.lang.reflect.Proxy;
/**
* bean工厂
*/
@Component
public class BeanFactory {
@Autowired
private UserService userService;
@Autowired
private TransactionDefinition txDefinition;
@Autowired
private PlatformTransactionManager txManager;
/**
* 获得UserServiceImpl代理对象
* @return
*/
public UserService getUserService() {
return (UserService) Proxy.newProxyInstance(
userService.getClass().getClassLoader(),
userService.getClass().getInterfaces(),
new InvocationHandler() {
public Object invoke(Object proxy, Method method, Object[] args) throws Throwable {
//开启事务
TransactionStatus txStatus = txManager.getTransaction(txDefinition);
try {
method.invoke(userService, args);
//提交事务
txManager.commit(txStatus);
} catch (Exception e) {
//回滚事务
txManager.rollback(txStatus);
e.printStackTrace();
}
return null;
}
});
}
}
6.5.2 applicationContext.xml 配置代理
xml
<!--配置service代理对象-->
<bean id="proxyService" factory-bean="beanFactory" factory-method="getUserService"></bean>
6.5.3 Service 实现类
@Service
public class UserServiceImpl implements UserService {
@Autowired
private UserMapper userMapper;
/**
* 转账
* @param source
* @param target
* @param money
*/
@Override
public void updateUser(String source, String target, Float money) {
userMapper.updateUserOfSub(source, money);
int a = 6/0;
userMapper.updateUserOfAdd(target, money);
}
}
6.5.4 测试类
@RunWith(SpringJUnit4ClassRunner.class)
@ContextConfiguration("classpath:applicationContext.xml")
public class ServiceTest {
@Autowired
@Qualifier("proxyService")//注入代理对象
private UserService userService;
@Test
public void testUpdate(){
userService.updateUser("张三丰","宋远桥",1F);
}
}
- 事务回滚效果:

6.6 Spring AOP 控制事务
6.6.1 导入 schema 约束
xml
<?xml version="1.0" encoding="UTF-8"?>
<beans xmlns="http://www.springframework.org/schema/beans"
xmlns:context="http://www.springframework.org/schema/context"
xmlns:xsi="http://www.w3.org/2001/XMLSchema-instance"
xmlns:tx="http://www.springframework.org/schema/tx"
xmlns:aop="http://www.springframework.org/schema/aop"
xsi:schemaLocation="http://www.springframework.org/schema/beans
http://www.springframework.org/schema/beans/spring-beans.xsd
http://www.springframework.org/schema/context
http://www.springframework.org/schema/context/spring-context.xsd
http://www.springframework.org/schema/tx
http://www.springframework.org/schema/tx/spring-tx.xsd
http://www.springframework.org/schema/aop
https://www.springframework.org/schema/aop/spring-aop.xsd">
</beans>
6.6.2 配置事务增强
xml
<!-- 1、增强 -->
<tx:advice id="txAdvice" transaction-manager="transactionManager">
<!--事务属性-->
<tx:attributes>
<!-- 指定方法名称:是业务核心方法
read-only:是否是只读事务。默认false,不只读。
isolation:指定事务的隔离级别。默认值是使用数据库的默认隔离级别。
propagation:指定事务的传播行为。
timeout:指定超时时间。默认值为:-1。永不超时。
rollback-for:用于指定一个异常,当执行产生该异常时,事务回滚。产生其他异常,事务不回滚。
省略时任何异常都回滚。
-->
<tx:method name="*" read-only="false" propagation="REQUIRED"/>
<tx:method name="select*" read-only="true" propagation="SUPPORTS"/>
<tx:method name="get*" read-only="true" propagation="SUPPORTS"/>
</tx:attributes>
</tx:advice>
6.6.3 配置切点
xml
<aop:config>
<!--2、切点-->
<aop:pointcut expression="execution(* com.hg.service.*.*(..))" id="pointcut"/>
</aop:config>
6.6.4 配置切面
xml
<aop:config>
<!--3、切面-->
<aop:advisor advice-ref="txAdvice" pointcut-ref="pointcut"></aop:advisor>
</aop:config>
6.6.5 删除工厂类
删除之前编写的 BeanFactory 工厂类
6.6.6 测试
@RunWith(SpringJUnit4ClassRunner.class)
@ContextConfiguration("classpath:applicationContext.xml")//加载配置文件
public class ServiceTest {
@Autowired
private UserService userService;
/**
* 转账业务
*/
@Test
public void testUpdate(){
userService.updateUser("张三丰","宋远桥",1F);
}
}
-
事务回滚:

6.7 事务失效的场景?【面试题】
-
问题一:如果我们把方法名称改了,那么事务还会回滚吗?
- 修改 applicationContext.xml:

- 修改 service:

- 修改 applicationContext.xml:
-
问题二:如果我们在service把异常捕捉了,那么事务还会回滚吗?

七、 基于注解的事务控制
7.1 拷贝上一章代码

7.2 applicationContext.xml 开启注解事务
xml
<!-- 开启spring对注解事务的支持,并指定对应的事务管理器 -->
<tx:annotation-driven transaction-manager="transactionManager"/>
7.3 Service 层使用事务注解
@Service
@Transactional
public class UserServiceImpl implements UserService {
@Autowired
private UserMapper userMapper;
/**
* 转账
* @param source
* @param target
* @param money
*/
@Override
@Transactional(readOnly=false,propagation=Propagation.REQUIRED)
public void updateUser(String source, String target, Float money) {
userMapper.updateUserOfSub(source, money);
int a = 6/0;
userMapper.updateUserOfAdd(target, money);
}
}
7.4 测试
@RunWith(SpringJUnit4ClassRunner.class)
@ContextConfiguration("classpath:applicationContext.xml")//加载配置文件
public class ServiceTest {
@Autowired
private UserService userService;
/**
* 转账业务
*/
@Test
public void testUpdate(){
userService.updateUser("张三丰","宋远桥",1F);
}
}
- 事务回滚:

AtomGit 是由开放原子开源基金会联合 CSDN 等生态伙伴共同推出的新一代开源与人工智能协作平台。平台坚持“开放、中立、公益”的理念,把代码托管、模型共享、数据集托管、智能体开发体验和算力服务整合在一起,为开发者提供从开发、训练到部署的一站式体验。
更多推荐




所有评论(0)