【前瞻创想】Kurator云原生套件实战指南:从环境搭建到多集群应用分发与智能调度深度解析
【前瞻创想】Kurator云原生套件实战指南:从环境搭建到多集群应用分发与智能调度深度解析
【前瞻创想】Kurator云原生套件实战指南:从环境搭建到多集群应用分发与智能调度深度解析

摘要
本文深入探讨Kurator云原生套件的技术架构、核心组件及实践应用,通过环境搭建、多集群管理、智能调度、GitOps发布等实战场景,全面解析Kurator如何整合Prometheus、Istio、Karmada、KubeEdge、Volcano等优秀开源项目,构建统一的分布式云原生平台。文章不仅涵盖技术细节,还结合实践经验分析Kurator的创新优势,并对未来分布式云原生技术发展方向提出建设性建议,为云原生技术从业者提供有价值的实践参考。
一、Kurator概述与核心价值
看这张图就知道什么是Kurator啦
1.1 什么是Kurator云原生套件
Kurator是一个面向分布式云原生场景的开源套件,它通过集成多个优秀的开源项目,为用户提供统一的多集群管理、应用分发、智能调度、边缘计算等能力。Kurator的核心价值在于解决了传统云原生技术在多集群、混合云、边缘计算等复杂场景下面临的碎片化问题,通过统一的控制平面和标准化的API,实现了跨集群、跨地域、跨云的应用管理。
Kurator不仅仅是一个工具集合,更是一个完整的云原生解决方案平台。它基于Kubernetes生态,通过深度整合Karmada、KubeEdge、Volcano、Istio等项目,构建了一个端到端的分布式云原生基础设施。这种集成不是简单的拼凑,而是通过统一的架构设计和API抽象,实现了各组件之间的无缝协作。
在实际生产环境中,企业往往面临多云、混合云、边缘计算等复杂场景,传统的单集群Kubernetes解决方案无法满足需求。Kurator通过提供统一的管理界面和标准化的操作流程,大大降低了分布式云原生的使用门槛,让企业能够专注于业务创新而非基础设施复杂性。
1.2 Kurator的架构设计理念
Kurator的架构图:
Kurator的架构设计遵循"分层解耦、统一控制、智能调度"的核心理念。整个架构分为四个主要层次:基础设施层、控制平面层、调度层和应用层。
基础设施层负责管理物理或虚拟的计算资源,包括公有云、私有云、边缘节点等。控制平面层是Kurator的核心,通过Fleet Manager统一管理多个集群,提供集群生命周期管理、资源监控、安全策略等功能。调度层基于Karmada和Volcano,实现跨集群的智能调度和批处理任务管理。应用层则通过GitOps、服务网格等技术,提供应用分发、流量管理、可观测性等能力。
这种分层架构设计使得Kurator具有高度的可扩展性和灵活性。每个层次都可以独立演进,同时通过标准化的接口保持相互协作。例如,当需要支持新的云提供商时,只需在基础设施层进行扩展,而不影响上层的应用逻辑。
Kurator的另一个重要设计理念是"声明式API"。所有资源管理都通过YAML配置文件进行声明,这使得整个系统具有可预测性、可审计性和可回滚性。这种设计与GitOps理念高度契合,为实现持续交付和自动化运维奠定了基础。
1.3 为什么选择Kurator解决分布式云原生挑战
在分布式云原生时代,企业面临诸多挑战:多集群管理复杂、应用分发困难、资源利用率低、边缘计算支持不足等。Kurator正是针对这些挑战而设计的解决方案。
首先,Kurator通过Karmada实现了真正的多集群管理,而不是简单的集群联邦。Karmada支持跨集群的自动故障转移、负载均衡、弹性伸缩等功能,大大提高了应用的可用性和资源利用率。其次,Kurator集成了KubeEdge,为边缘计算场景提供了完整的解决方案,解决了边缘节点离线、网络不稳定等难题。
在调度方面,Kurator通过Volcano提供了企业级的批处理调度能力,支持队列管理、资源预留、任务优先级等高级特性,特别适合AI/ML、大数据分析等工作负载。在网络层面,Istio的集成提供了强大的服务网格能力,实现了细粒度的流量管理、安全策略和可观测性。
选择Kurator的另一个重要原因是其开放性和社区活跃度。作为开源项目,Kurator拥有活跃的开发者社区和完善的文档体系。企业可以根据自身需求进行定制和扩展,而不受单一厂商的限制。这种开放性也保证了技术的持续创新和演进。
二、环境搭建与基础配置
2.1 使用wget命令获取Kurator源码
环境搭建是使用Kurator的第一步。首先,我们需要获取Kurator的源代码。这里使用wget命令从GitHub仓库下载最新的主分支代码:
用wget的方法拉取
# 下载最新源代码zip包
wget https://github.com/kurator-dev/kurator/archive/refs/heads/main.zip

然后解压这个文件就可以得到源码啦
unzip main.zip

拉取下来以后就可以使用啦

这个命令获取的是Kurator的最新开发版本,包含了所有核心功能和最近的改进。对于生产环境,建议使用稳定版本,可以通过指定tag来下载:
wget https://github.com/kurator-dev/kurator/archive/refs/tags/v0.5.0.zip
获取源码后,我们需要检查系统环境是否满足要求。Kurator对环境有以下基本要求:
- Kubernetes集群版本 1.20+
- Helm 3.8+
- Kubectl 1.20+
- Docker 20.10+
通过./scripts/check-env.sh脚本可以自动检查环境依赖,确保所有组件都已正确安装。
2.2 依赖环境准备与安装
在安装Kurator之前,需要准备相应的依赖环境。首先,确保已经有一个可用的Kubernetes集群,可以是本地的Minikube、Kind,也可以是云厂商提供的托管集群。
接下来,安装Helm并添加必要的仓库:
helm repo add kurator https://kurator-dev.github.io/charts
helm repo update
Kurator依赖于多个外部组件,包括Cert-Manager、Prometheus、Istio等。我们可以使用脚本一键安装这些依赖:
./scripts/install-dependencies.sh
这个脚本会自动检测系统环境,并安装所有必要的依赖组件。安装过程中,脚本会输出详细的日志信息,方便排查问题。
对于特定的组件,我们也可以手动安装。例如,安装Cert-Manager:
kubectl apply -f https://github.com/cert-manager/cert-manager/releases/download/v1.10.0/cert-manager.yaml
安装完成后,需要等待所有Pod都处于Running状态:
kubectl get pods -n cert-manager
三、Kurator核心组件深度解析
3.1 Fleet管理框架架构

Fleet是Kurator的核心组件之一,负责管理多个Kubernetes集群的生命周期和资源调度。Fleet的设计理念是"集群即资源",将每个Kubernetes集群视为一个可管理的资源对象,通过统一的API进行操作。
Fleet架构包含三个主要组件:Fleet Controller、Cluster Manager和Resource Distributor。Fleet Controller负责监听Fleet资源的变化,根据策略创建和管理集群资源。Cluster Manager负责集群的注册、健康检查、版本升级等生命周期管理任务。Resource Distributor则负责将应用资源分发到目标集群。
Fleet的一个重要特性是支持集群分组。通过标签选择器,可以将多个集群划分为不同的组,每个组可以有不同的管理策略。例如,可以将生产集群和测试集群分组,应用不同的安全策略和资源配额。
Fleet还提供了集群状态的实时监控和告警功能。当集群出现异常时,Fleet会自动触发告警,并根据预设策略进行故障转移。这种自动化的故障处理机制大大提高了系统的可靠性和运维效率。
3.2 Karmada多集群调度集成
Karmada是Kurator集成的核心组件之一,专门用于多集群调度和管理。Karmada的核心价值在于实现了真正的应用级多集群管理,而不是简单的集群联邦。
Karmada的调度架构基于Kubernetes的标准调度器,但扩展了多集群调度的能力。它包含三个主要组件:karmada-scheduler、karmada-controller-manager和karmada-agent。karmada-scheduler负责跨集群的资源调度决策,karmada-controller-manager管理各种控制器,karmada-agent运行在成员集群中,负责与控制平面通信。
Karmada支持多种调度策略,包括:
- 副本调度:将应用副本分散到多个集群
- 主备调度:指定主集群和备集群
- 聚合调度:将应用聚合到特定集群
- 动态调度:根据集群负载动态调整
在Kurator中,Karmada的集成是通过CRD(Custom Resource Definition)实现的。用户可以通过Kurator的API直接操作Karmada资源,无需了解底层细节。例如,创建一个PropagationPolicy资源来定义应用的分发策略:
apiVersion: policy.karmada.io/v1alpha1
kind: PropagationPolicy
meta
name: nginx-propagation
spec:
resourceSelectors:
- apiVersion: apps/v1
kind: Deployment
name: nginx
placement:
clusterAffinity:
clusterNames:
- cluster-1
- cluster-2
replicaScheduling:
replicaDivisionPreference: Weighted
replicaSchedulingType: Divided
weightList:
- targetCluster:
clusterNames:
- cluster-1
weight: 2
- targetCluster:
clusterNames:
- cluster-2
weight: 1
这个策略将nginx应用的3个副本按照2:1的比例分配到两个集群中。
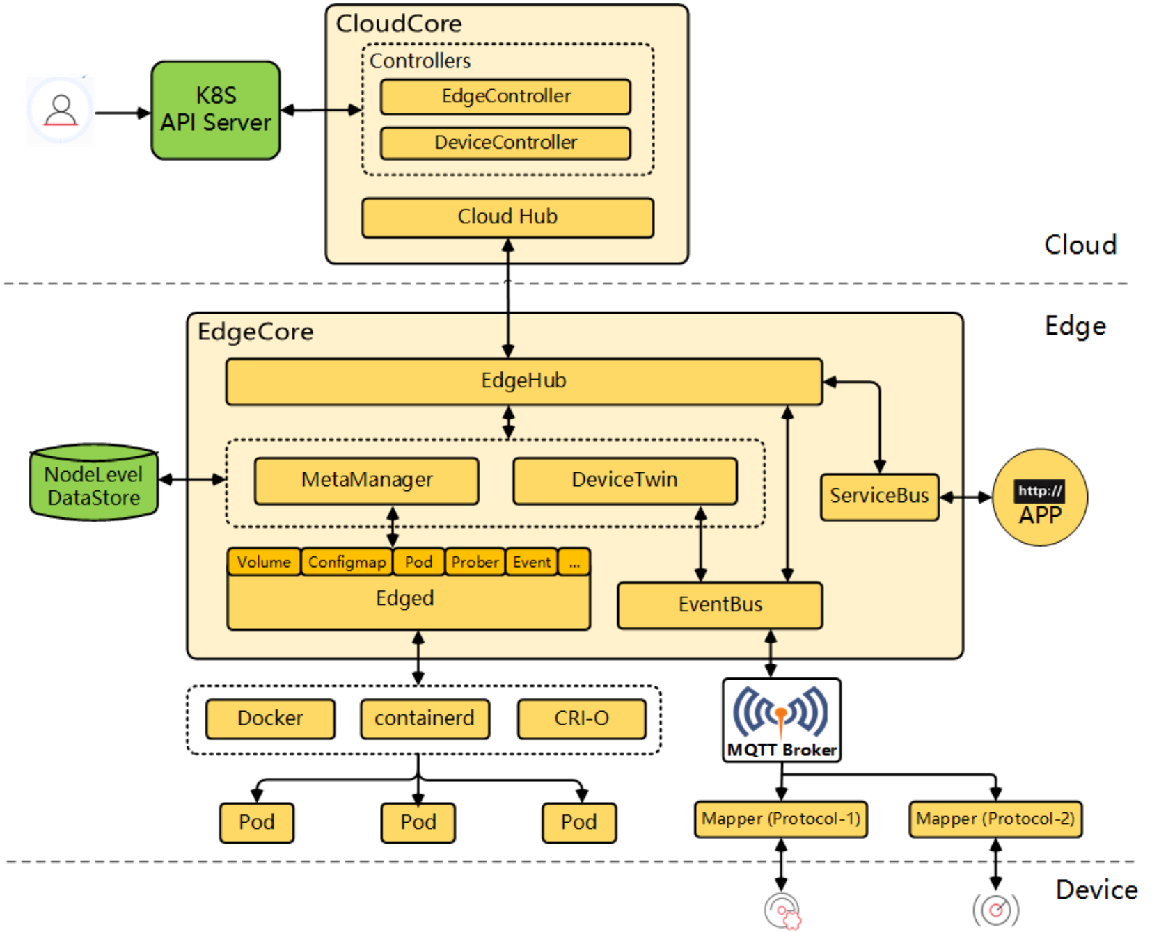
3.3 KubeEdge边缘计算支持

KubeEdge是Kurator集成的另一个重要组件,专门为边缘计算场景设计。KubeEdge解决了传统Kubernetes在边缘环境中的局限性,如网络不稳定、设备资源有限、离线操作等。
KubeEdge架构包含三个核心组件:CloudCore、EdgeCore和EdgeMesh。CloudCore运行在云端,负责与Kubernetes API Server通信,管理边缘节点的注册和状态。EdgeCore运行在边缘节点上,负责运行容器、管理设备、处理离线场景等。EdgeMesh提供边缘节点间的网络通信能力。
在Kurator中,KubeEdge的集成是通过EdgeCluster资源实现的。用户可以将边缘集群注册到Kurator中,享受统一的管理界面。例如,创建一个EdgeCluster资源:
apiVersion: edge.kurator.io/v1alpha1
kind: EdgeCluster
meta
name: edge-cluster-1
spec:
kubeconfigSecret: edge-cluster-1-kubeconfig
edgeNodeSelector:
zone: edge
offlineStrategy:
maxOfflineDuration: 24h
autoRecovery: true
这个配置定义了一个边缘集群,指定了边缘节点的选择器和离线策略。当边缘节点离线超过24小时,系统会自动触发恢复流程。
KubeEdge在Kurator中的一个重要应用场景是物联网设备管理。通过KubeEdge的Device CRD,可以将物理设备抽象为Kubernetes资源,实现设备的统一管理和监控。例如,管理一个温度传感器:
apiVersion: devices.kubeedge.io/v1alpha2
kind: Device
meta
name: temperature-sensor-1
spec:
deviceModelRef:
name: temperature-sensor-model
nodeSelector:
nodeSelectorTerms:
- matchExpressions:
- key: edge-node
operator: In
values:
- edge-node-1
twins:
- propertyName: temperature
desired:
metadata:
type: int
value: "25"
reported:
meta
type: int
value: "24"
这种设备管理能力使得Kurator在工业物联网、智慧城市等领域具有广阔的应用前景。
四、高级调度与资源管理
4.1 Volcano批处理调度架构
Volcano调度架构如图所示:
Volcano是Kurator集成的批处理调度引擎,专门为AI/ML、大数据分析、科学计算等工作负载设计。与Kubernetes默认调度器相比,Volcano提供了更丰富的调度策略和队列管理能力。
Volcano的架构基于Kubernetes CRD,核心组件包括vc-scheduler、vc-controller-manager和vc-webhook。vc-scheduler是增强版的调度器,支持多种调度算法和策略。vc-controller-manager管理各种控制器,如Queue Controller、PodGroup Controller等。vc-webhook提供准入控制和验证功能。
Volcano的核心概念包括Queue、PodGroup和Job。Queue用于资源配额管理和多租户隔离,PodGroup定义任务的最小可用性要求,Job则是具体的任务定义。这种分层设计使得Volcano能够处理复杂的批处理工作负载。
在Kurator中,Volcano的集成是通过VolcanoJob CRD实现的。用户可以定义复杂的批处理任务,利用Volcano的高级调度能力。例如,创建一个AI训练任务:
apiVersion: batch.volcano.sh/v1alpha1
kind: Job
meta
name: ai-training-job
spec:
minAvailable: 4
schedulerName: volcano
queue: high-priority
tasks:
- replicas: 4
name: worker
template:
spec:
containers:
- name: tensorflow
image: tensorflow/tensorflow:latest-gpu
resources:
limits:
nvidia.com/gpu: 1
memory: 16Gi
requests:
cpu: 4
memory: 8Gi
nodeSelector:
node-type: gpu
这个任务定义了一个需要4个GPU节点的AI训练作业,并指定了高优先级队列。Volcano会确保在所有worker Pod都可用的情况下才启动任务,避免部分失败导致的资源浪费。
4.2 Queue与PodGroup资源管理

Queue和PodGroup是Volcano的两个核心概念,在Kurator中发挥着重要作用。Queue用于资源配额管理和多租户隔离,PodGroup则用于定义任务的最小可用性要求。
Queue资源定义了队列的权重、资源配额和调度策略。在多租户环境中,不同的团队或项目可以分配不同的Queue,确保资源使用的公平性。例如,定义一个高优先级队列:
apiVersion: scheduling.volcano.sh/v1beta1
kind: Queue
meta
name: high-priority
spec:
weight: 100
capability:
cpu: "100"
memory: 200Gi
reclaimable: true
reservation:
timeout: 10m
这个队列具有较高的权重(100),可以使用100个CPU和200GB内存,并且支持资源回收和保留。
PodGroup定义了任务的最小可用性要求和调度策略。它确保在满足最小副本数的情况下才启动任务,避免部分成功导致的问题。例如:
apiVersion: scheduling.volcano.sh/v1beta1
kind: PodGroup
meta
name: data-processing-group
spec:
minMember: 8
minTaskMember:
- name: mapper
minMember: 4
- name: reducer
minMember: 4
scheduleTimeoutSeconds: 300
这个PodGroup要求至少8个Pod可用,其中mapper和reducer任务各需要4个,调度超时时间为5分钟。
在Kurator中,Queue和PodGroup的结合使用,为复杂的工作负载提供了精细的资源控制能力。企业可以根据业务优先级、资源需求、SLA要求等维度,设计合理的队列策略和任务分组,最大化资源利用率。
4.3 跨集群弹性伸缩实践
Karmada跨集群弹性伸缩如图所示:
跨集群弹性伸缩是Kurator结合Karmada提供的高级能力,能够根据负载情况自动调整应用在不同集群中的副本数,实现资源的最优利用。
Karmada的弹性伸缩基于Horizontal Pod Autoscaler(HPA),但扩展了跨集群的能力。它通过监控各集群的资源使用情况,动态调整应用在不同集群中的副本分布。例如,当某个集群的CPU使用率超过阈值时,Karmada会自动将部分副本迁移到负载较低的集群。
在Kurator中,配置跨集群弹性伸缩需要创建一个ClusterPropagationPolicy和相应的HPA资源。首先,定义传播策略:
apiVersion: policy.karmada.io/v1alpha1
kind: ClusterPropagationPolicy
meta
name: web-app-policy
spec:
resourceSelectors:
- apiVersion: apps/v1
kind: Deployment
name: web-app
placement:
clusterAffinity:
clusterNames:
- cluster-east
- cluster-west
replicaScheduling:
replicaSchedulingType: Duplicated
然后,创建HPA资源:
apiVersion: autoscaling.karmada.io/v1alpha1
kind: PropagationHorizontalPodAutoscaler
meta
name: web-app-hpa
spec:
targetRef:
apiVersion: apps/v1
kind: Deployment
name: web-app
minReplicas: 3
maxReplicas: 20
metrics:
- type: Resource
resource:
name: cpu
target:
type: Utilization
averageUtilization: 70
clusterMetrics:
- clusterName: cluster-east
weight: 0.6
- clusterName: cluster-west
weight: 0.4
这个配置定义了一个跨集群的HPA,总副本数在3-20之间,根据CPU使用率自动调整。其中,cluster-east集群承担60%的负载,cluster-west承担40%。
在实际生产环境中,跨集群弹性伸缩需要考虑网络延迟、数据一致性、成本优化等因素。Kurator提供了丰富的策略选项,如基于地理位置的调度、基于成本的调度、基于延迟的调度等,帮助企业实现最优的资源分配策略。
五、应用分发与发布策略
5.1 GitOps实现方式与FluxCD集成
GitOps实现方式如图所示:
GitOps是Kurator推荐的应用分发方式,通过将Git仓库作为唯一的真实数据源,实现声明式的应用部署和管理。Kurator集成了FluxCD作为GitOps引擎,提供了完整的CI/CD能力。
FluxCD的核心组件包括Source Controller、Kustomize Controller和Helm Controller。Source Controller负责监控Git仓库、Helm仓库等源的变化,Kustomize Controller处理Kustomize配置,Helm Controller管理Helm发布。
在Kurator中,配置GitOps流水线需要创建GitRepository和Kustomization资源。首先,定义Git仓库:
apiVersion: source.toolkit.fluxcd.io/v1beta2
kind: GitRepository
meta
name: app-repo
namespace: kurator-system
spec:
url: https://github.com/company/app-repo.git
ref:
branch: main
interval: 1m
然后,创建Kustomization资源,定义如何应用配置:
apiVersion: kustomize.toolkit.fluxcd.io/v1beta2
kind: Kustomization
meta
name: app-kustomization
namespace: kurator-system
spec:
targetNamespace: default
sourceRef:
kind: GitRepository
name: app-repo
path: ./deploy/production
prune: true
validation: client
interval: 5m
retryInterval: 1m
timeout: 2m
这个配置每5分钟检查一次Git仓库的变化,自动应用部署配置。当Git仓库中的配置发生变化时,FluxCD会自动同步到集群中,实现持续部署。
Kurator通过集成FluxCD,为GitOps提供了企业级的支持,包括多环境管理、版本回滚、安全策略等。企业可以将不同环境(开发、测试、生产)的配置放在不同的目录中,通过不同的Kustomization资源进行管理,实现环境隔离和权限控制。
5.2 金丝雀发布与蓝绿发布配置
金丝雀发布和蓝绿发布是两种常见的渐进式发布策略,Kurator通过集成Flagger和Istio,提供了完整的支持。
金丝雀发布通过逐步将流量切换到新版本,降低发布风险。在Kurator中,配置金丝雀发布需要创建Canary资源:
apiVersion: flagger.app/v1beta1
kind: Canary
meta
name: web-app
spec:
targetRef:
apiVersion: apps/v1
kind: Deployment
name: web-app
progressDeadlineSeconds: 60
service:
port: 80
targetPort: 8080
analysis:
interval: 1m
threshold: 5
maxWeight: 50
stepWeight: 10
metrics:
- name: request-success-rate
thresholdRange:
min: 99
interval: 1m
- name: request-duration
thresholdRange:
max: 500
interval: 1m
webhooks:
- name: load-test
url: http://flagger-loadtester.test/
timeout: 5s
metadata:
type: cmd
cmd: |
hey -z 1m -q 10 -c 2 http://web-app.test/
这个配置定义了一个金丝雀发布策略,每次增加10%的流量到新版本,最大50%,监控成功率和延迟指标,当指标不达标时自动回滚。
Kurator 配置金丝雀如图所示:
蓝绿发布则通过维护两个独立的环境(蓝色和绿色),在新版本验证通过后,一次性切换流量。在Kurator中,配置蓝绿发布:
apiVersion: flagger.app/v1beta1
kind: Canary
meta
name: web-app-bluegreen
spec:
targetRef:
apiVersion: apps/v1
kind: Deployment
name: web-app
service:
port: 80
targetPort: 8080
analysis:
interval: 1m
threshold: 10
maxWeight: 100
stepWeight: 100
promotion:
strategy: bluegreen
metrics:
- name: request-success-rate
thresholdRange:
min: 99
interval: 1m
- name: request-duration
thresholdRange:
max: 500
interval: 1m
preRollout:
webhooks:
- name: acceptance-test
url: http://flagger-loadtester.test/
timeout: 15s
meta
type: cmd
cmd: |
curl -sd 'test' http://web-app-canary.test/
postRollout:
webhooks:
- name: send-notification
url: http://notification-service/send
timeout: 5s
这个配置使用蓝绿发布策略,在预发布阶段运行验收测试,发布成功后发送通知。
Kurator 配置蓝绿发布如图所示:
5.3 A/B测试与流量管理
A/B测试是产品迭代的重要手段,Kurator通过Istio的服务网格能力,提供了强大的流量管理功能。在Kurator中,配置A/B测试需要创建VirtualService和DestinationRule资源。
首先,定义DestinationRule,将不同版本的Pod分组:
apiVersion: networking.istio.io/v1alpha3
kind: DestinationRule
meta
name: web-app
spec:
host: web-app
subsets:
- name: v1
labels:
version: v1
- name: v2
labels:
version: v2
然后,创建VirtualService,定义流量分配规则:
apiVersion: networking.istio.io/v1alpha3
kind: VirtualService
metadata:
name: web-app-abtest
spec:
hosts:
- web-app
http:
- match:
- headers:
user-agent:
regex: ".*Chrome.*"
route:
- destination:
host: web-app
subset: v2
weight: 100
- destination:
host: web-app
subset: v1
weight: 0
- route:
- destination:
host: web-app
subset: v1
weight: 90
- destination:
host: web-app
subset: v2
weight: 10
这个配置将Chrome浏览器用户全部导向v2版本,其他用户90%使用v1版本,10%使用v2版本,实现A/B测试。
Kurator还支持基于请求头、Cookie、地理位置等维度的流量分割,为精细化运营提供技术支持。通过Prometheus和Grafana的集成,可以实时监控不同版本的性能指标,为产品决策提供数据支持。
六、未来发展方向与实践建议
6.1 Kurator技术演进路线
Kurator作为新兴的云原生套件,其技术演进路线清晰明确。短期目标是完善核心功能,提高稳定性和性能;中期目标是扩展生态系统,支持更多云原生项目;长期目标是构建完整的分布式云原生平台,成为企业数字化转型的核心基础设施。
在核心功能方面,Kurator将持续优化多集群调度算法,提高资源利用率和应用可用性。特别是在跨云、混合云场景下,需要解决网络延迟、数据同步、成本优化等复杂问题。Kurator计划引入机器学习算法,实现智能的资源预测和调度决策。
在生态系统方面,Kurator将加强与CNCF项目的集成,如ArgoCD、Tekton、Crossplane等,提供更丰富的功能选项。同时,Kurator将开放插件机制,允许社区开发者贡献自定义组件,形成繁荣的生态系统。
在平台化方面,Kurator将提供企业级的管理界面、可观测性工具、安全策略等,降低使用门槛。通过统一的API网关和身份认证,实现多租户隔离和权限管理,满足企业级需求。
6.2 分布式云原生技术趋势
分布式云原生技术正在快速发展,呈现出几个明显的趋势。首先是边缘计算的普及,随着5G和物联网的发展,越来越多的计算需求将转移到边缘,Kurator需要提供更好的边缘支持。其次是多云管理的复杂性增加,企业需要统一的管理平台来协调不同云提供商的资源。第三是安全性的提升,零信任架构和细粒度的访问控制成为必需。
另一个重要趋势是AI/ML工作负载的云原生化。传统的AI训练和推理任务需要专门的基础设施,现在正逐步迁移到Kubernetes平台。Kurator通过Volcano的集成,已经具备了一定的支持能力,但还需要进一步优化,如支持GPU资源共享、模型版本管理、自动超参数调优等。
服务网格技术也在快速发展,从简单的流量管理向全栈可观测性、安全策略、策略执行等方向演进。Kurator需要与Istio、Linkerd等项目深度集成,提供企业级的服务网格能力。
6.3 企业落地最佳实践建议
对于企业来说,落地Kurator需要遵循渐进式策略。首先从非关键业务开始试点,验证技术可行性和团队能力。其次,建立完善的监控告警体系,确保系统稳定性。最后,逐步推广到核心业务,实现全面的云原生转型。
在组织架构方面,建议建立专门的云原生平台团队,负责Kurator的运维和优化。这个团队应该具备Kubernetes、网络、安全等多方面的技能,能够快速响应问题和需求。
在技术选型方面,不要盲目追求新技术,而是根据业务需求选择合适的功能模块。例如,如果企业没有边缘计算需求,可以暂时不启用KubeEdge;如果主要是Web应用,可以优先关注GitOps和发布策略。
在安全方面,必须重视身份认证、权限管理和数据加密。Kurator提供了基础的安全能力,但企业需要根据自身需求进行定制和加强,如集成企业级的身份提供商、实现网络策略的细粒度控制等。
通过合理的规划和执行,Kurator可以帮助企业构建现代化的分布式云原生基础设施,提高业务敏捷性和创新能力,在数字化转型中获得竞争优势。
AtomGit 是由开放原子开源基金会联合 CSDN 等生态伙伴共同推出的新一代开源与人工智能协作平台。平台坚持“开放、中立、公益”的理念,把代码托管、模型共享、数据集托管、智能体开发体验和算力服务整合在一起,为开发者提供从开发、训练到部署的一站式体验。
更多推荐


所有评论(0)