黑马大模型RAG与Agent智能体实战教程LangChain提示词——51、Agent智能体——Agent项目tools工具开发(agent_tools.py)
教程:https://www.bilibili.com/video/BV1yjz5BLEoY
代码:https://github.com/shangxiang0907/HeiMa-AI-LLM-RAG-Agent-Dev
文章目录
Agent智能体-11、[Agent项目]tools工具开发
介绍

→提示词:@zhisaotong_agent/config/agent.yml 中实际需要存储以下内容:external_data_path: data/external/records.csv,请帮我根据最佳实践,同时修改@zhisaotong_agent/utils/config_handler.py 中关于它的内容
←AI回复
已按你的需求改好,修改总结如下:
1. zhisaotong_agent/config/agent.yml
- 在
envs.default下增加external_data_path,与agent、conversation同级。 - 默认值设为
data/external/records.csv,并加了注释说明用途。
default:
# 外部数据文件路径(相对于项目根目录),供 usage_report 等工具使用
external_data_path: data/external/records.csv
agent:
...
不同环境(如 dev、prod)如需覆盖,只需在对应 env 下再写一次 external_data_path 即可,会按现有逻辑与 default 合并。
2. zhisaotong_agent/utils/config_handler.py
-
AgentConfig增加字段external_data_path: str = "data/external/records.csv"
与 yml 默认值一致,并写进 docstring。
-
from_dict
从合并后的配置里读取顶层external_data_path(即data.get("external_data_path", cls.external_data_path)),保证未配置时用默认值。 -
便捷方法
get_external_data_abs_path() -> str:基于项目根目录解析为绝对路径,便于直接用于文件读写,风格与PromptsConfig.get_prompt_abs_path一致。
使用方式示例:
agent_conf = load_agent_config()
# 相对路径(与配置一致)
path_rel = agent_conf.external_data_path # "data/external/records.csv"
# 绝对路径(用于 open 等)
path_abs = agent_conf.get_external_data_abs_path()
当前无新的 linter 报错;若你在 usage_report 等工具里需要用到该路径,可直接用 agent_config.external_data_path 或 agent_config.get_external_data_abs_path()。
→提示词:我现在要实现@zhisaotong_agent/PROJECT_OVERVIEW.md 中的agent_tools.py,下面是一个已有的实现:
import os
from utils.logger_handler import logger
from langchain_core.tools import tool
from rag.rag_service import RagSummarizeService
import random
from utils.config_handler import agent_conf
from utils.path_tool import get_abs_path
rag = RagSummarizeService()
user_ids = ["1001", "1002", "1003", "1004", "1005", "1006", "1007", "1008", "1009", "1010",]
month_arr = ["2025-01", "2025-02", "2025-03", "2025-04", "2025-05", "2025-06",
"2025-07", "2025-08", "2025-09", "2025-10", "2025-11", "2025-12", ]
external_data = {}
@tool(description="从向量存储中检索参考资料")
def rag_summarize(query: str) -> str:
return rag.rag_summarize(query)
@tool(description="获取指定城市的天气,以消息字符串的形式返回")
def get_weather(city: str) -> str:
return f"城市{city}天气为晴天,气温26摄氏度,空气湿度50%,南风1级,AQI21,最近6小时降雨概率极低"
@tool(description="获取用户所在城市的名称,以纯字符串形式返回")
def get_user_location() -> str:
return random.choice(["深圳", "合肥", "杭州"])
@tool(description="获取用户的ID,以纯字符串形式返回")
def get_user_id() -> str:
return random.choice(user_ids)
@tool(description="获取当前月份,以纯字符串形式返回")
def get_current_month() -> str:
return random.choice(month_arr)
def generate_external_data():
"""
{
"user_id": {
"month" : {"特征": xxx, "效率": xxx, ...}
"month" : {"特征": xxx, "效率": xxx, ...}
"month" : {"特征": xxx, "效率": xxx, ...}
...
},
"user_id": {
"month" : {"特征": xxx, "效率": xxx, ...}
"month" : {"特征": xxx, "效率": xxx, ...}
"month" : {"特征": xxx, "效率": xxx, ...}
...
},
"user_id": {
"month" : {"特征": xxx, "效率": xxx, ...}
"month" : {"特征": xxx, "效率": xxx, ...}
"month" : {"特征": xxx, "效率": xxx, ...}
...
},
...
}
:return:
"""
if not external_data:
external_data_path = get_abs_path(agent_conf["external_data_path"])
if not os.path.exists(external_data_path):
raise FileNotFoundError(f"外部数据文件{external_data_path}不存在")
with open(external_data_path, "r", encoding="utf-8") as f:
for line in f.readlines()[1:]:
arr: list[str] = line.strip().split(",")
user_id: str = arr[0].replace('"', "")
feature: str = arr[1].replace('"', "")
efficiency: str = arr[2].replace('"', "")
consumables: str = arr[3].replace('"', "")
comparison: str = arr[4].replace('"', "")
time: str = arr[5].replace('"', "")
if user_id not in external_data:
external_data[user_id] = {}
external_data[user_id][time] = {
"特征": feature,
"效率": efficiency,
"耗材": consumables,
"对比": comparison,
}
@tool(description="从外部系统中获取指定用户在指定月份的使用记录,以纯字符串形式返回, 如果未检索到返回空字符串")
def fetch_external_data(user_id: str, month: str) -> str:
generate_external_data()
try:
return external_data[user_id][month]
except KeyError:
logger.warning(f"[fetch_external_data]未能检索到用户:{user_id}在{month}的使用记录数据")
return ""
@tool(description="无入参,无返回值,调用后触发中间件自动为报告生成的场景动态注入上下文信息,为后续提示词切换提供上下文信息")
def fill_context_for_report():
return "fill_context_for_report已调用"
但是它可能不符合最佳实践和生产规范,帮我指出它的问题,并改造,但是我不希望影响它跟外部交互的接口和方式
←AI回复
已按你的要求完成改造,并保持与外部交互的接口和方式不变。下面是原实现中的问题和本次改造要点。
原实现中的问题
-
配置使用方式错误
使用了不存在的agent_conf["external_data_path"]。项目里应通过load_agent_config()拿到AgentConfig,再用.get_external_data_abs_path()取路径。 -
全局可变状态且非线程安全
用模块级external_data = {}并在generate_external_data()里直接修改,多线程下可能重复加载或读到半成品。应用“懒加载 + 单次加载 + 锁”的缓存方式。 -
CSV 解析脆弱
手写按行split(",")无法正确处理带逗号的引号字段。应使用标准库csv.reader(或csv.DictReader)解析。 -
导入与项目规范不一致
使用了from utils.xxx,而项目其他模块统一用from zhisaotong_agent.xxx。日志应使用get_logger(__name__),与rag_service等一致。 -
fetch_external_data返回值类型与描述不符
描述为“以纯字符串形式返回”,实际返回的是 dict。已改为先取 dict,再格式化为可读字符串(如"特征: xxx\n效率: xxx\n...")后返回。 -
RAG 服务在导入时即初始化
模块一加载就RagSummarizeService(),会拖慢启动并强依赖向量库/模型。改为懒加载:首次调用rag_summarize时再创建服务。 -
缺少与 PROJECT_OVERVIEW 一致的位置
按文档应在agent/tools/agent_tools.py,并已在该路径创建模块。
改造后的行为(接口不变)
- 工具签名与描述:所有
@tool的入参、返回类型、description与原先一致,调用方式不变。 - 配置:通过
load_agent_config()和agent_config.get_external_data_abs_path()读取external_data_path,不再使用agent_conf。 - 外部数据:用
csv.reader解析;懒加载 +threading.Lock保证只加载一次且线程安全;未找到文件时记录警告并返回空数据,不抛错打断工具链。 - RAG:通过
_get_rag_service()懒加载RagSummarizeService,避免导入时初始化。 - 命名与导出:常量改为大写(如
USER_IDS、MONTH_ARR);提供TOOLS_LIST和TOOLS_BY_NAME,便于react_agent按agent.yml里的name(如rag_search、usage_report)做绑定。
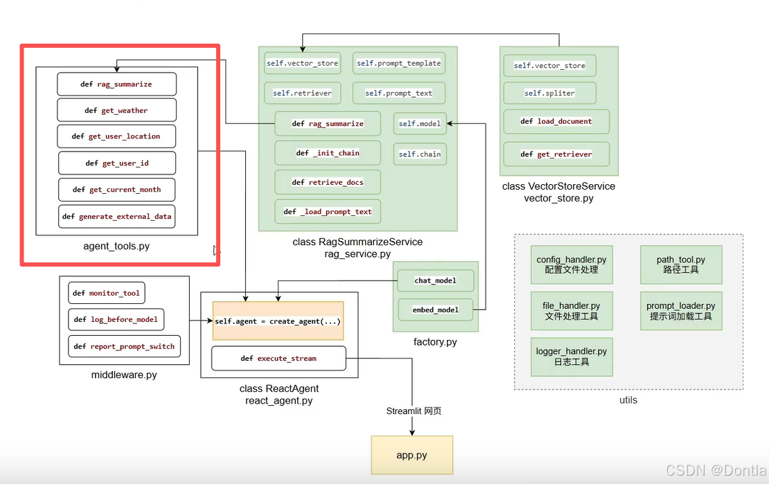
文件位置:zhisaotong_agent/agent/tools/agent_tools.py,并已添加 agent/__init__.py 与 agent/tools/__init__.py。若你希望 usage_report 对应别的工具或组合逻辑,只需在绑定工具时改用其他函数或自定义封装即可。
代码
agent_tools.py
"""
智能体业务工具:RAG 查询、用户信息、外部数据、报告上下文等。
设计要点:
- 与 config/agent.yml 中 tools 的 name 对应关系由调用方(如 react_agent)按 name 绑定;
- 配置通过 config_handler 加载,不使用全局 dict;
- 外部数据使用 CSV 标准库解析、懒加载 + 线程安全缓存;
- 所有工具对外入参、返回值与描述保持不变,便于与 ReAct 等框架对接。
"""
from __future__ import annotations
import csv
import random
import threading
from typing import Any, Dict
from langchain_core.tools import tool
from zhisaotong_agent.rag.rag_service import RagSummarizeService
from zhisaotong_agent.utils.api_key import init_dashscope_api_key
from zhisaotong_agent.utils.config_handler import load_agent_config
from zhisaotong_agent.utils.logger_handler import get_logger
logger = get_logger(__name__)
# ---------------------------------------------------------------------------
# 服务与配置(与项目其他模块一致,使用统一配置入口)
# ---------------------------------------------------------------------------
_rag_service: RagSummarizeService | None = None
def _get_rag_service() -> RagSummarizeService:
"""懒加载 RAG 服务,避免在导入时强依赖向量库与模型初始化。"""
global _rag_service
if _rag_service is None:
_rag_service = RagSummarizeService()
return _rag_service
# 模拟数据:实际场景可由会话/登录态提供
USER_IDS = [
"1001", "1002", "1003", "1004", "1005",
"1006", "1007", "1008", "1009", "1010",
]
MONTH_ARR = [
"2025-01", "2025-02", "2025-03", "2025-04", "2025-05", "2025-06",
"2025-07", "2025-08", "2025-09", "2025-10", "2025-11", "2025-12",
]
# ---------------------------------------------------------------------------
# 外部数据:懒加载 + 线程安全缓存,使用标准 csv 解析与配置路径
# ---------------------------------------------------------------------------
_external_data_cache: Dict[str, Dict[str, Dict[str, str]]] = {}
_external_data_lock = threading.Lock()
def _load_external_data_from_file(file_path: str) -> Dict[str, Dict[str, Dict[str, str]]]:
"""
从 CSV 文件加载外部使用记录,返回结构:
{ user_id: { month: { "特征": xxx, "效率": xxx, "耗材": xxx, "对比": xxx } } }
约定:首行为表头,列顺序为 user_id, 特征, 效率, 耗材, 对比, 月份。
"""
result: Dict[str, Dict[str, Dict[str, str]]] = {}
with open(file_path, "r", encoding="utf-8") as f:
reader = csv.reader(f)
next(reader, None) # 跳过表头
for row in reader:
if len(row) < 6:
continue
user_id = row[0].strip().strip('"')
feature = row[1].strip().strip('"')
efficiency = row[2].strip().strip('"')
consumables = row[3].strip().strip('"')
comparison = row[4].strip().strip('"')
time_key = row[5].strip().strip('"')
if user_id not in result:
result[user_id] = {}
result[user_id][time_key] = {
"特征": feature,
"效率": efficiency,
"耗材": consumables,
"对比": comparison,
}
return result
def _get_external_data() -> Dict[str, Dict[str, Dict[str, str]]]:
"""获取外部数据(懒加载、线程安全、仅加载一次)。"""
global _external_data_cache
if _external_data_cache:
return _external_data_cache
with _external_data_lock:
if _external_data_cache:
return _external_data_cache
agent_config = load_agent_config()
file_path = agent_config.get_external_data_abs_path()
try:
loaded = _load_external_data_from_file(file_path)
_external_data_cache.clear()
_external_data_cache.update(loaded)
logger.info("外部数据已加载,路径=%s,用户数=%d", file_path, len(_external_data_cache))
except FileNotFoundError:
logger.warning("外部数据文件不存在,路径=%s,将返回空数据", file_path)
except Exception as e:
logger.error("加载外部数据失败,路径=%s,error=%s", file_path, e, exc_info=True)
raise
return _external_data_cache
def _format_record_as_string(record: Dict[str, str]) -> str:
"""将单条使用记录格式化为纯字符串,便于工具返回。"""
return "\n".join(f"{k}: {v}" for k, v in record.items())
# ---------------------------------------------------------------------------
# 工具定义(对外接口与描述保持不变)
# ---------------------------------------------------------------------------
@tool(description="从向量存储中检索参考资料")
def rag_summarize(query: str) -> str:
return _get_rag_service().rag_summarize(query)
@tool(description="获取指定城市的天气,以消息字符串的形式返回")
def get_weather(city: str) -> str:
return f"城市{city}天气为晴天,气温26摄氏度,空气湿度50%,南风1级,AQI21,最近6小时降雨概率极低"
@tool(description="获取用户所在城市的名称,以纯字符串形式返回")
def get_user_location() -> str:
return random.choice(["深圳", "合肥", "杭州"])
@tool(description="获取用户的ID,以纯字符串形式返回")
def get_user_id() -> str:
return random.choice(USER_IDS)
@tool(description="获取当前月份,以纯字符串形式返回")
def get_current_month() -> str:
return random.choice(MONTH_ARR)
@tool(
description="从外部系统中获取指定用户在指定月份的使用记录,以纯字符串形式返回, 如果未检索到返回空字符串"
)
def fetch_external_data(user_id: str, month: str) -> str:
data = _get_external_data()
try:
record = data[user_id][month]
return _format_record_as_string(record)
except KeyError:
logger.warning(
"[fetch_external_data] 未能检索到用户:%s 在 %s 的使用记录数据",
user_id,
month,
)
return ""
@tool(
description="无入参,无返回值,调用后触发中间件自动为报告生成的场景动态注入上下文信息,为后续提示词切换提供上下文信息"
)
def fill_context_for_report() -> str:
return "fill_context_for_report已调用"
# ---------------------------------------------------------------------------
# 对外集合(供 react_agent 等按 name 绑定,如 rag_search -> rag_summarize)
# ---------------------------------------------------------------------------
TOOLS_LIST = [
rag_summarize,
get_weather,
get_user_location,
get_user_id,
get_current_month,
fetch_external_data,
fill_context_for_report,
]
# 配置中 name 与工具函数的映射,便于按 agent.yml 的 tools.name 绑定
TOOLS_BY_NAME: Dict[str, Any] = {
"rag_summarize": rag_summarize,
"get_weather": get_weather,
"get_user_location": get_user_location,
"get_user_id": get_user_id,
"get_current_month": get_current_month,
"fetch_external_data": fetch_external_data,
"fill_context_for_report": fill_context_for_report,
}
# 若 agent.yml 中工具名与函数名不一致,可在此做别名(如 rag_search -> rag_summarize)
TOOLS_BY_NAME.setdefault("rag_search", rag_summarize)
TOOLS_BY_NAME.setdefault("usage_report", fetch_external_data)
__all__ = [
"rag_summarize",
"get_weather",
"get_user_location",
"get_user_id",
"get_current_month",
"fetch_external_data",
"fill_context_for_report",
"TOOLS_LIST",
"TOOLS_BY_NAME",
]
if __name__ == "__main__":
"""
自测:在项目根目录下运行
python -m zhisaotong_agent.agent.tools.agent_tools
仅验证工具可调用与返回格式,不强制要求 DASHSCOPE_API_KEY 或外部数据文件存在。
"""
# 先手动加载 API Key 到环境变量,供 RAG 等依赖使用
init_dashscope_api_key()
print("=== agent_tools 自测 ===\n")
# 1. 无外部依赖的工具
print("[1] get_weather('北京') ->", get_weather.invoke({"city": "北京"}))
print("[2] get_user_location() ->", get_user_location.invoke({}))
print("[3] get_user_id() ->", get_user_id.invoke({}))
print("[4] get_current_month() ->", get_current_month.invoke({}))
print("[5] fill_context_for_report() ->", fill_context_for_report.invoke({}))
# 2. 外部数据(文件不存在时返回空字符串)
out = fetch_external_data.invoke({"user_id": "1001", "month": "2025-01"})
print("[6] fetch_external_data('1001', '2025-01') ->", repr(out)[:80] + ("..." if len(repr(out)) > 80 else ""))
# 3. RAG 工具(需配置 DASHSCOPE_API_KEY 与知识库)
print("\n[7] rag_summarize (可选,依赖 API 与向量库)")
if not init_dashscope_api_key():
print(" 未配置 DASHSCOPE_API_KEY,已跳过")
else:
try:
ans = rag_summarize.invoke({"query": "扫地机器人如何保养?"})
print(" ->", ans[:120] + "..." if len(ans) > 120 else ans)
except Exception as e:
print(" 失败:", e)
print("\n=== 自测结束 ===")
运行
python -m zhisaotong_agent.agent.tools.agent_tools
结果
2026-03-16 08:47:17,190 - zhisaotong_agent.utils.api_key - INFO - api_key.py:49 - DashScope API Key 已成功加载并设置到环境变量。
=== agent_tools 自测 ===
[1] get_weather('北京') -> 城市北京天气为晴天,气温26摄氏度,空气湿度50%,南风1级,AQI21,最近6小时降雨概率极低
[2] get_user_location() -> 合肥
[3] get_user_id() -> 1004
[4] get_current_month() -> 2025-05
[5] fill_context_for_report() -> fill_context_for_report已调用
2026-03-16 08:47:17,199 - __main__ - INFO - agent_tools.py:121 - 外部数据已加载,路径=/home/devbox/project/zhisaotong_agent/data/external/records.csv,用户数=10
[6] fetch_external_data('1001', '2025-01') -> '特征: 65㎡公寓 | 单身 | 木地板\n效率: 覆盖率:85%\\n日均清扫:45㎡\\n漏扫区域:沙发底部(高度不足)\n耗材: 主刷寿命:剩余60天\...
[7] rag_summarize (可选,依赖 API 与向量库)
2026-03-16 08:47:17,200 - zhisaotong_agent.utils.api_key - INFO - api_key.py:49 - DashScope API Key 已成功加载并设置到环境变量。
2026-03-16 08:47:17,540 - zhisaotong_agent.rag.rag_service - INFO - rag_service.py:132 - RagSummarizeService 初始化完成。
2026-03-16 08:47:18,125 - zhisaotong_agent.rag.rag_service - INFO - rag_service.py:153 - 向量检索完成,query='扫地机器人如何保养?', 命中文档数=3
2026-03-16 08:47:26,229 - zhisaotong_agent.rag.rag_service - INFO - rag_service.py:197 - RAG 总结调用成功,query='扫地机器人如何保养?', answer_len=215
-> 扫地机器人保养需每日使用后用干软布擦拭机身外壳,清理防撞条缝隙的毛发和线头;每次清扫后清理主刷、尘盒及拖布(宠物家庭需全面清理并每周除味消毒);每日检查边刷旋转是否卡顿,及时停机清理以防电机烧毁;每周检查充电座电源适配器有无发热或异响;每月...
=== 自测结束 ===
AtomGit 是由开放原子开源基金会联合 CSDN 等生态伙伴共同推出的新一代开源与人工智能协作平台。平台坚持“开放、中立、公益”的理念,把代码托管、模型共享、数据集托管、智能体开发体验和算力服务整合在一起,为开发者提供从开发、训练到部署的一站式体验。
更多推荐


所有评论(0)