运维人的必备!懒人版OpenClaw来了
- 💂 个人网站: IT知识小屋
- 🤟 版权: 本文由【IT学习日记】原创、在CSDN首发、需要转载请联系博主
- 💬 如果文章对你有帮助、欢迎关注、点赞、收藏(一键三连)和订阅专栏哦
简介
随着OpenClaw的爆火,越来越多的人开始加入到“养虾”队伍,不过,对许多用户而言,OpenClaw的安装门槛依然不低,还是容易让人望而却步。
在社区闲逛时,我偶然发现一个更适合国内企业使用的运维智能体-OpenOcta。相比OpenClaw,它的上手难度几乎为零,一条命令即可完成安装部署,对运维人员非常友好。
OpenOcta是一款专为企业运维场景设计的100%开源、免费的运维智能体,它围绕企业运维、可观测、自动化等场景进行深度优化,能帮助企业快速搭建一套7*24小时稳定运行的智能化运维系统,有效降低企业运维成本,解放运维生产力。

系统特点
-
为运维而生,更垂直: OpenOcta针对IT运维、IT管理等垂直领域场景进行了深度优化,自带一批数字员工(如:Prometheus专家、网络专家、SRE专家、K8s专家等),天生就懂运维术语,即使小白也能快速上手
-
自主可控,更安全: 系统采用Go语言对后端进行完全重构,深度适配国产LLM,确保敏感数据不出内网,全方位保障企业数据的隐私安全
-
企业级功能,更全面: 采用【Go + 内嵌前端】的轻量级一体化架构设计,具备高可用、高性能、分布式等特点。系统支持一键安装部署,具备完善的安全审计、权限管理,确保企业使用安全、合规
-
国内生态适配,更易扩展: 系统内置开箱即用的技能包和各类运维Skills,深度兼容国内云生态(如华为云、阿里云、腾讯云),国内技术栈和平台(如统信、麒麟、东方通、宝兰德、钉钉、飞书、微信),满足不同场景下的用户需求
OpenClaw VS OpenOcta
OpenOcta和OpenClaw两者并非替代关系,而是互补关系,OpenClaw用来解决「个人用得好」,OpenOcta用来解决「企业用得稳」,两者相辅相成。
| 维度 | OpenClaw | OpenOcta |
|---|---|---|
| 定位 | 个人 AI 助手 | 企业级可观测 & 运维智能代理 |
| 部署形态 | Node.js | 单一 Go 二进制 + 内嵌前端 |
| 运行环境 | 桌面 / 本地 | Windows/Mac/Linux |
| 国内企业 IM | 需扩展 | 原生支持飞书、钉钉、企业微信 |
| 告警专用 Hook | 无 | /hooks/alert 标准化告警分析 |
| 网关扩展工具 | 通用 | cron、gateway_config、sessions 等 |
| 运维 Skills | 通用 | K8s、SRE、DBA 等垂直领域 |
| 协议 | 官方 | 兼容 OpenClaw Gateway WebSocket |
快速部署
以Windows环境为例,一条命令快速部署OpenOcta:
$s = curl.exe -fsSLk https://116.62.136.121:10443/install.ps1; if($s){($s -join "`n") | iex}
完成后,运行启动命令:
openocta gateway run

启动命令执行完成后,可以通过浏览器访问:http://127.0.0.1:18900/,进入openocta界面,默认进程端口为:18900。

接入AI大模型
配置API-KEY:以阿里百炼阿里云通义千问大模型为示例
- 进入模型页面

- 点击配置模型,填写大模型的API Key和模型


- 配置完成后,可以直接在对话框进行提问

配置飞书
一、配置飞书机器人信息
1、登录飞书 - 飞书工作台 - 应用管理 - 新建应用


2、创建成功后,进入:【凭证与基础信息】获取AppID、AppSecret

3、在OpenOcta界面配置飞书通道

4、添加机器人

5、进入【权限管理】,开通即时通讯(IM)消息权限(必须)

5、创建版本并发布


二、在飞书中使用
- 智能问答

- 常见的运维场景,如分析当前环境数据库状态,连接状态和内存占用等

实际应用
场景1:分析数据库运行状况,帮助用户实时了解当前数据库运行状况。

让人惊喜的是,它不仅会返回各个数据库实例的运行状态,还会给出一份安全建议和措施,帮助用户规避存在的隐式安全问题,确实让人放心。

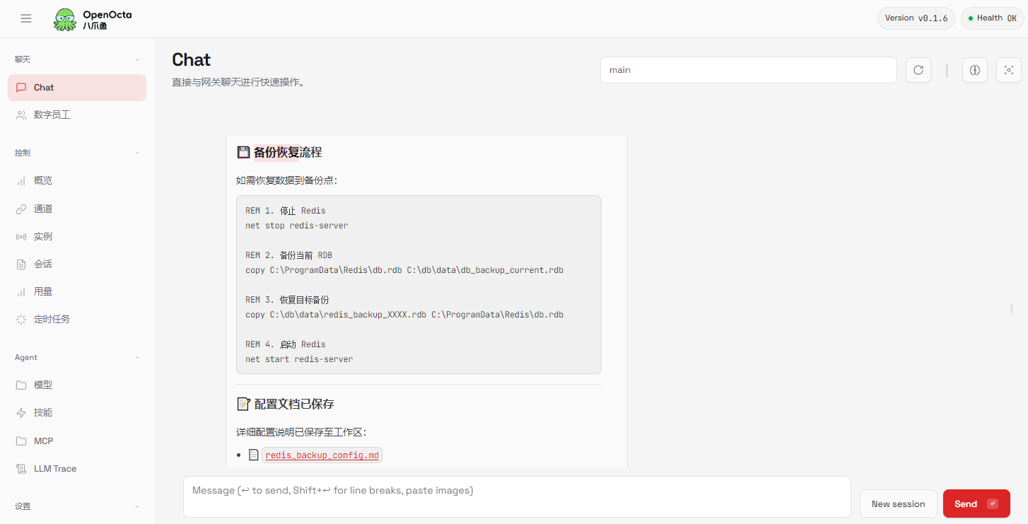
场景2:定时数据备份,根据用户需求,它可以给出一整套完整的备份方案,甚至不需要用户上手,即可完成备份工作。

此外,它还会细心给出了数据备份恢复的流程,以往耗时耗力的工作,现在你仅需一个命令就能完成,效率提升N倍。

场景3:异常进程分排查和修复,有时候系统CPU和内存莫名其妙飙升,但却找不出具体原因,这时可以使用它进行一键全扫描分析。

它不仅能精确识别出系统的各类进程,还能给出详细可能原因和优化方案,就像随时有个“资深开发”在身边,发版出现问题也不慌了。

场景4:数据爬虫,它也能用来做各类爬虫,数据统计。比如分析指定竞品网站、平台数据,了解头部博主的画像,一个命令搞定,对于企业和自媒体来说都是十分有用的利器


当然还有更多玩法等待大家去探索,大家可以根据自己实际业务场景,集合Skills进行自由扩展。如果觉得项目不错,记得点个star,好东西要让更多人发现。
开源地址&使用手册
项目地址: https://github.com/openocta/openocta
使用文档: https://databuff.yuque.com/org-wiki-databuff-spr8e6/lqn7on/nmg3byxgg1hv8oaq
AtomGit 是由开放原子开源基金会联合 CSDN 等生态伙伴共同推出的新一代开源与人工智能协作平台。平台坚持“开放、中立、公益”的理念,把代码托管、模型共享、数据集托管、智能体开发体验和算力服务整合在一起,为开发者提供从开发、训练到部署的一站式体验。
更多推荐

所有评论(0)