【前瞻创想】搞定多云边缘协同,从此告别如山压力的运维脱发烦恼
【前瞻创想】搞定多云边缘协同,从此告别如山压力的运维脱发烦恼
今天不跟你们扯杂七杂八的东西,咱们直接来点干货。你知道现在搞云原生最头疼的是啥吗?不是集群搭不起来,而是集群太多、太散,一会儿在云上,一会儿在边缘端,管理起来简直要命。Kurator 这玩意儿,说白了就是咱们运维人的“瑞士军刀”。它不是一个单一的工具,而是一个整合了多云、边缘、调度和监控的开源平台。它就像个大管家,把你那些散落在各地的 K8s 集群、甚至只有几个 G 内存的边缘设备,统统给你管得服服帖帖。咱们今天就从实操的角度,把它的底裤……啊不,底层逻辑给扒一遍。
第一章:先别废话,先把环境搭起来再说
咱们既然是实操文,就不能光说不练。要玩转 Kurator,第一步肯定是得先把本地环境给弄好。很多兄弟在这一步就卡壳了,其实没那么复杂。
1.1 源码拉取与初次见面
听我的,别去到处找什么乱七八糟的压缩包,直接去官方库拉代码,这样才能保证你拿到的是热乎的、没被篡改的版本。打开你的终端,咱们先把 Kurator 的仓库给克隆下来。这一步是基础中的基础,后续所有的配置模版、示例代码都在这里面。
执行下面这个命令:
# 兄弟们,找个干净的目录,直接把仓库拉下来
# 这一步网络不好可能稍微要等会儿
git clone https://gitcode.com/kurator-dev/kurator.git
cd kurator
# 进去之后最好切到一个稳定的 release 分支,别直接用 main 分支在生产环境搞
# git checkout v0.6.0 <-- 举个例子,按需操作
echo "Kurator 代码库已就位,准备开干!"
如果显示下面的问题
表示没用设置git代理,我们可以先设置git代理;先看一下电脑上的代理端口
再设置git的代理端口,设置成本地代理
git config --global http.proxy http://127.0.0.1:7890
然后再拉取
git clone https://github.com/kurator-dev/kurator.git

就可以拉取资源了,当然也可以换源,你们可以试试
1.2 依赖检查与本地集群准备
代码下来了,你得准备个底座。通常我们在测试环境或者为了快速上手,Kind 或者 Minikube 是必不可少的。Kurator 本身是运行在 K8s 之上的“元集群”管理工具。你需要确保你的 Docker 已经跑起来了,而且 Helm 也要装好,因为 Kurator 的很多组件部署是依赖 Helm Chart 的。
这就好比你要盖房子,地基(K8s)得先打好,Kurator 就是那个盖房子的工程队。先把 kind create cluster 跑起来,或者用你现有的测试集群,把 ~/.kube/config 配置好,咱们就可以进入正题了。
第二章:从中心到边缘,KubeEdge 与部署架构的那些事儿
环境搭好了,咱们先聊聊最棘手的场景——边缘计算。很多公司现在的业务不仅在机房,还在路边的摄像头里、工厂的机械臂上。这时候,Kurator 整合的 KubeEdge 就派上大用场了。
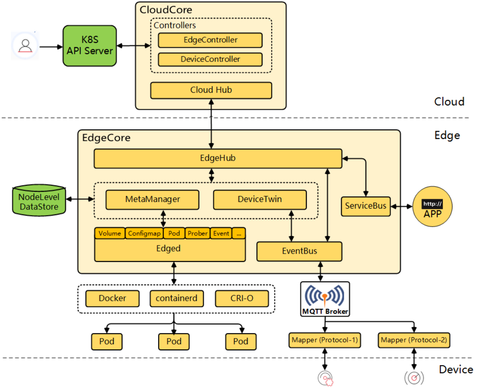
2.1 KubeEdge 的详细架构剖析
这是KubeEdge的详细架构参考图,展示了云端核心组件、边缘节点及其与设备之间的完整管理、通信与应用部署链路:
咱们得知道,KubeEdge 之所以牛,是因为它把 K8s 的能力无缝延伸到了边缘。在 Kurator 的视野里,KubeEdge 的架构分为“云端(CloudCore)”和“边缘端(EdgeCore)”两部分。
在云端,CloudCore 就像是一个接线员,它监听 K8s 的 API Server,把云端的指令(比如“给我起个 Pod”)拦截下来。它里面有个组件叫 EdgeController,专门负责把这些指令同步给边缘。还有一个 CloudHub,这是个 WebSocket 的服务端,专门等着边缘节点来建立长连接。
到了边缘端,EdgeCore 可是个全能选手。它里面有个 EdgeHub,负责跟云端的 CloudHub 连线,收发消息。最绝的是它还有个 MetaManager,这玩意儿是个本地数据库(SQLite),它会把云端发来的配置存下来。为啥要存?因为边缘网络不稳定啊!万一断网了,边缘节点靠着 MetaManager 里的缓存,照样能干活,这叫“离线自治”。最后,Edged 就像是个轻量级的 Kubelet,负责真正的拉起容器。
2.2 真实的云边协同应用部署架构
这张图展示了云边协同应用的部署架构,从设备层到边缘层、企业层再到产业平台,层层联动,实现工业数据在本地和云端的高效协同处理,支持智能制造和数字化转型:
懂了架构,那应用咋部署?在 Kurator 的体系下,云边协同部署架构是非常优雅的。
你不需要登录到那个远在千里之外的边缘盒子上敲命令。你只需要在 Kurator 管理的中心云集群里操作。Kurator 会利用 KubeEdge 的通道,将应用下发。
在这个架构里,通常会有一个“云边通道”。你的应用可能包含两部分:一部分是跑在云端的“大脑”(比如数据分析服务),另一部分是跑在边缘的“手脚”(比如数据采集服务)。Kurator 允许你定义这种跨地域的部署策略。你可以给边缘节点打上标签,比如 location=factory-1,然后在 Deployment 里写上 NodeSelector。Kurator 会确保这些“手脚”精准地落在指定的边缘节点上,而“大脑”则留在云端,两者通过 KubeEdge 提供的边云通信机制进行数据交互。
第三章:算力不够智商凑,Volcano 的调度艺术
搞定了边缘,咱们再聊聊算力。现在的业务,动不动就是 AI 训练、大数据分析,原生的 K8s 调度器在处理这种批量计算(Batch Job)时,稍微有点“力不从心”。这时候,Kurator 里的 Volcano 就登场了。
3.1 Volcano 调度架构深度解读
这是Volcano调度架构参考图,展示了其核心组件如何通过CRD、控制器和调度器协同工作,实现对批量计算作业的统一管理:
Volcano 是专门为高性能计算场景设计的。它的调度架构跟默认调度器最大的不同在于,它支持 Gang Scheduling(帮派调度)。
这是啥意思呢?举个例子,你要跑一个 TensorFlow 的分布式训练,需要 10 个 Pod 同时跑起来才能干活。如果资源只够起 8 个,默认调度器会先把这 8 个起起来,剩下 2 个干等。结果是啥?这 8 个占着茅坑不拉屎,作业跑不起来,资源还被锁死了。
Volcano 的调度架构里,有一个 Cache 机制同步集群状态,然后通过 Session 将调度周期隔离。最核心的是它的 Action(动作)和 Plugin(插件)机制。在调度时,它会看:这 10 个 Pod 能不能凑齐?如果凑不齐,一个都不发;如果能凑齐,就“全员出击”。这就是 Gang Scheduling。此外,它还有 DRF(主导资源公平调度)算法,防止某个大作业把集群资源全吞了。
3.2 Volcano 的应用场景
这是Volcano的应用场景参考图,展示了它如何作为统一调度平台,支撑AI训练、大数据及科学计算等多种分布式工作负载:
这玩意儿主要用在哪?
- AI/机器学习训练:像我刚才说的,TFJob、PyTorchJob,这种需要多节点协同的,Volcano 是标配。
- 大数据处理:Spark、Flink 这种任务,Volcano 能更好地管理它们的资源队列。
- 高密度的科学计算:比如基因测序、气象模拟,这些任务对资源利用率要求极高,Volcano 的装箱策略能把节点塞得满满当当,不浪费一点 CPU。
来,给你们看个手搓的 Volcano Job 配置,感受下这种“帮派”调度的味道:
apiVersion: batch.volcano.sh/v1alpha1
kind: Job
metadata:
name: training-job-demo
spec:
minAvailable: 3 # 划重点:不到3个小弟我就不开工
schedulerName: volcano
queue: default
tasks:
- replicas: 1
name: ps # 参数服务器
template:
spec:
containers:
- image: internal-registry/tensorflow:2.4
name: ps-container
command: ["sh", "-c", "python ps.py"]
- replicas: 2
name: worker # 干活的工人
template:
spec:
containers:
- image: internal-registry/tensorflow:2.4
name: worker-container
command: ["sh", "-c", "python worker.py"]
第四章:统管全局的大管家,Fleet 与 Kurator 的自动化流程
当你的业务既有云、又有边,还需要跑 AI 任务时,你手里的集群可能已经有十几个了。这时候如果不引入 Fleet,你估计得开十几个终端窗口切换着玩。
4.1 Fleet 核心架构与 Fleet 架构全貌
这是Fleet的核心架构图,展示了其如何基于Bundle定义和集群分组实现多集群应用的分发、同步与状态追踪:
Fleet 是 Kurator 用来做多集群管理的核心组件。它的架构非常有意思,它把“集群”当成“资源”来管。
Fleet 的核心架构基于 GitOps 理念。它由两部分组成:
- Fleet Controller:跑在主集群(Host Cluster)里。它负责监听你写的“资源包(Bundle)”。
- Fleet Agent:跑在每一个被纳管的子集群(Member Cluster)里。
Fleet 的整体架构是这样的:你在 Git 仓库里定义好你的应用 YAML。Fleet Controller 发现了更新,会生成一个 Bundle。然后,它根据你定义的策略(比如“所有带 env=prod 标签的集群”),将这个 Bundle 映射成 BundleDeployment。各个子集群里的 Agent 就像勤劳的小蜜蜂,主动连上主集群,拉取属于自己的配置,并在本地生效。这种架构的好处是,主集群不需要知道子集群的 API Server 地址,甚至子集群在防火墙后面也没关系,只要 Agent 能连出网就行。
4.2 Kurator CI/CD 的完整流程
有了 Fleet 做分发,Kurator 的 CI/CD 流程就顺滑了。
整个流程是这样的:
- 代码提交:开发人员把代码推到 GitLab/GitHub。
- CI 构建:Tekton(Kurator 常用集成)感知到提交,开始跑单元测试,打 Docker 镜像,推到镜像仓库。
- 配置更新:CI 流程自动修改 Git 仓库里的 Helm Chart 版本号或者镜像 Tag。
- CD 触发:Kurator 的 ArgoCD 或者 Fleet 组件感知到 Git 仓库的变化。
- 多云分发:根据 Fleet 的策略,新版本被自动同步到北京、上海、甚至美国机房的集群里。
4.3 Kurator Rollout 功能的架构
发布不是一锤子买卖,直接全量上线容易炸。Kurator Rollout 提供了渐进式交付的能力。
它的架构在应用和 K8s 原生 Deployment 之间加了一层。Rollout Controller 会接管流量。当你发布新版本时,它不会直接把旧的杀光。它会先切 5% 的流量给新版本(Canary 金丝雀发布),然后结合监控数据(比如 Prometheus 里的错误率)。如果错误率低,就自动加到 20%,直到 100%。如果中间出事了,秒级回滚。
这里必须要看一段 Fleet 的资源分发配置,这才是多集群管理的灵魂:
apiVersion: placement.fleet.cattle.io/v1alpha1
kind: ClusterResourcePlacement
metadata:
name: global-app-deploy
spec:
# 这一段决定了我们要把东西发给谁
resourceSelectors:
- group: ""
kind: Namespace
name: production-app
version: v1
# 策略:发给所有打标 region=asia 的集群
policy:
clusterNames: []
affinity:
clusterAffinity:
requiredDuringSchedulingIgnoredDuringExecution:
nodeSelectorTerms:
- matchExpressions:
- key: region
operator: In
values:
- asia
第五章:最后一眼,统一监控架构怎么搞
东西都跑起来了,瞎子摸象可不行。你得知道每个集群、每个边缘节点活得好不好。
5.1 Kurator 的统一监控架构
Kurator 采用的是一种 Federated Monitoring(联邦监控) 的架构思路,通常是 Prometheus + Thanos 的组合。
- 边缘与子集群侧:每个集群里都有一个本地的 Prometheus。它们负责采集本地的 Metrics(比如 CPU、内存、Pod 状态)。对于边缘节点,因为网络弱,这些数据会先在本地存一会儿。
- 数据传输侧:利用 Thanos Sidecar 或者 Remote Write 机制,将这些分散的数据汇聚或者暴露给中心。
- 中心侧(Global View):在 Kurator 的管理集群,部署 Thanos Query 和 Thanos Store。当你查询“所有集群的 CPU 总用量”时,Thanos Query 会像查一个数据库一样,去各个子集群拉数据,然后聚合展示。
这套架构解决了两个痛点:一是数据存不下(Thanos 可以对接对象存储做长期归档),二是看不全(Global View 让你在一个 Grafana 面板看清全球基础设施)。
总结
好啦,兄弟们,今天这一套下来,从 git clone 拉代码,到 KubeEdge 搞定边缘,再用 Volcano 调度算力,最后通过 Fleet 和 Rollout 实现多集群的自动化分发与灰度,顺带把监控也统一了。
Kurator 这套体系,其实就是把云原生领域里最硬的几块骨头——多云、边缘、AI调度——给啃下来,然后熬成了一锅汤喂给你。看似复杂,其实只要你把各个模块的架构逻辑理顺了,实操起来也就是配置几个 YAML 的事儿。
别光收藏不练,赶紧回去把环境搭起来,跑个 Demo 试试。遇到报错了别慌,看日志,翻 Issue,云原生不就是这么折腾出来的嘛!下次咱们有机会再深挖一下具体的网络插件配置!
AtomGit 是由开放原子开源基金会联合 CSDN 等生态伙伴共同推出的新一代开源与人工智能协作平台。平台坚持“开放、中立、公益”的理念,把代码托管、模型共享、数据集托管、智能体开发体验和算力服务整合在一起,为开发者提供从开发、训练到部署的一站式体验。
更多推荐



所有评论(0)