【前瞻创想】Kurator·云原生实战派:分布式云原生平台的创新整合与深度实践
【前瞻创想】Kurator·云原生实战派:分布式云原生平台的创新整合与深度实践
【前瞻创想】Kurator·云原生实战派:分布式云原生平台的创新整合与深度实践

摘要
在云原生技术迅猛发展的今天,企业面临多云、混合云、边缘计算等复杂场景下的基础设施管理挑战。Kurator作为一款开源的分布式云原生平台,通过整合Kubernetes、Istio、Prometheus、FluxCD、KubeEdge、Volcano、Karmada、Kyverno等优秀开源项目,为企业提供了一站式的分布式云原生解决方案。本文将深入解读Kurator的技术架构与创新优势,结合多集群管理、边缘计算、GitOps等实践场景,分享实战经验与深度思考,并对分布式云原生技术的未来发展方向提出专业建议。通过本文,读者将全面了解Kurator如何帮助企业构建自己的分布式云原生基础设施,加速数字化转型进程。
一、Kurator平台概述与架构设计

1.1 什么是Kurator:分布式云原生平台的定义
Kurator是一个开源的分布式云原生平台,旨在帮助用户构建自己的分布式云原生基础设施,促进企业数字化转型。它并非从零开始构建,而是站在众多优秀云原生软件栈的肩膀上,通过整合与创新,提供统一的管理界面和API,简化多云、多集群环境下的复杂性。
不同于传统的单集群管理工具,Kurator专注于解决分布式场景下的核心挑战:资源分散、策略不一致、应用分发困难、可观测性割裂等问题。它将云原生理念从单集群扩展到多集群、多云甚至边缘环境,真正实现了"一次定义,随处运行"的愿景。
1.2 Kurator的技术架构与核心组件

Kurator的架构设计体现了"分层解耦、能力聚合"的理念。底层是各种基础设施提供者(公有云、私有云、边缘节点),中间层是Kubernetes集群,上层则是Kurator提供的统一管理平面。
核心组件包括:
- Fleet Manager:多集群管理的核心,负责集群注册、策略同步、应用分发
- GitOps Engine:基于FluxCD的声明式配置管理,实现基础设施即代码
- Policy Engine:基于Kyverno的策略引擎,确保多集群环境下的策略一致性
- Scheduler Framework:整合Volcano的高级调度能力,支持AI/ML、批处理等复杂工作负载
- Edge Connector:与KubeEdge集成,实现云边协同
- Service Mesh Integration:与Istio深度集成,提供统一的流量管理
1.3 Kurator与传统云原生平台的差异化优势
相比传统的云原生平台,Kurator具有显著的差异化优势:
统一性:Kurator提供统一的资源编排、调度、流量管理、遥测能力,避免了在多集群环境中使用多套工具带来的管理复杂性。
声明式管理:通过基础设施即代码(Infrastructure-as-Code)的方式,Kurator将集群、节点、VPC等基础设施的管理也纳入声明式配置范畴,实现全栈自动化。
开箱即用:Kurator提供"一键安装"的云原生软件栈,大大降低了企业采用云原生技术的门槛。
扩展性:Kurator设计为高度可扩展的架构,通过插件机制可以轻松集成新的组件和能力,适应不断变化的业务需求。
1.4 Kurator在企业数字化转型中的角色
在企业数字化转型中,Kurator扮演着"数字化基座"的角色。它不仅提供了技术基础设施,更重要的是建立了标准化、自动化的管理流程,让企业能够专注于业务创新而非基础设施维护。
通过Kurator,企业可以:
- 快速构建混合云、多云环境,避免供应商锁定
- 实现应用在不同环境间无缝迁移
- 建立统一的安全策略和合规标准
- 加速新业务上线,提高IT响应速度
- 降低运维复杂性和总体拥有成本(TCO)
二、Kurator环境搭建与基础配置
2.1 环境准备与前置条件
在开始搭建Kurator环境前,需要准备以下前置条件:
- 至少一个运行中的Kubernetes集群(v1.20+)
- Helm v3.8+
- kubectl v1.20+
- 具有集群管理员权限的kubeconfig
- 充足的CPU、内存和存储资源
- 网络连接到GitHub和Docker Hub
对于生产环境,建议准备多个Kubernetes集群(至少3个)以充分体验Kurator的多集群管理能力。这些集群可以分布在不同云提供商或本地数据中心。
2.2 Kurator源码获取与安装流程
首先,我们需要获取Kurator的源代码:
git clone https://github.com/kurator-dev/kurator.git
cd kurator
获取完的图片:
获取源码后,我们可以查看Kurator的目录结构,其中包含:
charts/:Helm Chart定义examples/:示例配置文件hack/:开发和构建脚本pkg/:Go源代码scripts/:安装和管理脚本
安装Kurator核心组件:
# 添加Kurator Helm仓库
helm repo add kurator https://kurator-dev.github.io/kurator-charts
helm repo update
# 创建命名空间
kubectl create namespace kurator-system
# 安装Kurator控制平面
helm install kurator kurator/kurator -n kurator-system --set global.clusterName=management-cluster
安装过程会部署Kurator的核心组件,包括Fleet Manager、GitOps引擎、策略引擎等。整个过程通常需要5-10分钟,取决于网络连接速度和集群资源。
2.3 集群初始化与基础配置

安装完成后,需要初始化Kurator配置。创建一个Fleet资源定义,用于管理多个集群:
# examples/fleet.yaml
apiVersion: fleet.kurator.dev/v1alpha1
kind: Fleet
meta
name: production-fleet
namespace: kurator-system
spec:
clusters:
- name: cluster-1
kubeConfigSecret: cluster-1-kubeconfig
- name: cluster-2
kubeConfigSecret: cluster-2-kubeconfig
placement:
clusterSelector:
env: production
应用Fleet配置:
kubectl apply -f examples/fleet.yaml
接下来,需要为每个成员集群创建kubeconfig secret:
# 为cluster-1创建secret
kubectl create secret generic cluster-1-kubeconfig \
--from-file=kubeconfig=./cluster-1.kubeconfig \
-n kurator-system
# 为cluster-2创建secret
kubectl create secret generic cluster-2-kubeconfig \
--from-file=kubeconfig=./cluster-2.kubeconfig \
-n kurator-system
2.4 验证安装与基础功能测试
验证Kurator安装是否成功:
# 检查Kurator核心组件状态
kubectl get pods -n kurator-system
# 检查Fleet状态
kubectl get fleet -n kurator-system
# 检查成员集群注册状态
kubectl get clusters.fleet.kurator.dev -n kurator-system
测试基础功能,创建一个简单的应用配置:
# examples/nginx-app.yaml
apiVersion: apps/v1
kind: Deployment
meta
name: nginx
namespace: default
spec:
replicas: 3
selector:
matchLabels:
app: nginx
template:
meta
labels:
app: nginx
spec:
containers:
- name: nginx
image: nginx:1.21
ports:
- containerPort: 80
使用Kurator的GitOps能力,将应用部署到所有注册的集群:
# 将配置提交到Git仓库
git add examples/nginx-app.yaml
git commit -m "Add nginx application"
git push origin main
# 观察应用部署状态
kubectl get deployments -A --context=cluster-1
kubectl get deployments -A --context=cluster-2
三、Kurator多集群管理框架详解
3.1 Fleet架构设计与核心概念

Fleet是Kurator多集群管理的核心抽象,它代表了一组具有共同管理目标的Kubernetes集群集合。Fleet的设计理念是"逻辑分组,统一管理",通过将物理上分散的集群组织成逻辑上的Fleet,实现统一的策略应用、资源分发和监控聚合。
Fleet的核心概念包括:
- Cluster Registration:集群注册机制,支持自动发现和手动注册
- Cluster Selector:基于标签的集群选择器,用于精确控制策略和应用的分发范围
- Namespace Sameness:确保相同命名空间在不同集群中具有一致的配置和策略
- Service Sameness:跨集群服务发现,使应用能够在不同集群间无缝通信
Fleet架构采用控制器模式,通过持续监控集群状态和期望状态,自动进行状态同步和修复,确保多集群环境的一致性和可靠性。
3.2 集群注册与生命周期管理
Kurator支持多种集群注册方式:
- 手动注册:通过kubeconfig文件注册现有集群
- 自动发现:通过云提供商API自动发现和注册集群
- 自助注册:边缘集群通过注册令牌自助加入Fleet
集群生命周期管理包括:
- 注册:将新集群加入Fleet
- 升级:统一管理集群Kubernetes版本和组件升级
- 扩缩容:根据负载自动或手动调整集群规模
- 注销:安全地将集群从Fleet中移除
以下是一个完整的集群注册流程示例:
# 生成集群注册令牌
kubectl create token kurator:cluster-registrar -n kurator-system --duration=24h
# 在成员集群上安装Kurator代理
helm install kurator-agent kurator/kurator-agent \
--set agent.registration.token=<generated-token> \
--set agent.registration.server=https://kurator-control-plane:8443 \
-n kurator-system
3.3 统一资源编排与同步机制

Kurator通过GitOps模式实现统一资源编排,核心是将集群期望状态存储在Git仓库中,通过自动化流程同步到目标集群。
资源同步机制包括:
- Pull模式:成员集群主动从Git仓库拉取配置
- Push模式:控制平面主动将配置推送到成员集群
- 混合模式:关键配置使用Pull模式,动态配置使用Push模式
同步策略可以定义:
- 同步频率(实时、定时)
- 同步范围(全量、增量)
- 冲突解决策略(控制平面优先、成员集群优先、人工审核)
以下是一个复杂的同步策略配置示例:
apiVersion: gitops.kurator.dev/v1alpha1
kind: ClusterSyncPolicy
meta
name: production-sync
namespace: kurator-system
spec:
source:
git:
repoURL: https://github.com/your-org/cluster-configs.git
path: production
revision: main
target:
fleetSelector:
env: production
syncPolicy:
automated:
prune: true
selfHeal: true
syncOptions:
- CreateNamespace=true
- PrunePropagationPolicy=foreground
- RespectIgnoreDifferences=true
retryStrategy:
limit: 3
backoff:
duration: 5s
factor: 2
maxDuration: 3m
3.4 跨集群服务发现与通信

在多集群环境中,服务发现和通信是最复杂的挑战之一。Kurator通过集成Istio服务网格,提供统一的服务发现和通信能力。
跨集群服务通信模式包括:
- 全局服务:在所有集群中暴露相同的服务
- 区域服务:仅在特定区域的集群中暴露服务
- 分片服务:将服务分片部署在不同集群,通过统一入口访问
服务发现机制:
- DNS-based:通过CoreDNS插件实现跨集群DNS解析
- Service Mesh:通过Istio控制平面实现统一的服务目录
- API Gateway:通过统一的API网关暴露多集群服务
以下是一个跨集群服务配置示例:
apiVersion: networking.istio.io/v1alpha3
kind: ServiceEntry
meta
name: global-service
namespace: istio-system
spec:
hosts:
- global-service.example.com
location: MESH_INTERNAL
resolution: DNS
endpoints:
- address: service-namespace.service-1.svc.cluster.local
ports:
http: 80
locality: cluster-1
- address: service-namespace.service-2.svc.cluster.local
ports:
http: 80
locality: cluster-2
ports:
- number: 80
name: http
protocol: HTTP
四、Karmada集成实践与跨集群调度

4.1 Karmada在Kurator中的定位与价值
Karmada是CNCF的多集群调度项目,专注于应用的跨集群部署和调度。在Kurator中,Karmada作为核心调度引擎,负责:
- 应用在多集群间的分发策略
- 基于集群资源状况的智能调度
- 跨集群弹性伸缩
- 故障转移和自愈
Karmada的集成使Kurator具备了企业级的多集群应用管理能力,特别适合需要高可用性、多活部署的业务场景。
4.2 多集群应用分发策略配置
Karmada提供了丰富的分发策略,可以通过PropagationPolicy资源定义:
apiVersion: policy.karmada.io/v1alpha1
kind: PropagationPolicy
meta
name: nginx-propagation
namespace: default
spec:
resourceSelectors:
- apiVersion: apps/v1
kind: Deployment
name: nginx
placement:
clusterAffinity:
clusterNames:
- cluster-1
- cluster-2
replicaScheduling:
replicaDivisionPreference: Weighted
replicaSchedulingType: Divided
weightPreference:
staticWeightList:
- targetCluster:
clusterNames:
- cluster-1
weight: 60
- targetCluster:
clusterNames:
- cluster-2
weight: 40
此配置将nginx deployment按60:40的比例分发到两个集群,实现负载均衡和容灾。
4.3 跨集群弹性伸缩实战

跨集群弹性伸缩是Karmada的核心能力之一。通过结合Kubernetes HPA和Karmada的ClusterPropagationPolicy,可以实现基于全局指标的弹性伸缩:
apiVersion: policy.karmada.io/v1alpha1
kind: ClusterPropagationPolicy
meta
name: hpa-policy
spec:
resourceSelectors:
- apiVersion: autoscaling/v2
kind: HorizontalPodAutoscaler
name: global-hpa
placement:
clusterAffinity:
clusterNames:
- cluster-1
- cluster-2
---
apiVersion: autoscaling/v2
kind: HorizontalPodAutoscaler
meta
name: global-hpa
namespace: default
spec:
scaleTargetRef:
apiVersion: apps/v1
kind: Deployment
name: nginx
minReplicas: 10
maxReplicas: 100
metrics:
- type: Resource
resource:
name: cpu
target:
type: Utilization
averageUtilization: 50
Karmada会监控全局CPU利用率,当超过50%时,自动在两个集群中增加副本数,保持整体负载均衡。
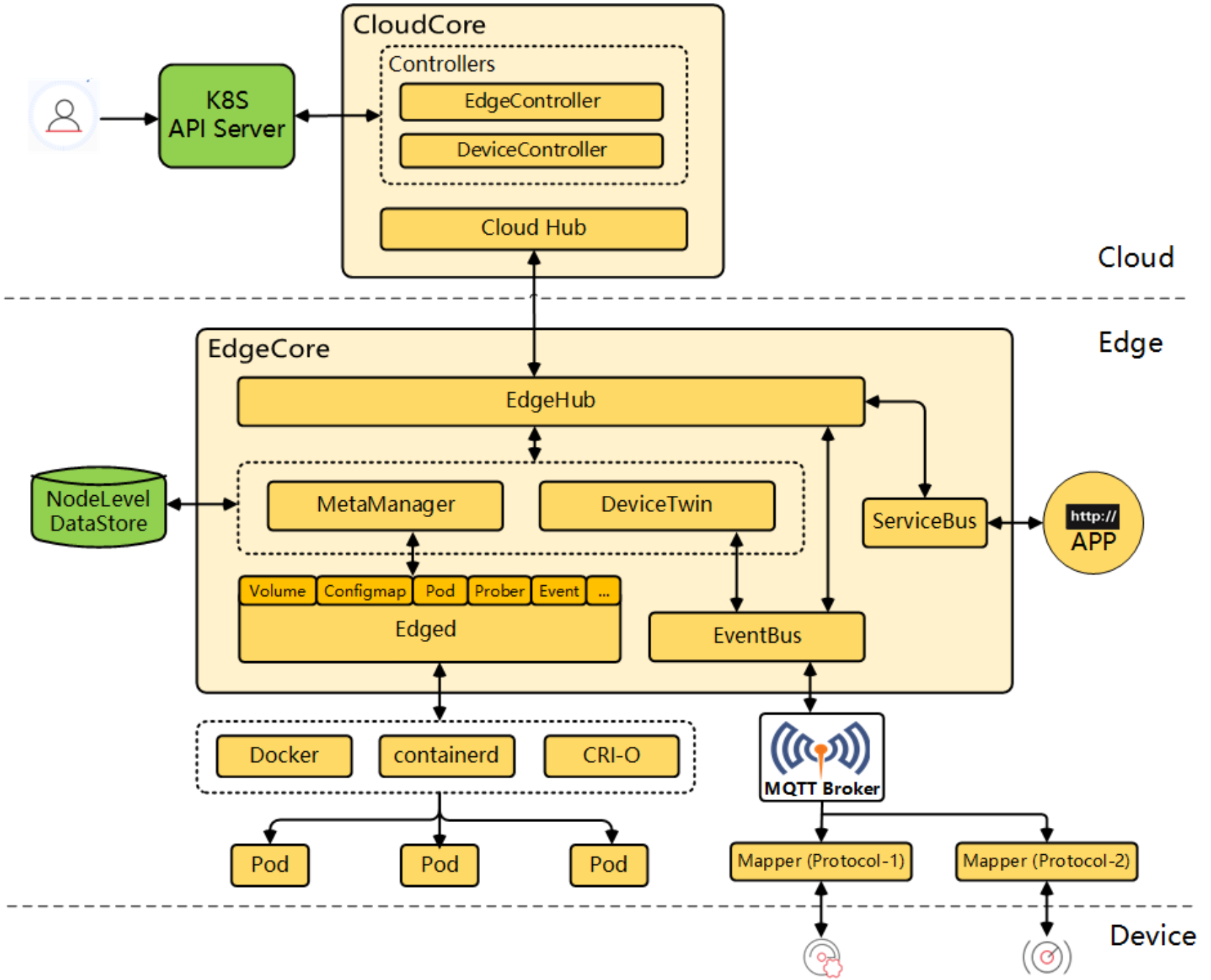
五、边缘计算与KubeEdge深度集成

5.1 边缘-云协同架构设计

Kurator通过集成KubeEdge,实现了云边协同架构。在这种架构中:
- 云侧:负责全局策略管理、应用编排、监控聚合
- 边缘侧:负责本地执行、数据预处理、离线运行
- 通信层:通过MQTT、WebSocket等协议实现云边双向通信
架构设计原则:
- 分层自治:边缘节点在断网情况下能够独立运行
- 策略同步:云侧策略能够及时同步到边缘
- 数据过滤:边缘数据经过过滤后再上传到云端
- 安全隔离:云边通信采用TLS加密,边缘节点身份严格验证
5.2 KubeEdge在Kurator中的集成模式

Kurator与KubeEdge的集成采用插件化设计:
- 边缘集群注册:边缘节点通过Kurator Fleet注册为特殊类型的集群
- 边缘应用分发:通过Karmada策略,将适合边缘的应用分发到边缘集群
- 边缘监控集成:边缘监控指标聚合到云侧Prometheus
- 边缘策略管理:通过Kyverno策略引擎,统一管理边缘安全策略
集成架构图:
+----------------+ +----------------+ +----------------+
| Cloud Control | | Edge Cluster | | Edge Nodes |
| Plane |<-->| (KubeEdge) |<-->| (EdgeCore) |
| (Kurator) | | | | |
+----------------+ +----------------+ +----------------+
^
|
+----------------+
| GitOps Repo |
| (Config) |
+----------------+
5.3 边缘节点管理与应用分发
边缘节点注册流程:
# 1. 在Kurator控制平面创建边缘集群
kubectl create cluster edge-cluster-1 --kubeconfig=edge-kubeconfig.yaml
# 2. 部署KubeEdge组件到边缘集群
kubectl apply -f https://raw.githubusercontent.com/kubeedge/kubeedge/master/build/crds/devices/devices_v1alpha2_device.yaml
kubectl apply -f https://raw.githubusercontent.com/kubeedge/kubeedge/master/build/crds/devices/devices_v1alpha2_devicemodel.yaml
# 3. 在边缘节点安装EdgeCore
wget https://github.com/kubeedge/kubeedge/releases/download/v1.12.1/keadm-v1.12.1-linux-amd64.tar.gz
tar xvf keadm-v1.12.1-linux-amd64.tar.gz
./keadm init edge --cloudcore-ipport=<cloudcore-ip>:10000 --edgenode-name=edge-node-1
边缘应用分发策略:
apiVersion: policy.kurator.dev/v1alpha1
kind: EdgeAppPolicy
metadata:
name: edge-ai-inference
namespace: default
spec:
appSelector:
matchLabels:
app: ai-inference
placement:
edgeNodeSelector:
region: factory
zone: production-line
resourceRequirements:
cpu: "2"
memory: 4Gi
gpu: "1"
offlineStrategy:
tolerateUnreadySeconds: 300
reconnectStrategy: Always
六、GitOps与持续交付实践
6.1 Kurator中的GitOps实现方式

Kurator基于FluxCD实现了完整的GitOps能力,其核心架构包括:
- Source Controller:管理Git、Helm、Bucket等源
- Kustomize Controller:处理Kustomize配置
- Helm Controller:管理Helm releases
- Notification Controller:处理事件通知
GitOps工作流:
- 开发者提交代码和配置到Git仓库
- Source Controller检测到变更
- Kustomize/Helm Controller应用变更到集群
- 系统状态与Git仓库保持同步
- 通知团队变更结果
优势:
- 审计追踪:所有变更都有Git提交记录
- 回滚简单:通过Git revert快速回滚
- 协作友好:通过Pull Request实现团队协作
- 环境一致:不同环境通过不同分支或路径管理
6.2 应用部署流水线设计

Kurator的CI/CD流水线设计遵循声明式原则:
+--------+ +---------+ +-----------+ +----------+
| Code | -> | Build | -> | GitRepo | -> | Deploy |
| Commit| | Image | | (Config) | | (Fleet) |
+--------+ +---------+ +-----------+ +----------+
| | |
v v v
Container Registry Git Server Kubernetes Clusters
流水线配置示例(GitHub Actions):
name: Kurator CI/CD Pipeline
on:
push:
branches: [ main ]
pull_request:
branches: [ main ]
jobs:
build-and-test:
runs-on: ubuntu-latest
steps:
- uses: actions/checkout@v3
- name: Build Docker image
run: |
docker build -t my-app:${{ github.sha }} .
docker push my-registry/my-app:${{ github.sha }}
- name: Run tests
run: ./run-tests.sh
deploy-to-staging:
needs: build-and-test
if: github.ref == 'refs/heads/main'
runs-on: ubuntu-latest
steps:
- uses: actions/checkout@v3
- name: Update staging manifest
run: |
sed -i "s/image: .*/image: my-registry\/my-app:${{ github.sha }}/" manifests/staging/deployment.yaml
- name: Commit and push
run: |
git config user.name "GitHub Actions"
git config user.email "actions@github.com"
git add manifests/staging/deployment.yaml
git commit -m "Update staging to ${{ github.sha }}"
git push
deploy-to-production:
needs: deploy-to-staging
runs-on: ubuntu-latest
environment: production
steps:
- uses: actions/checkout@v3
- name: Update production manifest
run: |
sed -i "s/image: .*/image: my-registry\/my-app:${{ github.sha }}/" manifests/production/deployment.yaml
- name: Create Pull Request
uses: peter-evans/create-pull-request@v4
with:
token: ${{ secrets.GITHUB_TOKEN }}
commit-message: Update production to ${{ github.sha }}
title: Update production deployment
body: |
This PR updates the production deployment to commit ${{ github.sha }}
Please review carefully before merging.
branch: update-production-${{ github.sha }}
base: main
6.3 A/B测试与流量管理实践
Kurator通过Istio实现精细化的流量管理:
A/B测试配置:
apiVersion: networking.istio.io/v1alpha3
kind: VirtualService
meta
name: user-service
namespace: default
spec:
hosts:
- user-service
http:
- match:
- headers:
user-agent:
regex: ".*Firefox.*"
route:
- destination:
host: user-service
subset: firefox-users
weight: 100
- match:
- headers:
cookie:
regex: "user_segment=premium"
route:
- destination:
host: user-service
subset: premium-users
weight: 100
- route:
- destination:
host: user-service
subset: default
weight: 100
---
apiVersion: networking.istio.io/v1alpha3
kind: DestinationRule
metadata:
name: user-service
namespace: default
spec:
host: user-service
subsets:
- name: firefox-users
labels:
version: v2
- name: premium-users
labels:
version: v3
- name: default
labels:
version: v1

基于用户特征的流量分割:
apiVersion: networking.istio.io/v1alpha3
kind: VirtualService
meta
name: recommendation-service
spec:
hosts:
- recommendation-service
http:
- match:
- headers:
x-user-type:
exact: "new"
route:
- destination:
host: recommendation-service
subset: new-user-model
weight: 100
- match:
- headers:
x-user-type:
exact: "returning"
route:
- destination:
host: recommendation-service
subset: returning-user-model
weight: 100
- route:
- destination:
host: recommendation-service
subset: default-model
weight: 100
七、统一可观测性与智能运维

7.1 多集群监控指标聚合
Kurator通过Prometheus联邦和Thanos实现多集群监控聚合:
架构设计:
- 每个集群部署本地Prometheus实例
- Thanos Sidecar将本地数据上传到对象存储
- Thanos Query提供统一查询接口
- Thanos Ruler实现全局告警规则
配置示例:
apiVersion: monitoring.coreos.com/v1
kind: Prometheus
meta
name: cluster-prometheus
namespace: monitoring
spec:
replicas: 2
serviceAccountName: prometheus
serviceMonitorSelector:
matchLabels:
team: frontend
ruleSelector:
matchLabels:
role: rulefile
retention: 24h
storage:
volumeClaimTemplate:
spec:
storageClassName: standard
resources:
requests:
storage: 50Gi
thanos:
image: quay.io/thanos/thanos:v0.25.0
version: v0.25.0
objectStorageConfig:
key: objectstorage.yaml
name: thanos-objstore-config
全局查询配置:
apiVersion: v1
kind: ConfigMap
meta
name: thanos-query-config
namespace: monitoring
stores.yaml: |
- member: cluster-1
address: cluster-1-thanos-query.monitoring.svc.cluster.local:10901
- member: cluster-2
address: cluster-2-thanos-query.monitoring.svc.cluster.local:10901
- member: edge-cluster-1
address: edge-cluster-1-thanos-query.monitoring.svc.cluster.local:10901
7.2 分布式追踪与日志管理
Kurator集成Jaeger和Loki实现全栈可观测性:
分布式追踪配置:
apiVersion: jaegertracing.io/v1
kind: Jaeger
metadata:
name: kurator-jaeger
spec:
strategy: production
storage:
type: elasticsearch
options:
es:
server-urls: http://elasticsearch:9200
ingress:
enabled: true
hosts:
- jaeger.example.com
agent:
strategy: DaemonSet
sampling:
options:
default_strategy:
type: probabilistic
param: 0.1
日志管理配置:
apiVersion: v1
kind: ServiceAccount
meta
name: loki
namespace: logging
---
apiVersion: rbac.authorization.k8s.io/v1
kind: ClusterRole
meta
name: loki-read
rules:
- apiGroups: [""]
resources:
- nodes
- namespaces
- pods
verbs: ["get", "list", "watch"]
---
apiVersion: v1
kind: ConfigMap
meta
name: loki-config
namespace: logging
loki.yaml: |
auth_enabled: false
server:
http_listen_port: 3100
ingester:
lifecycler:
address: 127.0.0.1
ring:
kvstore:
store: inmemory
replication_factor: 1
final_sleep: 0s
chunk_idle_period: 5m
chunk_retain_period: 30s
schema_config:
configs:
- from: 2020-05-15
store: boltdb
object_store: filesystem
schema: v11
index:
prefix: index_
period: 168h
storage_config:
boltdb:
directory: /data/loki/index
filesystem:
directory: /data/loki/chunks
limits_config:
enforce_metric_name: false
reject_old_samples: true
reject_old_samples_max_age: 168h
chunk_store_config:
max_look_back_period: 0s
table_manager:
retention_deletes_enabled: false
retention_period: 0s
## 八、Kurator未来发展方向与生态建设

### 8.1 分布式云原生技术趋势分析
随着云计算向分布式演进,以下趋势将塑造未来:
- **边缘智能化**:边缘节点将具备更强的AI推理能力
- **服务网格融合**:服务网格将成为多集群通信的标准
- **无服务器边缘**:边缘函数计算将兴起
- **数据网格**:分布式数据管理将成为关键挑战
- **安全左移**:安全策略将在设计阶段集成
Kurator需要在这些趋势中保持前瞻性,通过模块化架构适应变化。
### 8.2 Kurator社区发展与贡献指南
开源社区是Kurator成功的关键。贡献方式包括:
- **代码贡献**:核心功能开发、Bug修复
- **文档贡献**:教程、最佳实践、案例研究
- **生态集成**:与新组件的集成适配器
- **社区支持**:回答问题、组织活动
贡献流程:
1. Fork仓库
2. 创建特性分支
3. 编写代码/文档
4. 提交PR
5. 通过CI测试
6. 社区评审
7. 合并到主干
### 8.3 企业级特性路线图
Kurator的企业级特性路线图包括:
- **多租户支持**:RBAC增强、资源配额管理
- **合规性框架**:GDPR、HIPAA等合规性检查
- **商业支持**:SLA保障、专属支持团队
- **高级监控**:AIops、预测性维护
- **灾难恢复**:跨地域备份、快速恢复
### 8.4 开源协作与生态伙伴计划
Kurator的成功依赖于广泛的生态合作:
- **云提供商合作**:与主流云厂商深度集成
- **ISV合作**:与独立软件供应商共建解决方案
- **学术合作**:与高校研究机构合作创新
- **标准参与**:积极参与CNCF等标准制定
生态伙伴计划包括:
- 技术认证计划
- 联合解决方案开发
- 市场推广支持
- 培训与认证
## 结语
Kurator作为分布式云原生平台的先行者,通过整合优秀开源项目并创新性地解决多集群、多云、边缘计算等复杂场景下的挑战,为企业数字化转型提供了强大支撑。本文从平台架构、多集群管理、边缘计算、GitOps实践到统一可观测性,全面展示了Kurator的技术深度和实践价值。
随着云原生技术向分布式演进,Kurator将持续创新,通过开放的社区协作和生态建设,推动分布式云原生技术的发展。对于企业而言,拥抱Kurator意味着拥抱未来的云原生架构,在数字化浪潮中保持竞争优势。
技术发展永无止境,我们期待更多开发者和企业加入Kurator社区,共同构建更加开放、智能、可靠的分布式云原生平台。正如Kurator的理念所言:"站在巨人肩膀上,看得更远"。
AtomGit 是由开放原子开源基金会联合 CSDN 等生态伙伴共同推出的新一代开源与人工智能协作平台。平台坚持“开放、中立、公益”的理念,把代码托管、模型共享、数据集托管、智能体开发体验和算力服务整合在一起,为开发者提供从开发、训练到部署的一站式体验。
更多推荐


所有评论(0)