【前瞻创想】Kurator·云原生实战派:分布式云原生平台的创新与实践
【前瞻创想】Kurator·云原生实战派:分布式云原生平台的创新与实践
【前瞻创想】Kurator·云原生实战派:分布式云原生平台的创新与实践

摘要
随着企业数字化转型深入,分布式云原生架构成为支撑业务创新的关键基础设施。Kurator作为一款开源分布式云原生平台,站在Kubernetes、Istio、Prometheus等优秀云原生项目肩膀上,为多云、边缘计算场景提供统一管理能力。本文从实战角度深入剖析Kurator架构设计、核心组件集成原理与实践案例,涵盖Fleet多集群管理、Karmada调度、GitOps实现、服务网格集成等关键技术,并结合真实场景探讨网络连通性、弹性伸缩等挑战的解决方案。通过深度技术解析与前瞻性思考,为企业构建现代化分布式云原生基础设施提供实践指导与战略建议。
1. Kurator平台概述与环境搭建
1.1 Kurator架构与价值定位

Kurator是一款开源分布式云原生平台,致力于帮助用户构建自己的分布式云原生基础设施,加速企业数字化转型进程。它并非从零开始构建,而是站在了Kubernetes、Istio、Prometheus、FluxCD、KubeEdge、Volcano、Karmada、Kyverno等众多优秀云原生项目肩膀之上,通过深度集成和创新封装,为用户提供开箱即用的分布式云原生能力。
Kurator的核心价值在于统一管理多云、边缘和本地环境,提供"基础设施即代码"的声明式管理方式,使企业能够以统一视角管理分布在不同地域、不同云服务商的资源,实现真正意义上的"一处定义,处处运行"。
1.2 环境准备与安装流程

在开始使用Kurator前,需要准备符合要求的基础设施环境。Kurator支持在主流云平台和本地环境中部署,本文以本地开发环境为例进行演示。
首先,获取Kurator源代码:
git clone https://github.com/kurator-dev/kurator.git
cd kurator

Kurator采用Helm作为主要部署方式,通过以下命令安装核心组件:
# 添加Kurator Helm仓库
helm repo add kurator https://kurator-dev.github.io/kurator
helm repo update
# 创建命名空间
kubectl create namespace kurator-system
# 安装Kurator核心组件
helm install kurator kurator/kurator -n kurator-system
1.3 验证安装与基础配置
安装完成后,通过以下命令验证Kurator组件状态:
kubectl get pods -n kurator-system
成功安装后,配置kubectl上下文以使用Kurator:
# 配置Kurator CLI
kurator config set-context --current --namespace=kurator-system
为了充分利用Kurator能力,需要配置集群联邦(Fleet)和添加成员集群。以下示例展示如何创建一个包含两个集群的Fleet:
apiVersion: fleet.kurator.dev/v1alpha1
kind: Fleet
meta
name: production-fleet
spec:
clusters:
- name: cluster-east
kubeconfigSecretRef:
name: cluster-east-kubeconfig
- name: cluster-west
kubeconfigSecretRef:
name: cluster-west-kubeconfig
2. Kurator核心组件深度解析

2.1 Fleet管理:统一多集群管理核心

Fleet是Kurator的核心抽象,代表一组逻辑上相关的Kubernetes集群集合。通过Fleet,用户可以将分布在不同云、不同地域的集群统一管理,实现资源、策略、应用的集中控制与分发。
Kurator Fleet管理提供了几个关键能力:
- 集群注册与注销:动态管理成员集群生命周期
- 跨集群一致性:通过策略引擎确保所有集群配置一致
- 服务发现:提供跨集群服务发现能力
- 指标聚合:集中收集和展示所有集群的监控数据
Fleet的策略管理通过Kyverno实现,以下示例展示如何定义一个网络策略,确保所有集群中的Pod只能与特定命名空间通信:
apiVersion: kyverno.io/v1
kind: ClusterPolicy
metadata:
name: restrict-cross-namespace-traffic
spec:
rules:
- name: deny-cross-namespace-egress
match:
resources:
kinds:
- Pod
validate:
message: "Pods can only communicate within their namespace"
deny:
conditions:
- key: "{{request.object.spec.containers[0].image}}"
operator: NotIn
value: ["allowed-image:latest"]
2.2 Karmada集成:跨集群资源调度

Karmada作为CNCF毕业项目,为Kurator提供了强大的跨集群调度能力。Kurator深度集成Karmada,通过统一的API层暴露其能力,简化了用户使用门槛。
Karmada在Kurator中的核心价值在于:
- 多集群资源分配:根据策略将工作负载分配到多个集群
- 集群故障转移:自动检测集群故障并迁移工作负载
- 资源均衡:确保各集群资源利用率均衡
- 地域亲和性:根据地理位置优化应用部署
以下示例展示如何通过Kurator配置Karmada策略,实现跨区域部署:
apiVersion: policy.karmada.io/v1alpha1
kind: PropagationPolicy
meta
name: frontend-propagation
spec:
resourceSelectors:
- apiVersion: apps/v1
kind: Deployment
name: frontend
placement:
clusterAffinity:
clusterNames:
- east-region
- west-region
replicaScheduling:
replicaDivisionPreference: Weighted
replicaSchedulingType: Divided
weights:
east-region: 60
west-region: 40
2.3 KubeEdge支持:云边协同架构

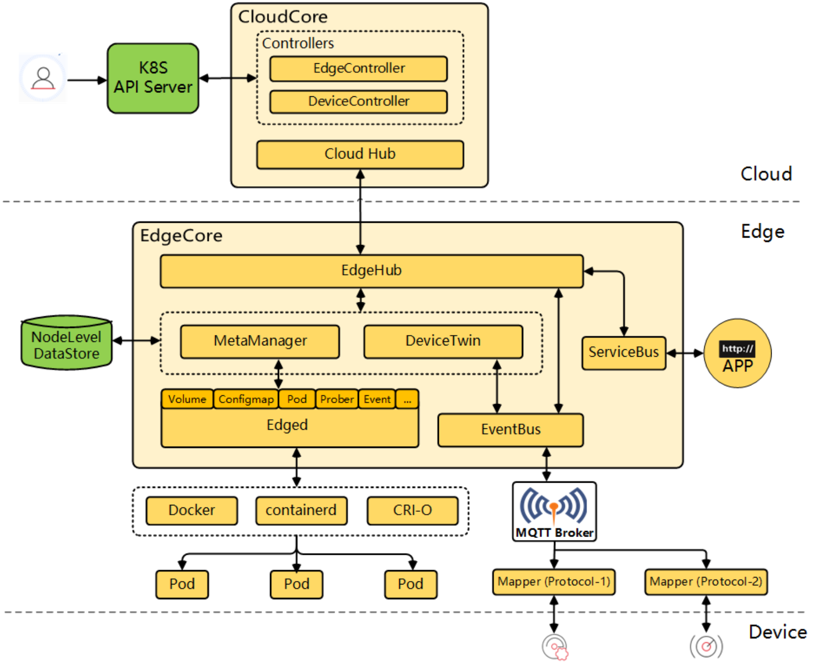
边缘计算是分布式云原生的重要场景,Kurator通过集成KubeEdge,实现了云边协同管理能力。KubeEdge扩展了Kubernetes原生支持,使容器化应用能够无缝部署到边缘节点。
在Kurator架构中,KubeEdge的关键能力包括:
- 边缘节点管理:将物理边缘设备纳入Kubernetes集群
- 离线自治:在网络中断时保持边缘应用运行
- 轻量运行时:适应边缘设备资源受限环境
- 设备管理:提供统一的边缘设备管理API
以下配置展示了如何在Kurator中定义边缘节点模板:
apiVersion: edge.kurator.dev/v1alpha1
kind: EdgeNodeTemplate
meta
name: industrial-edge-template
spec:
labels:
edge-type: industrial
region: manufacturing-zone
tolerations:
- key: "edge"
operator: "Equal"
value: "true"
effect: "NoSchedule"
resources:
cpu: "2"
memory: "4Gi"
storage: "50Gi"
runtime:
type: containerd
version: "1.6.8"
2.4 Volcano调度:AI/大数据工作负载优化

AI和大数据工作负载对调度器有特殊要求,如任务依赖、批量调度、资源抢占等。Volcano作为CNCF孵化项目,专注于此类场景,被Kurator深度集成以支持AI/ML和大数据应用。
Volcano在Kurator中的核心价值:
- 公平调度:确保多租户环境下资源公平分配
- 资源抢占:高优先级任务可以抢占低优先级任务资源
- 任务拓扑:理解任务间依赖关系,优化调度决策
- 队列管理:通过队列实现资源隔离和优先级控制
以下示例展示如何在Kurator中配置Volcano队列:
apiVersion: scheduling.volcano.sh/v1beta1
kind: Queue
meta
name: ai-training-queue
spec:
weight: 50
capability:
cpu: "100"
memory: "500Gi"
nvidia.com/gpu: "20"
reclaimable: true
---
apiVersion: scheduling.volcano.sh/v1beta1
kind: PodGroup
meta
name: training-job-pg
spec:
minMember: 8
queue: ai-training-queue
scheduleTimeoutSeconds: 300
3. GitOps与持续交付实践

3.1 Kurator GitOps架构设计
Kurator采用GitOps模式实现声明式基础设施管理,将Git作为唯一事实源。其核心架构包含几个关键组件:FluxCD作为GitOps引擎,Kustomize/Helm作为配置管理工具,以及自定义策略引擎确保合规性。
Kurator GitOps流程:
- 开发者在Git仓库提交变更
- FluxCD检测变更并同步到集群
- 策略引擎验证配置合规性
- Kurator协调器执行跨集群分发
- 状态反馈回Git仓库实现闭环
3.2 应用分发与同步机制

Kurator通过GitOps实现了应用的跨集群分发,以下示例展示如何定义一个跨集群部署的GitRepository资源:
apiVersion: source.toolkit.fluxcd.io/v1beta1
kind: GitRepository
meta
name: app-repo
namespace: kurator-system
spec:
interval: 1m0s
url: https://github.com/your-org/app-config
ref:
branch: main
secretRef:
name: git-auth
---
apiVersion: kustomize.toolkit.fluxcd.io/v1beta2
kind: Kustomization
meta
name: app-deployment
namespace: kurator-system
spec:
interval: 5m0s
path: "./clusters/production"
prune: true
sourceRef:
kind: GitRepository
name: app-repo
postBuild:
substituteFrom:
- kind: ConfigMap
name: cluster-config
3.3 跨集群配置一致性保障
在多集群环境中,配置一致性是重大挑战。Kurator通过Kyverno策略引擎确保所有集群配置符合企业标准:
apiVersion: kyverno.io/v1
kind: ClusterPolicy
meta
name: enforce-resource-limits
spec:
validationFailureAction: enforce
rules:
- name: check-container-limits
match:
resources:
kinds:
- Pod
validate:
message: "Resource limits are required for all containers"
pattern:
spec:
containers:
- resources:
limits:
memory: "?*"
cpu: "?*"
3.4 CI/CD流水线集成方案

Kurator与主流CI/CD工具无缝集成,以下示例展示如何在GitHub Actions中集成Kurator实现自动化部署:
name: Kurator CD Pipeline
on:
push:
branches:
- main
jobs:
deploy:
runs-on: ubuntu-latest
steps:
- uses: actions/checkout@v3
- name: Set up Kubeconfig
run: |
mkdir -p $HOME/.kube
echo "${{ secrets.KUBECONFIG }}" > $HOME/.kube/config
- name: Install Kurator CLI
run: |
curl -LO https://github.com/kurator-dev/kurator/releases/latest/download/kurator-linux-amd64.tar.gz
tar -xzf kurator-linux-amd64.tar.gz
sudo mv kurator /usr/local/bin/
- name: Validate Kurator configuration
run: |
kurator validate -f ./config/
- name: Apply changes to fleet
run: |
kurator apply --fleet production-fleet -f ./config/applications/
4. 服务网格与流量管理

4.1 Istio在Kurator中的集成实践
Kurator通过深度集成Istio,为多集群环境提供了统一的服务网格能力。不同于传统单集群Istio部署,Kurator实现了跨集群服务网格统一控制平面,简化了多集群服务网格管理复杂度。
关键集成点:
- 多集群服务发现:自动发现和注册跨集群服务
- 统一证书管理:跨集群mTLS证书统一签发和轮换
- 集中配置管理:单一控制平面管理所有集群的流量规则
- 拓扑感知路由:基于集群位置优化流量路径
4.2 多集群服务发现与通信
在分布式环境中,服务发现是基础能力。Kurator通过扩展Kubernetes Service API,实现了跨集群服务发现:
apiVersion: networking.kurator.dev/v1alpha1
kind: ServiceExport
meta
name: frontend
spec:
selector:
app: frontend
ports:
- port: 80
protocol: TCP
clusters:
- name: east-cluster
- name: west-cluster
## 5. Kurator社区与未来展望
### 5.1 开源社区贡献与生态建设
Kurator作为CNCF生态的重要成员,积极参与云原生社区建设。其开源模式鼓励社区贡献,通过SIG(特别兴趣小组)组织社区活动,围绕多集群管理、边缘计算、AI/ML等方向推动技术创新。
作为贡献者的实践路径:
1. 从文档改进和bug修复开始
2. 参与特性设计与实现
3. 组织或参与社区活动
4. 成为核心维护者,推动项目发展方向
### 5.2 分布式云原生技术发展趋势
基于在Kurator社区的参与经验,我认为分布式云原生技术将向以下方向发展:
- **统一控制平面**:从多套独立控制平面走向统一管理,降低运维复杂度
- **边缘智能**:边缘节点将具备更强的自治能力和AI推理能力
- **安全零信任**:默认不信任任何网络,基于身份和上下文实施细粒度访问控制
- **可持续计算**:优化资源利用率,降低碳排放,实现绿色计算
### 5.3 Kurator未来发展方向

Kurator项目路线图清晰展示了其发展方向:
- **增强多集群管理**:支持更大规模集群联邦,优化跨集群通信性能
- **深化边缘集成**:增强KubeEdge集成,支持更多边缘设备和协议
- **AI/ML原生支持**:内置模型训练、推理优化和数据管理能力
- **多云成本优化**:基于实时价格和性能数据,自动优化工作负载放置
### 5.4 企业数字化转型建议
对企业采用Kurator实现数字化转型,建议采取渐进式策略:
1. **评估与规划**:分析业务需求和现有架构,制定分阶段实施计划
2. **能力建设**:培养团队云原生技能,建立DevOps文化和实践
3. **试点验证**:选择非核心业务进行试点,验证技术方案可行性
4. **规模化推广**:基于试点经验,逐步推广到核心业务系统
5. **持续优化**:建立反馈机制,持续优化架构和流程
## 6. 总结与最佳实践
### 6.1 Kurator在企业中的落地路径
企业采用Kurator应遵循价值驱动原则,优先解决业务痛点。典型落地路径包括:
- 从多集群管理开始,解决运维复杂度问题
- 逐步引入服务网格,优化应用通信和可观测性
- 扩展到边缘场景,支持物联网和智能制造需求
- 集成AI/ML工作负载,赋能数据驱动决策
### 6.2 性能优化与调优建议
在生产环境中,Kurator需要针对性优化:
- **网络优化**:使用eBPF技术优化跨集群通信性能
- **资源分配**:为Kurator控制平面组件分配专用资源,避免资源争抢
- **缓存策略**:配置合理的缓存策略,减少API服务器压力
- **监控告警**:建立完善的监控体系,提前发现性能瓶颈
### 6.3 常见问题解决方案
基于实践经验,总结常见问题的解决方案:
- **网络分区**:实现自动故障检测和恢复机制
- **配置漂移**:通过GitOps实现配置版本控制和自动同步
- **权限管理**:实施RBAC和ABAC相结合的细粒度权限控制
- **多租户隔离**:通过命名空间、网络策略和资源配额实现租户隔离
### 6.4 云原生架构演进建议
企业云原生架构演进应遵循以下原则:
- **渐进式演进**:避免大爆炸式重构,采用渐进式演进策略
- **技术多样性**:根据场景选择最适合的技术,而非追求技术统一
- **人才为本**:重视人才培养和组织变革,技术只是手段
- **价值导向**:始终以业务价值为导向,避免为技术而技术
在分布式云原生时代,Kurator代表了一种新的架构范式:以应用为中心,跨云、跨边、跨集群的统一管理。它不仅是技术工具,更是企业数字化转型的加速器。通过本文的深度解析与实践分享,希望能为企业构建现代化分布式云原生基础设施提供有价值的参考,共同推动云原生技术在产业中的创新应用与价值创造。
AtomGit 是由开放原子开源基金会联合 CSDN 等生态伙伴共同推出的新一代开源与人工智能协作平台。平台坚持“开放、中立、公益”的理念,把代码托管、模型共享、数据集托管、智能体开发体验和算力服务整合在一起,为开发者提供从开发、训练到部署的一站式体验。
更多推荐



所有评论(0)