MistoLine:精准控制每一笔线条,新一代多功能SDXLCN线稿模型,ComfyUI使用指南
大家好我是阿道夫!!!
在数字绘画领域,线条是构成图像的基本元素。MistoLine作为新一代多功能SDXLCN线稿模型,以其精准控制每一笔线条的能力而备受关注。现在,我们为你带来ComfyUI使用指南,帮助你更好地利用MistoLine的这些强大功能。

今天介绍主角是MistoLine ,它是一款SDXL-ControlNet模型,能够适应任何类型的线条艺术输入,展现出高准确度和出色的稳定性。能够根据用户提供的各种类型的线条艺术生成高质量的图像(短边大于1024像素),包括手绘草图、不同的ControlNet线条预处理器以及模型生成的轮廓。MistoLine消除了为不同线条预处理器选择不同ControlNet模型的需要,因为它在多样化的线条艺术条件下展现出强大的泛化能力。
MistoLine是通过采用一种新颖的线条预处理算法(Anyline)和基于stabilityai/stable-diffusion-xl-base-1.0的Unet重新训练ControlNet模型,以及在大型模型训练工程中的创新,MistoLine在不同类型的线条艺术输入中展现出卓越的性能,特别是在更复杂的情况下,在细节恢复、提示对齐和稳定性方面,超越了现有的ControlNet模型。
MistoLine与@lllyasviel发布的ControlNet架构保持一致,如下所示:


MistoLine模型与除了PlaygroundV2.5、CosXL和SDXL-Lightning外的大多数SDXL模型兼容。并且能够与LCM和其他ControlNet模型一起使用。
MistoLine演示示例
与不同线条预处理器的应用

与其他ControlNet的比较

草图渲染
以下案例仅使用了MistoLine作为控制网:

模型渲染
以下案例仅使用了Anyline作为预处理器,MistoLine作为控制网:

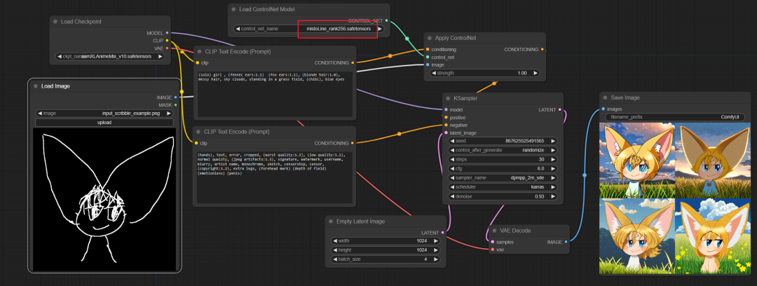
ComfyUI体验
当前模型为SDXL-ControlNet模型,因此使用操作和Controlnet工作流完全一致,只需要下载MistoLine放置在目录/ComfyUI/models/controlnet 下即可。如果是共享SD-WebUI则放置在/stable-diffusion-webui/models/ControlNet 目录下。
MistoLine模型包含如下两个版本。并且作者称mistoLine_rank256.safetensors 效果优于 mistoLine_fp16.safetensors,下载mistoLine_rank256.safetensors 即可
在这里插入图片描述
ComfyUI推荐参数
如下参数开源于作者推荐,以及笔者测试体验。更多最佳参数需进一步按照场景调试
sampler steps:30
CFG:7.0
sampler_name:dpmpp_2m_sde
scheduler:karras
denoise:0.93
controlnet_strength:1.0
stargt_percent:0.0
end_percent:0.9
工作流界面
文章涉及工作流也已经放置文末与模型一同下载。整体MistoLine线稿绘图的效果与闭上之前的SDXL-ControlNet模型,能够精确控制线条,针对复杂的线条需要适当的提示语Prompt和清晰的线框图配合。

01. 狐耳
提示语
(solo) girl , (fennec ears:1.1) (fox ears:1.1), (blonde hair:1.0), messy hair, sky clouds, standing in a grass field, (chibi), blue eyes
线稿图

输出效果


02. 鲨鱼
提示语
A shark swam along the bottom of the sea, photograph, Colorful seafloor, fish, seaweed, coral
线稿图

输出效果


03. 梦想小屋
提示语
Blue sky, white clouds, sunshine, grassland, dream dance, colorful world
线稿图

输出效果


04. 动漫
提示语
anime style,1girl,beautiful,simple background, 8k,Best Quality,Masterpiece
线稿图

输出效果


05. 仰望
提示语
anime style,blue eye, 1girl,Glasses,simple background, score_9, score_8_up, score_7_up,
线稿图

输出效果


06. 背影
提示语
anime style, 1girl,,simple background,Turn your back on the audience, shadow killer, score_9, score_8_up, score_7_up,
线稿图

输出效果


07. 凝视
提示语
anime style, 1girl,Purple eye,BREAK, red lips,simple background, score_9, score_8_up, score_7_up,
线稿图

输出效果


08. 无题
提示语
anime style, 1girl,blue eye,BREAK, red lips,simple background, score_9, score_8_up, score_7_up,
线稿图

输出效果


资料软件免费放送
次日同一发放请耐心等待
关于AI绘画技术储备
学好 AI绘画 不论是就业还是做副业赚钱都不错,但要学会 AI绘画 还是要有一个学习规划。最后大家分享一份全套的 AI绘画 学习资料,给那些想学习 AI绘画 的小伙伴们一点帮助!
感兴趣的小伙伴,赠送全套AIGC学习资料和安装工具,包含AI绘画、AI人工智能等前沿科技教程,模型插件,具体看下方。
需要的可以扫描下方CSDN官方认证二维码免费领取【保证100%免费】

**一、AIGC所有方向的学习路线**
AIGC所有方向的技术点做的整理,形成各个领域的知识点汇总,它的用处就在于,你可以按照下面的知识点去找对应的学习资源,保证自己学得较为全面。


二、AIGC必备工具
工具都帮大家整理好了,安装就可直接上手!
三、最新AIGC学习笔记
当我学到一定基础,有自己的理解能力的时候,会去阅读一些前辈整理的书籍或者手写的笔记资料,这些笔记详细记载了他们对一些技术点的理解,这些理解是比较独到,可以学到不一样的思路。

四、AIGC视频教程合集
观看全面零基础学习视频,看视频学习是最快捷也是最有效果的方式,跟着视频中老师的思路,从基础到深入,还是很容易入门的。

五、实战案例
纸上得来终觉浅,要学会跟着视频一起敲,要动手实操,才能将自己的所学运用到实际当中去,这时候可以搞点实战案例来学习。
这份完整版的学习资料已经上传CSDN,朋友们如果需要可以微信扫描下方CSDN官方认证二维码免费领取【保证100%免费】

AtomGit 是由开放原子开源基金会联合 CSDN 等生态伙伴共同推出的新一代开源与人工智能协作平台。平台坚持“开放、中立、公益”的理念,把代码托管、模型共享、数据集托管、智能体开发体验和算力服务整合在一起,为开发者提供从开发、训练到部署的一站式体验。
更多推荐



所有评论(0)