【动态规划】背包问题(详细总结,很全)
【动态规划】
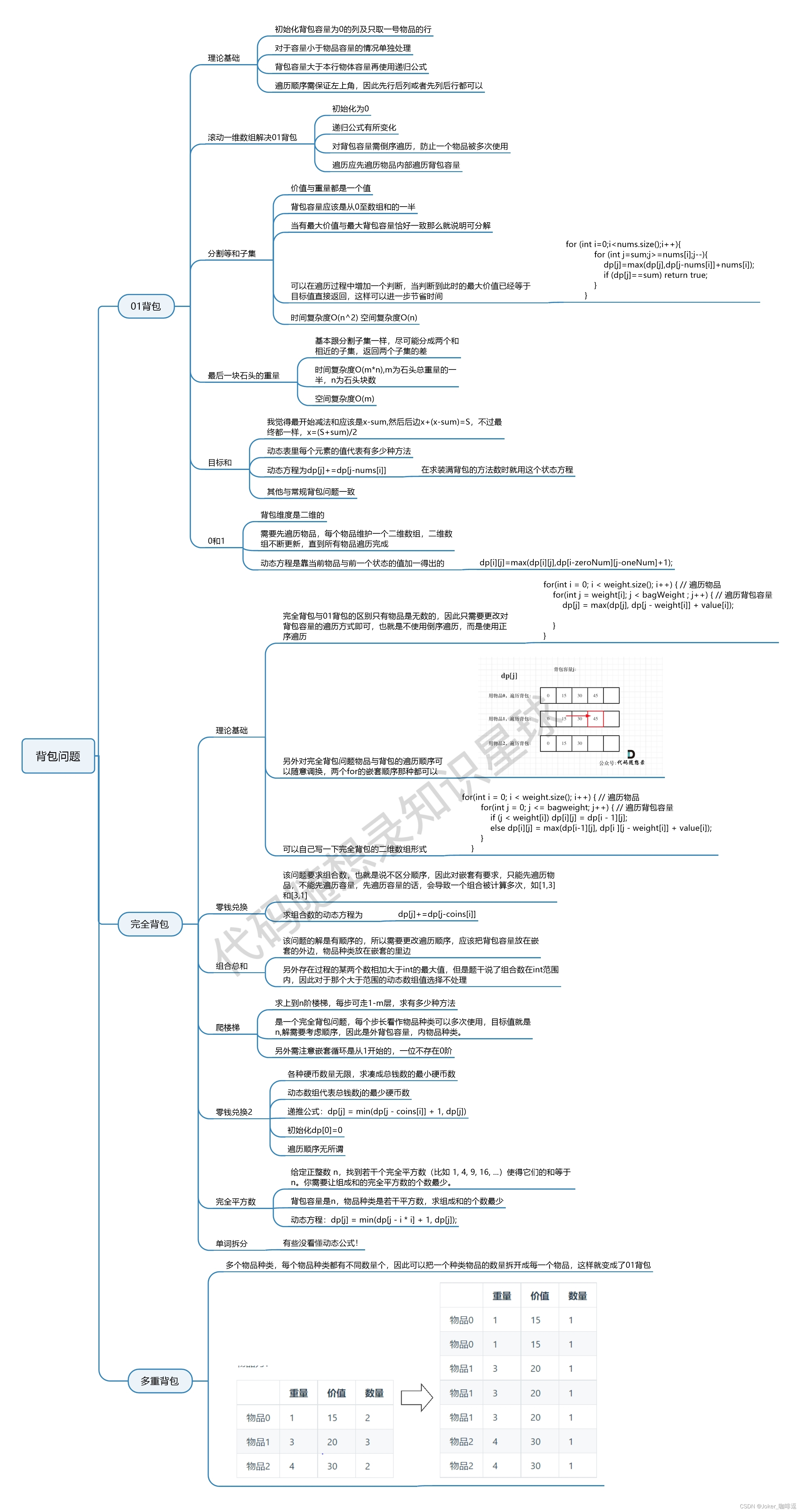
一、 背包问题
1. 背包问题总结
暴力的解法是指数级别的时间复杂度。进而才需要动态规划的解法来进行优化!
背包问题是动态规划(Dynamic Planning) 里的非常重要的一部分,关于几种常见的背包,其关系如下:
在解决背包问题的时候,我们通常都是按照如下五部来逐步分析,把这五部都搞透了,算是对动规来理解深入了。
1)动规四部曲:
(1) 确定dp数组及其下标的含义
(2) 确定递推公式
(3) dp数组的初始化
(4) 确定遍历顺序
2) 递推公式总结:
1. 问能否能装满背包(或者最多装多少):
dp[j] = max(dp[j], dp[j - nums[i]] + nums[i])
2. 问装满背包有几种方法:
dp[j] += dp[j - nums[i]]
3. 问背包装满最大价值:
dp[j] = max(dp[j], dp[j - weight[i]] + value[i])
4. 问装满背包所有物品的最小个数:
dp[j] = min(dp[j], dp[j - coins[i]] + 1)
3) 遍历顺序总结:
- 二维dp数组01背包,先遍历物品还是先遍历背包都是可以的,且第二层for循环是从小到大遍历
- 一维dp数组01背包,只能先遍历物品再遍历背包容量,且第二层for循环是从大到小遍历。
- 求组合数:外层遍历物品,内层遍历背包
求排列数:外层遍历背包,内层遍历物品
求最小数:两层for循环的先后顺序无所谓
2. 01背包
有n件物品和一个最多能背重量为w 的背包。第i件物品的重量是weight[i],得到的价值是value[i]
。每件物品只能用一次,求解将哪些物品装入背包里物品价值总和最大。
1) 二维dp数组
对于背包问题,有一种写法是使用二维数组。
-
动规四部曲:
1) 确定dp数组及其下标的含义- dp[i][j] 表示从下标为 [0 - i] 的物品里任意取,放进容量为j的背包,价值总和最大是多少。
2) 确定递推公式
- 不放物品i:由dp[i - 1][j]推出,即背包容量为j,里面不放物品i的最大价值,此时dp[i][j]就是dp[i - 1][j]。(其实就是当物品i的重量大于背包j的重量时,物品i无法放进背包中,所以被背包内的价值依然和前面相同。)
- 放物品i:由dp[i - 1][j - weight[i]]推出,dp[i - 1][j - weight[i]] 为背包容量为j - weight[i]的时候不放物品i的最大价值,那么dp[i - 1][j - weight[i]] + value[i] (物品i的价值),就是背包放物品i得到的最大价值
- 所以递归公式:
dp[i][j] = max(dp[i - 1][j], dp[i - 1][j - weight[i]] + value[i]);
3)dp数组的初始化
* 首先从dp[i][j]的定义出发,如果背包容量j为0的话,即dp[i][0],无论是选取哪些物品,背包价值总和一定为0
* 状态转移方程 dp[i][j] = max(dp[i - 1][j], dp[i - 1][j - weight[i]] + value[i]); 可以看出i 是由 i-1 推导出来,那么i为0的时候就一定要初始化。
* dp[0][j]:存放编号0的物品的时候,各个容量的背包所能存放的最大重量j。
那么很明显当 j < weight[0]时,dp[0][j] 应该是 0(背包容量比编号0的物品重量还小)
同理,当j >= weight[0]时,dp[0][j] 应该是value[0](背包容量足够放编号0物品)
4) 确定遍历顺序
- 遍历顺序总结:
* 二维dp数组01背包,先遍历物品还是先遍历背包都是可以的,且第二层for循环是从小到大遍历
* 一维dp数组01背包,只能先遍历物品再遍历背包容量,且第二层for循环是从大到小遍历。
代码实现
- python(二维dp数组)
bag_size = 4
weight = [1, 3, 4]
value = [15, 20, 30]
rows, cols = len(weight), bag_size + 1
dp = [[0]*cols for _ in range(rows)]
# 初始化dp数组.
for i in range(rows):
dp[i][0] = 0
first_item_weight, first_item_value = weight[0], value[0]
for j in range(1, cols):
if first_item_weight <= j:
dp[0][j] = first_item_value
# 更新dp数组: 先遍历物品, 再遍历背包.
for i in range(1, rows):
for j in range(1, cols):
if weight[i] > j: # 说明背包装不下当前物品.
dp[i][j] = dp[i - 1][j] # 所以不装当前物品.
else:
# 定义dp数组: dp[i][j] 前i个物品里,放进容量为j的背包,价值总和最大是多少。
dp[i][j] = max(dp[i - 1][j], dp[i - 1][j - weight[i]] + value[i])
print(dp)
2) 一维dp数组
在使用二维数组的时候,递推公式:dp[i][j] = max(dp[i - 1][j], dp[i - 1][j - weight[i]] + value[i])
其实可以发现如果把dp[i - 1]那一层拷贝到dp[i]上,表达式完全可以是:dp[i][j] = max(dp[i][j], dp[i][j - weight[i]] + value[i]);
与其把dp[i - 1]这一层拷贝到dp[i]上,不如只用一个一维数组了,只用dp[j](一维数组,也可以理解是一个滚动数组)。
- 动规四部曲
- 确定dp数组及其下标的含义
在一维dp数组中,dp[j]表示:容量为j的背包,所背的物品价值可以最大为dp[j]。 - 确定递推公式
dp[j]可以通过dp[j - weight[i]]推导出来,dp[j - weight[i]]表示容量为j - weight[i]的背包所背的最大价值。
dp[j - weight[i]] + value[i] 表示 容量为 j - 物品i 重量的背包 加上 物品i的价值。(也就是容量为j的背包,放入物品i了之后的价值即:dp[j])
此时dp[j]有两个选择:1)取自己dp[j] 相当于 二维dp数组中的dp[i-1][j],即不放物品i;2)取dp[j - weight[i]] + value[i],即放物品i,指定是取最大的
所以递推公式:
dp[j] = max(dp[j], dp[j - weight[i]] + value[i]); - dp数组的初始化
dp[j]表示:容量为j的背包,所背的物品价值可以最大为dp[j]。那么dp[0]就应该是0,因为背包容量为0所背的物品的最大价值就是0。其他的也初始化为0,这样在递归的时候,才会被覆盖成较大的值。 - 确定遍历顺序
- 确定dp数组及其下标的含义
for(int i = 0; i < weight.size(); i++) { // 遍历物品
for(int j = bagWeight; j >= weight[i]; j--) { // 遍历背包容量
dp[j] = max(dp[j], dp[j - weight[i]] + value[i]);
}
}
- 从大大小遍历的原因:
倒序遍历是为了保证物品i只被放入一次!但如果一旦正序遍历了,那么物品0就会被重复加入多次!
代码实现
- python (一维dp数组)
weight = [1, 3, 4]
value = [15, 20, 30]
bag_weight = 4
# 初始化: 全为0
dp = [0] * (bag_weight + 1)
# 先遍历物品, 再遍历背包容量
for i in range(len(weight)):
for j in range(bag_weight, weight[i] - 1, -1):
# 递归公式
dp[j] = max(dp[j], dp[j - weight[i]] + value[i])
print(dp)
3. 完全背包
有N件物品和一个最多能背重量为W的背包。第i件物品的重量是weight[i],得到的价值是value[i]。每件物品都有无限个(也就是可以放入背包多次),求解将哪些物品装入背包里物品价值总和最大。
完全背包和01背包问题唯一不同的地方就是,每种物品有无限件。
我们知道01背包内嵌的循环是从大到小遍历,为了保证每个物品仅被添加一次。
而完全背包的物品是可以添加多次的,所以要从小到大去遍历,即:
- 01背包
// 01背包 先遍历物品,再遍历背包
for(int i = 0; i < weight.size(); i++) { // 遍历物品
for(int j = bagWeight; j >= weight[i]; j--) { // 遍历背包容量
dp[j] = max(dp[j], dp[j - weight[i]] + value[i]);
}
}
- 完全背包
// 1. 先遍历物品,再遍历背包
for(int i = 0; i < weight.size(); i++) { // 遍历物品
for(int j = weight[i]; j <= bagWeight ; j++) { // 遍历背包容量
dp[j] = max(dp[j], dp[j - weight[i]] + value[i]);
}
}
// 2. 先遍历背包,再遍历物品
for(int j = 0; j <= bagWeight; j++) { // 遍历背包容量
for(int i = 0; i < weight.size(); i++) { // 遍历物品
// 容量 > 物品重量, 则更新dp数组
if (j >= weight[i]) dp[j] = max(dp[j], dp[j - weight[i]] + value[i]);
}
}
- 遍历顺序总结:
- 纯完全背包的一维dp数组实现,先遍历物品还是先遍历背包都是可以的,且第二层for循环是从小到大遍历。
- 求组合数:外层for循环遍历物品,内层for遍历背包
- 求排列数:外层for遍历背包,内层for循环遍历物品
- 求最小数:两层for循环的先后顺序无所谓
代码实现
python
// 1.先遍历物品,再遍历背包
def test_complete_pack1():
weight = [1, 3, 4]
value = [15, 20, 30]
bag_weight = 4
dp = [0]*(bag_weight + 1)
for i in range(len(weight)):
for j in range(weight[i], bag_weight + 1):
dp[j] = max(dp[j], dp[j - weight[i]] + value[i])
print(dp[bag_weight])
// 2. 先遍历背包,再遍历物品
def test_complete_pack2():
weight = [1, 3, 4]
value = [15, 20, 30]
bag_weight = 4
dp = [0]*(bag_weight + 1)
for j in range(bag_weight + 1):
for i in range(len(weight)):
if j >= weight[i]: dp[j] = max(dp[j], dp[j - weight[i]] + value[i])
print(dp[bag_weight])
if __name__ == '__main__':
test_complete_pack1()
test_complete_pack2()
4. 多重背包
多重背包和01背包是非常像的, 为什么和01背包像呢?
每件物品最多有Mi件可用,把Mi件摊开,其实就是一个01背包问题了。
- 举个例子:
背包最大重量为10,物品为:
请问背包能背的物品最大价值为多少?
和如下情况有区别么?
几乎没有区别。每个物品只用一次,这就转成了一个01背包问题了。
代码实现
- 两种解决方案如下:(python版本)
# 版本一: 将物品全摊开,转化为 01背包问题
weight = [1, 3, 4]
value = [15, 20, 30]
nums = [2, 3, 2]
bag_weight = 10
# 将物品全部展开,数量全为1
for i in range(len(nums)):
if nums[i] > 1:
weight.append(weight[i])
value.append(value[i])
nums[i] -= 1
# 动态规划五部曲:
dp = [0]*(bag_weight+1)
# 遍历物品
for i in range(len(weight)):
# 遍历背包
for j in range(bag_weight, weight[i] -1, -1):
dp[j] = max(dp[j], dp[j - weight[i]] + value[i])
print("".join(map(str,dp)))
# 版本二: 直接加上个数维度
weight = [1, 3, 4]
value = [15, 20, 30]
nums = [2, 3, 2]
bag_weight = 10
dp = [0] * (len(bag_weight) + 1)
for i in range(len(weight)): # 物品的重量
for j in range(bag_weight, weight[i] - 1, -1): # 背包的重量
# 以上是 01背包
for k in range(1, nums[i]+1):
if j >= k*weight[i]:
dp[j] = max(dp[j], dp[j - k*weight[i]] + k*value[i])
print("".join(max(str, dp)))
知识星球的总结:
AtomGit 是由开放原子开源基金会联合 CSDN 等生态伙伴共同推出的新一代开源与人工智能协作平台。平台坚持“开放、中立、公益”的理念,把代码托管、模型共享、数据集托管、智能体开发体验和算力服务整合在一起,为开发者提供从开发、训练到部署的一站式体验。
更多推荐


所有评论(0)