AI全球气象预报模型;开源数据标注平台;『统计学习导论及R语言应用』Python版源码;『数学』自学路线图与资源;前沿论文 | ShowMeAI资讯日报
ShowMeAI日报系列全新升级!覆盖AI人工智能 工具&框架 | 项目&代码 | 博文&分享 | 数据&资源 | 研究&论文 等方向。点击查看 历史文章列表,在公众号内订阅话题 #ShowMeAI资讯日报,可接收每日最新推送。点击 专题合辑&电子月刊 快速浏览各专题全集。点击 这里 回复关键字 日报 免费获取AI电子月刊与资料包。
工具&框架
🚧 『Gum』炫酷的 shell 脚本工具
https://github.com/charmbracelet/gum
Gum 提供了高度可配置、即用型的实用程序,可以生成酷炫的 shell 脚本但无需编写任何 Go 代码。
🚧 『FourCastNet』用 PyTorch 实现优化的全球AI气象预报模型
https://github.com/HFAiLab/FourCastNet
FourCastNet 是数据驱动的高分辨率全球天气模型,也是第一个人工智能天气模型,由 High-Flyer AI 部署和改进,能够与 ECMWF (欧洲中期天气预报中心)的综合预报系统 IFS 进行直接比较。下图为『台风预测路径与真实路径比较』『水汽浓度预测与真实数据比较』。
🚧 『CBIM Medical Image Segmentation』PyTorch 医学图像分割框架
https://github.com/yhygao/CBIM-Medical-Image-Segmentation
CBIM Medical Image Segmentation 是基于 PyTorch 的医学图像分割框架,提供了CNN 和 Transformer 在多个医学图像数据集的评估与比较,为学术研究人员提供了一个易用的深度学习模型开发与评估的框架。
🚧 『Diffgram』监督学习数据的开源数据标注平台
https://github.com/diffgram/diffgram
Diffgram 是第一个真正的开源训练数据平台,为所有数据类型(Image、Video、Text、3D、Geo、Audio等)提供『从注释到数据存储』的工具,可以减少数据标注的费用,提高训练数据的质量。
🚧 『InferOpt.jl』机器学习管道的组合优化工具箱
https://github.com/axelparmentier/InferOpt.jl
InferOpt.jl 是一个在机器学习管道中使用组合优化算法的工具箱,典型的例子包括混合整数线性程序或图算法。
博文&分享
👍 『存储(分布式、存储引擎等)』领域相关的论文阅读笔记
https://github.com/lichuang/storage-paper-reading-cn
作者当前工作方向集中在分布式、存储引擎等领域,repo 记录了作者在这个方向已经阅读的论文解析、博客、文章索引,以及待阅读的论文。
👍 『统计学习导论及R语言应用』Python 版源码
https://github.com/qx0731/Sharing_ISL_python
项目作者非常喜欢《An Introduction to Statistical Learning with Applications in R》(统计学习导论及R语言应用)这本书,因此用 Python 代码实现了书中的代码。
数据&资源
🔥 『Time Series Papers』时间序列相关文献列表
https://github.com/cure-lab/Awesome-time-series
🔥 『Math』免费自学数学路线图与资源
OSSU 课程是使用最TOP的在线资料进行的完整的数学教育,课程通常来自哈佛、麻省理工、斯坦福等顶级大学,能够满足一般本科数学专业的学位要求。本次数学路线图包含以下内容:
- Introduction to Mathematical Thinking / 数学思维导论
- Single-Variable Calculus / 单变量微积分
- Multi-Variable Calculus / 多变量微积分
- Introduction to Differential Equations / 微分方程简介
- Discrete Math / 离散数学
- Linear Algebra / 线性代数
- Probability & Statistics / 概率与统计
- Intro to Analysis / 分析学入门
- Intro to Abstract Algebra / 抽象代数入门
研究&论文
可以点击 这里 回复关键字日报,免费获取整理好的论文合辑。
科研论文
- 2022.07.21 『计算机视觉』 Sobolev Training for Implicit Neural Representations with Approximated Image Derivatives
- 2022.07.19 『计算机视觉』 Rethinking IoU-based Optimization for Single-stage 3D Object Detection
- 2022.07.19 『计算机视觉』 ParticleSfM: Exploiting Dense Point Trajectories for Localizing Moving Cameras in the Wild
- 2022.07.20 『计算机视觉』 AiATrack: Attention in Attention for Transformer Visual Tracking
⚡ 论文:Sobolev Training for Implicit Neural Representations with Approximated Image Derivatives
论文时间:21 Jul 2022
所属领域:计算机视觉
论文地址:https://arxiv.org/abs/2207.10395
代码实现:https://github.com/megvii-research/Sobolev_INRs
论文作者:Wentao Yuan, Qingtian Zhu, Xiangyue Liu, Yikang Ding, Haotian Zhang, Chi Zhang
论文简介:Recently, Implicit Neural Representations (INRs) parameterized by neural networks have emerged as a powerful and promising tool to represent different kinds of signals due to its continuous, differentiable properties, showing superiorities to classical discretized representations./最近,以神经网络为参数的隐性神经表征(INRs)已经成为一种强大而有前途的工具,由于其连续、可区分的特性,显示出比经典离散表征更多的优势,可以表征不同种类的信号。
论文摘要:最近,以神经网络为参数的隐性神经表征(INRs)由于其连续、可微分的特性而成为表征不同种类信号的强大和有前途的工具,显示出比经典离散表征的优越性。然而,神经网络的训练只利用了输入-输出对,而目标输出相对于输入的导数,在某些情况下可以访问,通常被忽略了。在本文中,我们为目标输出为图像像素的INRs提出了一种训练范式,在神经网络中除了图像值之外,还对图像导数进行编码。具体来说,我们使用有限差分来逼近图像导数。我们展示了如何利用该训练范式来解决典型的INRs问题,即图像回归和反渲染,并证明该训练范式可以提高INRs的数据效率和泛化能力。我们方法的代码可在https://github.com/megvii-research/Sobolev_INRs获取。
⚡ 论文:Rethinking IoU-based Optimization for Single-stage 3D Object Detection
论文时间:19 Jul 2022
所属领域:计算机视觉
对应任务:3D Object Detection,object-detection,Object Detection,3D目标检测,目标检测
论文地址:https://arxiv.org/abs/2207.09332
代码实现:https://github.com/hlsheng1/rdiou
论文作者:Hualian Sheng, Sijia Cai, Na Zhao, Bing Deng, Jianqiang Huang, Xian-Sheng Hua, Min-Jian Zhao, Gim Hee Lee
论文简介:Since Intersection-over-Union (IoU) based optimization maintains the consistency of the final IoU prediction metric and losses, it has been widely used in both regression and classification branches of single-stage 2D object detectors./由于基于交叉联合(IoU)的优化保持了最终IoU预测指标和损失的一致性,它已被广泛用于一阶段2D物体检测器的回归和分类分支。
论文摘要:由于基于交并比(IoU)的优化保持了最终IoU预测指标和损失的一致性,它已被广泛用于一阶段2D物体检测器的回归和分类分支。最近,一些三维物体检测方法采用了基于IoU的优化,并直接用三维IoU代替二维IoU。然而,由于复杂的实现和低效的后向操作,这种直接的三维计算成本非常高。此外,基于3D IoU的优化是次优的,因为它对旋转很敏感,因此会导致训练不稳定和检测性能下降。在本文中,我们提出了一种新颖的旋转耦合物联网(RDIoU)方法,它可以缓解旋转敏感问题,并在训练阶段产生比三维物联网更有效的优化目标。具体来说,我们的RDIoU通过将旋转变量解耦为一个独立项,简化了回归参数的复杂互动,但又保留了3D IoU的几何结构。通过将RDIoU纳入回归和分类分支,鼓励网络学习更精确的边界盒,同时克服分类和回归之间的错位问题。在基准KITTI和Waymo开放数据集上的广泛实验验证了我们的RDIoU方法可以为单阶段的3D物体检测带来实质性的改善。
⚡ 论文:ParticleSfM: Exploiting Dense Point Trajectories for Localizing Moving Cameras in the Wild
论文时间:19 Jul 2022
所属领域:计算机视觉
对应任务:Motion Segmentation,Optical Flow Estimation,Pose Estimation,运动分割,光流估计,位置估计
论文地址:https://arxiv.org/abs/2207.09137
代码实现:https://github.com/bytedance/particle-sfm
论文作者:Wang Zhao, Shaohui Liu, Hengkai Guo, Wenping Wang, Yong-Jin Liu
论文简介:In addition, our method is able to retain reasonable accuracy of camera poses on fully static scenes, which consistently outperforms strong state-of-the-art dense correspondence based methods with end-to-end deep learning, demonstrating the potential of dense indirect methods based on optical flow and point trajectories./此外,我们的方法能够在完全静态的场景上保持合理的摄像机姿势精度,这一直优于基于端到端深度学习的强大的最先进的密集对应方法,证明了基于光流和点轨迹的密集间接方法的潜力。
论文摘要:从单目视频中估计移动摄像机的姿势是一个具有挑战性的问题,特别是由于动态环境中存在移动物体,现有的摄像机姿势估计方法的性能容易受到几何上不一致的像素的影响。为了应对这一挑战,我们提出了一种稳健的视频密集间接结构方法,该方法基于从成对光流初始化的密集对应关系。我们的关键思想是将长距离视频对应关系优化为密集点轨迹,并利用它来学习运动分割的稳健估计。我们提出了一个新的神经网络结构来处理不规则的点轨迹数据。然后,在被归类为静态的长距离点轨迹的部分上,用全局捆绑调整来估计和优化摄像机姿势。在MPI Sintel数据集上的实验表明,与现有的最先进的方法相比,我们的系统产生的摄像机轨迹明显更准确。此外,我们的方法能够在完全静态的场景中保留合理的相机姿态精度,这一直优于基于端到端深度学习的强大的最先进的密集对应方法,证明了基于光流和点轨迹的密集间接方法的潜力。由于点轨迹表示是通用的,我们进一步介绍了在动态物体复杂运动的野外单目视频中的结果和比较。代码可在https://github.com/bytedance/particle-sfm获取。
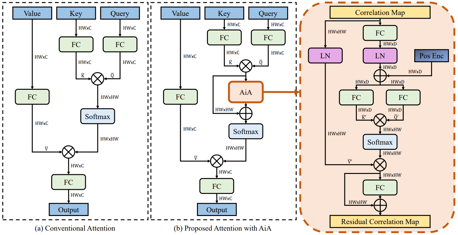
⚡ 论文:AiATrack: Attention in Attention for Transformer Visual Tracking
论文时间:20 Jul 2022
所属领域:计算机视觉
对应任务:Object Tracking,Visual Object Tracking,Visual Tracking,目标追踪,视觉目标追踪,视觉追踪
论文地址:https://arxiv.org/abs/2207.09603
代码实现:https://github.com/Little-Podi/AiATrack
论文作者:Shenyuan Gao, Chunluan Zhou, Chao Ma, Xinggang Wang, Junsong Yuan
论文简介:However, the independent correlation computation in the attention mechanism could result in noisy and ambiguous attention weights, which inhibits further performance improvement./然而,注意力机制中的独立相关计算可能导致噪声和模糊的注意力权重,这抑制了性能的进一步提高。
论文摘要:Transformer追踪器最近取得了令人印象深刻的进展,其中注意力机制发挥了重要作用。然而,注意力机制中的独立相关计算可能会导致噪声和模糊的注意力权重,这抑制了性能的进一步提高。为了解决这个问题,我们提出了一个注意力中的注意力(AiA)模块,它通过在所有的相关向量中寻求共识来增强适当的相关并抑制错误的相关。我们的AiA模块可以很容易地应用于自注意块和交叉注意块,以促进视觉跟踪的特征聚集和信息传播。此外,我们提出了一个简化的Transformer跟踪框架,称为AiATrack,通过引入有效的特征重用和目标-背景嵌入来充分利用时间参考。实验表明,我们的跟踪器在六个跟踪基准上实现了最先进的性能,同时以实时速度运行。
我们是 ShowMeAI,致力于传播AI优质内容,分享行业解决方案,用知识加速每一次技术成长!点击查看 历史文章列表,在公众号内订阅话题 #ShowMeAI资讯日报,可接收每日最新推送。点击 专题合辑&电子月刊 快速浏览各专题全集。点击 这里 回复关键字 日报 免费获取AI电子月刊与资料包。
AtomGit 是由开放原子开源基金会联合 CSDN 等生态伙伴共同推出的新一代开源与人工智能协作平台。平台坚持“开放、中立、公益”的理念,把代码托管、模型共享、数据集托管、智能体开发体验和算力服务整合在一起,为开发者提供从开发、训练到部署的一站式体验。
更多推荐


所有评论(0)